登录
/
注册
首页
论坛
其它
首页
科技
业界
安全
程序
广播
Follow
关于
导读
排行榜
资讯
发帖说明
登录
/
注册
账号
自动登录
找回密码
密码
登录
立即注册
搜索
搜索
关闭
CSDN热搜
程序园
精品问答
技术交流
资源下载
本版
帖子
用户
软件
问答
教程
代码
写记录
写博客
小组
VIP申请
VIP网盘
网盘
联系我们
发帖说明
道具
勋章
任务
淘帖
动态
分享
留言板
导读
设置
我的收藏
退出
腾讯QQ
微信登录
社区
›
业界区
›
业界
业界
今日:
67
|
主题:
10933
收藏本版
(
0
)
推荐主题
应急响应-日志分析
当自己真的发布一款产品
用上了 Claude Code,才发现 Cursor 和 Gemini Cli 都是弱智
HEIF:更高质量、更小体积,开启 HarmonyOS 图像新体验
阿里巴巴为什么禁止超过3张表join?
Claude Code 官方内部团队最佳实践!
hot100之数组
开发的设计和重构,为开发效率服务
Windows桌面应用自动更新解决方案SharpUpdater5发布
精读 GitHub - servo 浏览器(一)
历劫波,明真我——Debug Commune
新窗
综合排序
最新主题
热门推荐
精选内容
记录一次自己用 AI 写IOS APP的经历
我是几乎没有移动端开发经验的。仅有的一点安卓开发经验还是十几年前没毕业的时候自己瞎折腾。 故事的起源是每天辅导我儿子功课时的暴跳如雷。 我儿子上一年级了,在语文的生词上落后得非常严重(当然可能是他同学记性太好 来源:程序园 ...
甄婉丽
2025-12-11 15:00
461
0
4
C#/.NET/.NET Core技术前沿周刊 | 第 47 期(2025年7.14-7.20)
前言 C#/.NET/.NET Core技术前沿周刊,你的每周技术指南针!记录、追踪C#/.NET/.NET Core领域、生态的每周最新、最实用、最有价值的技术文章、社区动态、优质项目和学习资源等。让你时刻站在技术前沿,助力技术成长与视野拓宽。 欢迎投 ...
寨亳
2025-12-11 15:00
361
0
8
CocoIndex实现AI数据语义检索
1.概述 在AI场景中,数据的高效处理与实时更新是推动技术突破的关键基石,而高性能的数据转换框架则是连接数据与 AI 应用的重要桥梁。CocoIndex 作为一款适用于人工智能的超高性能实时数据转换框架,凭借其独特的增量处理功能,在数据处 ...
蓬庄静
2025-12-11 15:00
455
0
3
C++23的out_ptr和inout_ptr
c++23新增了一些智能指针适配器,用来扩展和简化智能指针的使用。 这次主要介绍的是std:ut_ptr和std::inout_ptr。这两个适配器用法和实现都很简单,但网上的文档都比较抱歉,还缺少一些比较重要的部分,因此单开一篇文章记录一下。 out ...
蔡如风
2025-12-11 15:00
80
0
1
周末带娃悟出的产品思维:每个孩子都是 “用户体验” 的考官
周末陪孩子搭积木时,看着他把正方形积木硬塞进三角形卡槽,突然想起做产品时遇到的类似场景 —— 用户总在 “用自己的方式” 使用产品,而我们以为的 “合理设计” 可能根本不符合真实需求。带娃这件事,其实藏着不少产品思维的底层逻辑 ...
万妙音
2025-12-11 15:00
999
0
3
FFmpeg开发笔记(七十五)使用qrencode和quirc对视频画面读写二维码
上一篇文章《Windows给FFmpeg集成二维码图像的编解码器》介绍了给FFmpeg集成二维码的编解码器qrencode和quirc,接下来讲解如何利用编码器qrencode向视频画面添加二维码,以及如何利用解码器quirc从视频画面读取二维码。 确保Windows系统 ...
迎脾
2025-12-11 15:00
536
0
5
架构师日记-从技术角度揭露电商大促备战的奥秘
一、背景 今年的618大促已经如期而至,接下来我会从技术的角度,跟大家聊聊大促备战的底层逻辑和实战方案,希望能够解答大家心中的一些疑惑。 首先,618大促为什么如此重要呢?先从数据的角度简单做一下分析,以下表格罗列了我们 ...
勺缓曜
2025-12-11 15:00
146
0
6
解锁C#异步编程:async/await实战指南,告别卡顿烦恼
栓州
2025-12-11 15:00
85
0
7
《手搓》线程池
一、什么是《手搓》线程池 [*]手搓线程池并不是用来完全代替系统线程池的 [*]你可以把手搓线程池看做系统线程池的一部分 [*]就好比在东海用集装箱搞养殖 [*]一个集装箱里养鱼 [*]另一个集装箱里养虾 [*]搞好隔离,鱼虾都不耽搁 二、最 ...
上官银柳
2025-12-11 15:00
80
0
5
浅谈SQL Server中的事务日志(一)----事务日志的物理和逻辑构架
简介 SQL Server中的事务日志无疑是SQL Server中最重要的部分之一。因为SQL SERVER利用事务日志来确保持久性(Durability)和事务回滚(Rollback)。从而还部分确保了事务的ACID属性.在SQL Server崩溃时,DBA还可以通过事务日志将 ...
歇凛尾
2025-12-11 15:00
639
0
2
用友U8Api 接口对接
U8 API接口集成主要用于第三方系统与用友U8ERP系统进行数据交互,实现业务系统对接 文档中接口集成了用友U8各个版本的数据对接功能,支持U8.9到 U818.0版本要求,摒弃了eai、openapi、api、暴力插库等接口的方式,全部采用co进行集成,通 ...
师悠逸
2025-12-11 15:00
161
0
5
WebKit 在Windows 平台下编译小结
WebKit 是世界公认的优秀的开源浏览器内核。具有渲染速度快,灵活可定制,多平台支持等优点。国内知名的Maxthon 和 UCWeb 都将WebKit选作浏览器内核。谷歌公司和苹果公司也分别在WebKit 基础上只做了Chrome 浏览器和Safari 浏览 ...
恃液
2025-12-11 15:00
863
0
3
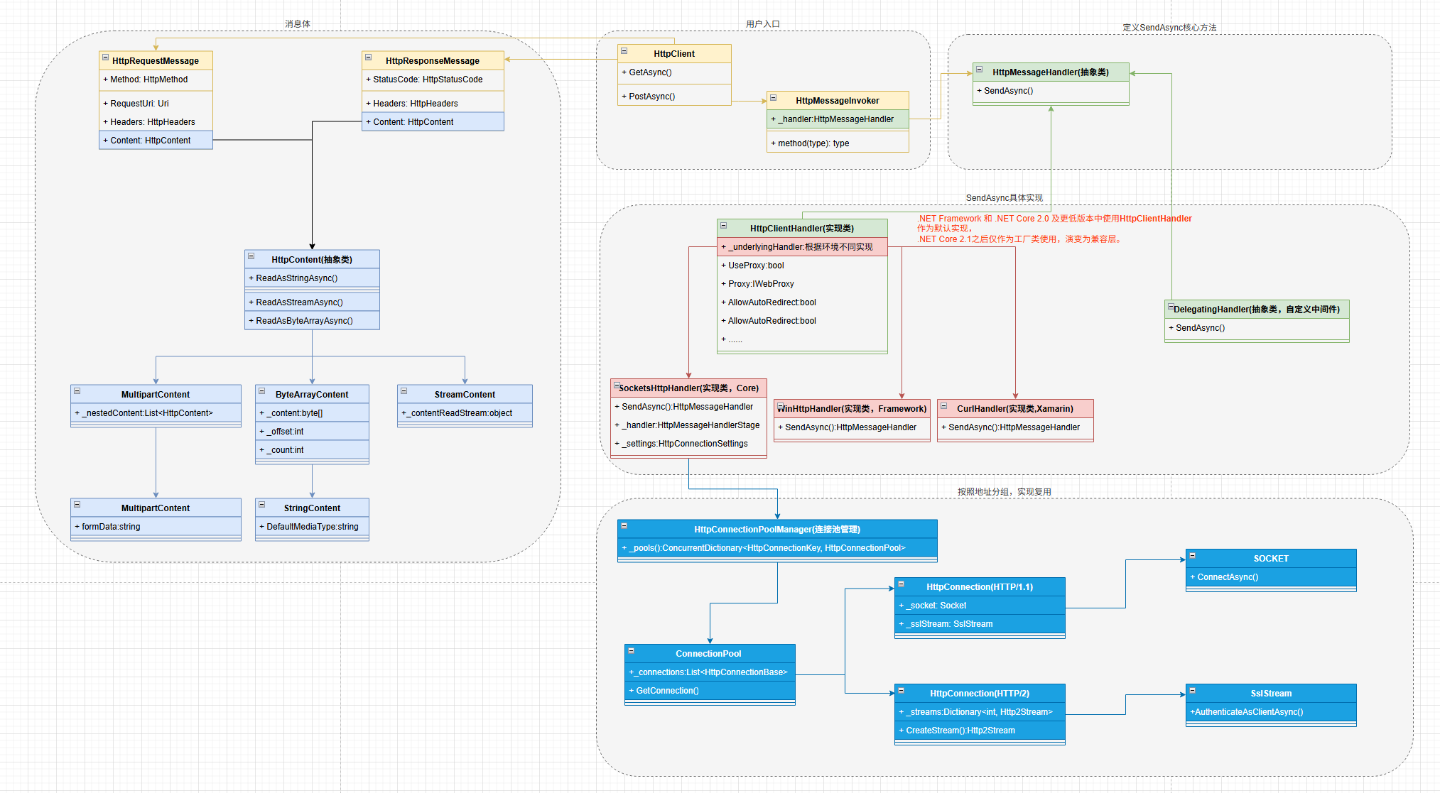
C#网络编程(四)----HttpClient
简介 HttpClient是C#中用于发送/接收HTTP请求的核心类,属于 System.Net.Http 命名空间。它是 .NET 中处理网络通信的现代 API,设计目标是替代早期的 WebClient/WebRequest/WebResponse/HttpWebRequest,支持异步编程、灵活配置和高性能 ...
皆炳
2025-12-11 15:00
251
0
6
探秘Transformer系列之(12)--- 多头自注意力
探秘Transformer系列之(12)--- 多头自注意力 目录 [*]探秘Transformer系列之(12)--- 多头自注意力 [*]0x00 概述 [*]0x01 研究背景 [*]1.1 问题 [*]1.2 根源 [*]1.3 解决方案 [*]0x02 原理 [*]2.1 架构图 [*]偏置 [*]权重矩阵 ...
懵崭
2025-12-11 15:00
807
0
3
10min搭建一个大模型智能客服助手
导航 [*]前言 [*]视频讲解 [*]作品展示 [*]工作流程展示 [*]操作步骤 [*]一 新建知识库 [*]二 搭建工作流 [*]三 创建智能体 [*]四 发布 [*]五 集成到网站 [*]结语 [*]参考 AI+ 的时代已经来临,不管你是否愿意,你都必须去接受它。 ...
诞楮
2025-12-11 15:00
244
0
6
跟我一起学习和开发动态表单系统-后端用spring boot、mybatis实现方法(4)
## 动态表单系统:利用 Spring Boot 和 MyBatis 实现后端服务 在现代企业应用中,表单是数据收集和处理的核心部分。然而,传统的表单系统难以适应快速变化的需求。为了解决这个问题,我们可以使用动态表单系统,它可以根据业务需求灵活 ...
常士
2025-12-11 15:00
903
0
3
第七章: SEO与渲染方式
第7章: SEO与渲染方式 在现代Web开发中,JavaScript扮演着越来越重要的角色。然而,JavaScript的广泛使用也为搜索引擎优化(SEO)带来了新的挑战。本章将深入探讨JavaScript SEO的核心问题,不同的渲染机制对SEO的影响,以及如何优化Jav ...
虹姥
2025-12-11 15:00
1149
0
4
一步一步学习使用FireMonkey动画(3) 使用Delphi的基本动画组件类
本课将介绍如何使用TAnimation的子类,比如TFloatAnimation、TColorAnimation来创建动画。 本课的主要内容: [*]认识TAnimation的子类 [*]使用TAnimation的动画子类创建动画。 [*]使用TFloatKeyAnimation关键帧创建弹跳球动画 [*]使用TC ...
忌才砟
2025-12-11 15:00
717
0
4
一次并发请求导致图片错乱的排查与修复
在开发过程中,我们时常会遇到与并发请求相关的问题。最近,我在实现一个图片预览功能时,发现多个并发请求时会引发资源加载错乱的问题。经过排查,最终锁定问题与 Spring Bean 的作用域设置有关。本文将详细记录问题的发现、分析及解决 ...
少屠
2025-12-11 15:00
800
0
4
鸿蒙Next仓颉语言开发实战教程:设置页面
仓颉语言商城应用的页面开发教程接近尾声了,今天要分享的是设置页面: 导航栏还是老样式,介绍过很多次了,今天不再赘述。这个页面的内容主要还是介绍List容器的使用。 可以看出列表内容分为三组,所以我们要用到ListItemGroup,不过第 ...
剧拧并
2025-12-11 15:00
569
0
3
下一页 »
1 ...
313
314
315
316
317
318
319
320
... 547
/ 547 页
下一页
返 回
快速发帖
还可输入
80
个字符
高级模式
B
Color
Image
Link
Quote
Code
Smilies
您需要登录后才可以发帖
登录
|
立即注册
本版积分规则
发表帖子
转播给听众
发帖
业界
收藏
10933
本版主题
0
收藏人数
板块介绍填写区域,请于后台编辑
财富榜{圆}
3934307807
991124
anyue1937
9994891
kk14977
6845357
4
xiangqian
638210
5
韶又彤
9997
6
宋子
9982
7
闰咄阅
9993
8
刎唇
9993
9
俞瑛瑶
9998
10
蓬森莉
9951
查看更多
社区公告
本月热榜
1009
精读 GitHub - servo 浏览器(一)
823
Java初尝试:电梯调度迭代开发
562
GPUStack v2:推理加速释放算力潜能,开源
368
小白也能看懂的RLHF:基础篇
783
读社会工程卷2:解读肢体语言01非语言交流
724
基于LangGraph开发复杂智能体学习一则
229
痞子衡嵌入式:i.MXRT中FlexSPI外设速度上
916
Spring Security 鉴权流程与过滤器链深度剖
167
AWTK上使用Signal/Slot解决多页面同步的问
692
别再盲目地堆砌技术了!大部份大数据项目的
416
APEX实战第6篇:APEX 如何接入业务数据库用
588
对标MinIO!全新一代分布式文件系统诞生!
576
vue-dawn-flow 低代码流程插件
457
华为开发者空间,让根技术开发触手可及
900
有用的包 #Python
398
对于原型、原型链和继承的理解
316
.NET周刊【11月第2期 2025-11-09】
637
CSP-S2025做题记录
361
每周读书与学习->JMeter性能测试脚本编写实
157
Flask入门:轻松掌握API路由定义