登录
/
注册
首页
论坛
其它
首页
科技
业界
安全
程序
广播
Follow
关于
导读
排行榜
资讯
发帖说明
登录
/
注册
账号
自动登录
找回密码
密码
登录
立即注册
搜索
搜索
关闭
CSDN热搜
程序园
精品问答
技术交流
资源下载
本版
帖子
用户
软件
问答
教程
代码
写记录
写博客
小组
VIP申请
VIP网盘
网盘
联系我们
发帖说明
道具
勋章
任务
淘帖
动态
分享
留言板
导读
设置
我的收藏
退出
腾讯QQ
微信登录
社区
›
业界区
›
业界
业界
今日:
287
|
主题:
10933
收藏本版
(
0
)
推荐主题
应急响应-日志分析
当自己真的发布一款产品
用上了 Claude Code,才发现 Cursor 和 Gemini Cli 都是弱智
HEIF:更高质量、更小体积,开启 HarmonyOS 图像新体验
基于算法配对的电子管特性图示仪
阿里巴巴为什么禁止超过3张表join?
Claude Code 官方内部团队最佳实践!
hot100之数组
开发的设计和重构,为开发效率服务
Windows桌面应用自动更新解决方案SharpUpdater5发布
精读 GitHub - servo 浏览器(一)
新窗
综合排序
最新主题
热门推荐
精选内容
Attention复杂度解析与改进方向
Attention复杂度解析与改进方向 摘要/引言 在大规模语言模型(LLM)浪潮中,扩展模型上下文窗口长度被认为是提升模型能力和应用范围的关键方向。然而,现代Transformer结构中的自注意力机制,其时间和空间复杂度均为二次方级(\(O(N^2) ...
步雪卉
2025-12-11 04:32
119
0
7
语言真是不重要的吗?
关注——或“专注”于多语言编程之后,老赵对于语言的关注也越来越多,对于语言在编程中所带来的“美感”也有了越来越深的体会,还在博客的标题中加上“追求编程之美”。关注语言多了,关注纯粹的编程实践多了,自会有所比较,然后写出了 ...
越蔓蔓
2025-12-11 04:32
255
0
6
阿里云windows系统配置springboot+vue3前后端项目
[*]在阿里云页面进入远程连接 [*]在远程页面安装宝塔页面 [*]上传jdk并在远程页面配置java环境 [*]安装宝塔后,页面有宝塔网络地址,打开并登录账号 [*]安装插件 [*]添加数据库,如果发送错误可以参照: https://www.cnblogs.com/liaozho ...
盗衍
2025-12-11 04:30
773
0
1
X-MACRO使用技巧
背景 最近遇到一个问题,需要将分区表硬编码在代码,第一反应可能是定义个数组,数组内容包括分区名称和分区大小。 类似于这种: 但在设备启动时,每加载一个分区时都要获取分区大小。如果有16个分区就需要遍历该数组16 * 16 = 256次 ...
富账慕
2025-12-11 04:28
560
0
4
Flutter 布局核心思想
认真对待每时、每刻每一件事,把握当下、立即去做。 在 Flutter 中,布局确实完全通过组件(Widget)来实现,这与许多其他 UI 框架的设计理念不同。以下是 Flutter 布局系统的详细解析。 1. 布局组件的核心思想 [*]一切都是 Widg ...
谭皎洁
2025-12-11 04:26
1124
0
2
C++11——右值引用&完美转发
总而言之,右值引用,完美转发,std::move()都是为了在程序运行过程中,避免变量多次重复的申请和释放内存空间,使用移动语义将申请的空间通过这几种方式进行循环使用,避免重新开辟新空间和拷贝浪费算力。 右值引用 一、什么是右值引用 ...
喳谍
2025-12-11 04:24
373
0
4
[信号与系统个人笔记]第二章 连续时间信号与系统的时域分析
Update [*]2025.8.25 [*]2.1 系统微分方程的经典解 2.1 系统微分方程的经典解 微分方程的基本概念 对于单输入单输出的\(LIT\)连续系统来说,描述其输入-输出关系 的数学模型是\(n\)阶常系数线性微分方程,一般形式为: \[a_{n}y^{ ...
刃减胸
2025-12-11 04:17
372
0
3
使用MobileNetV3模型识别农作物病虫害(通过叶子)
项目地址:MobileNetV3-for-leaf 项目背景: 早期曾在嵌入式设备 RV1106 上实现过植物病害识别模型,但由于设备性能与数据集限制,识别效果一般。本项目基于更完善的数据与资源,重新使用 MobileNetV3 小型结构从头训练,识别三类病害,2 ...
涂流如
2025-12-11 04:17
311
0
5
学习理论:代理损失函数的泛化界与Rademacher复杂度
3月份以来的科研基本围绕推导代理损失函数的一致界展开,证明现已基本完工(关于代理损失函数的一致界的介绍可参见之前的博客《学习理论:预测器-拒绝器多分类弃权学习》)。导师建议我可以的话把泛化界也一起证了╰( ̄▽ ̄)╭。由于认识 ...
敕码
2025-12-11 04:15
193
0
3
性能优化知多少
1. 引言 最近一段时间,系统新版本要发布,在beta客户测试期间,暴露了很多问题,除了一些业务和异常问题外,其他都集中在性能上。有幸接触到这些性能调优的机会,当然要学习总结了。 性能优化是一个老生常谈的问题了,典型的性能问题 ...
谯梨夏
2025-12-11 04:13
222
0
4
虚拟机开机网络连接失败
锦惺
2025-12-11 04:05
47
0
2
文本语音互相转换系统设计
title: 文本语音互相转换系统设计 date: 2024/4/24 21:26:15 updated: 2024/4/24 21:26:15 tags: [*]需求分析 [*]模块化设计 [*]性能优化 [*]系统安全 [*]智能化 [*]跨平台 [*]区块链 第一部分:导论 第一章:背景与意义 文本语音互 ...
骛扼铮
2025-12-11 04:03
753
0
2
使用TypeScript开发微信小程序(云开发)-入门篇
配置小程序云开发 TypeScript 环境 1. 检查本地 nodejs 环境 2. 安装 TypeScript npm install typescript --save-dev 3. 初始化/配置 TypeScript 3.1 初始化 ./node_modules/.bin/tsc --init 3.2 修改tsconfig.json配置 3.3 添 ...
枢覆引
2025-12-11 04:03
401
0
1
C# 锁机制全景与高效实践:从 Monitor 到 .NET 9 全新 Lock
引言:线程安全与锁的基本概念 线程安全 在多线程编程中,保障共享资源的安全访问依赖于有效的线程同步机制。理解并处理好以下两个核心概念至关重要: [*]线程安全:指某个类、方法或数据结构能够在被多个线程同时访问或修改时,依然 ...
凶契帽
2025-12-11 04:01
993
0
5
最快的流媒体服务器搭建 smart_rtmpd
说明 流媒体服务器是一个很专业的名词,对于圈外人来说,可能显得比较高深。但是日常应用中还是经常需要用到它,搭建流媒体服务器需要了解各种名词,系统,环境配置,使用方法,使用流程。这让很多圈外人感觉无从下手,望而却步。 为了 ...
愤血冒
2025-12-11 04:01
324
0
3
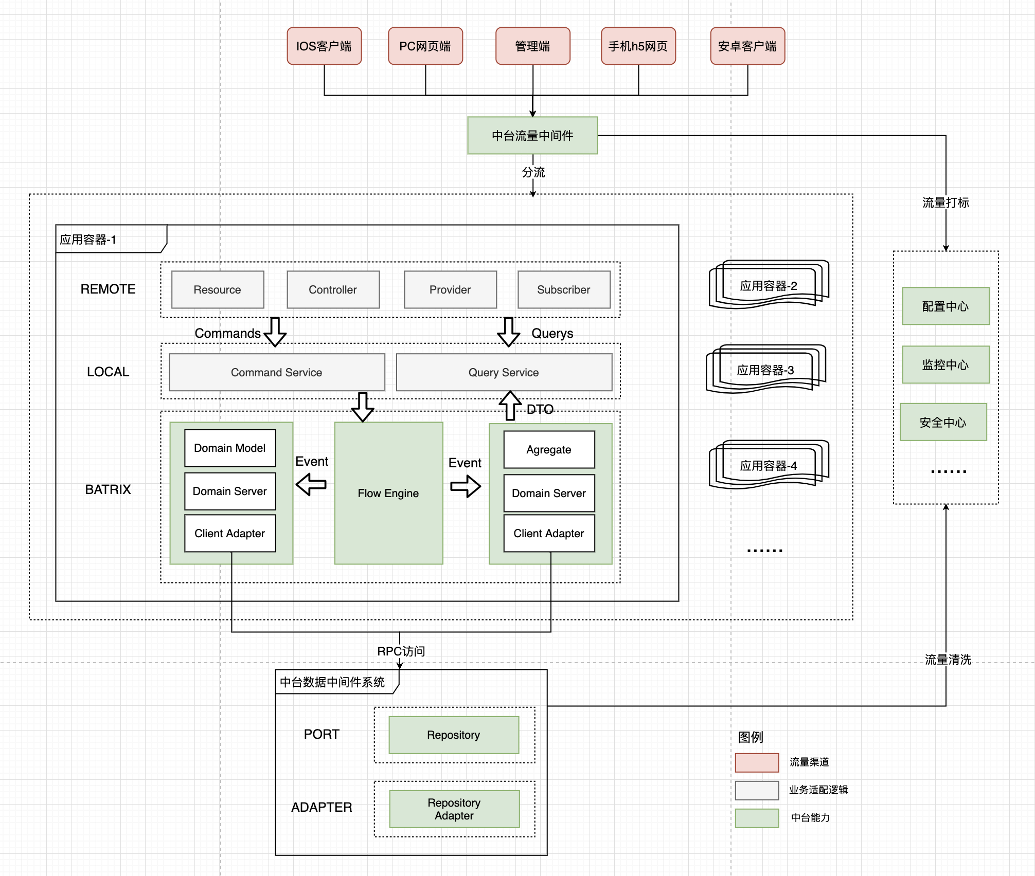
Batrix企业能力库之物流交易域能力建设实践
简介 Batrix企业能力库,是京东物流战略级项目-技术中台架构升级项目的基础底座。致力于建立企业级业务复用能力平台,依托能力复用业务框架Batrix,通过通用能力/扩展能力的定义及复用,灵活支持业务差异化场景的快速能力编排组装,从而 ...
史穹逊
2025-12-11 03:57
748
0
4
掌握设计模式--责任链模式
责任链模式(Chain of Responsibility) 责任链模式(Chain of Responsibility)是一种行为型设计模式,旨在通过将请求沿着一系列处理者传递,形成一条处理链,直到请求被处理链上特定的结点处理为止。它允许多个对象有机会处理请求,而 ...
粹脍誊
2025-12-11 03:57
488
0
2
C# 锁机制全景与高效实践:从 Monitor 到 .NET 9 全新 Lock
引言:线程安全与锁的基本概念 线程安全 在多线程编程中,保障共享资源的安全访问依赖于有效的线程同步机制。理解并处理好以下两个核心概念至关重要: [*]线程安全:指某个类、方法或数据结构能够在被多个线程同时访问或修改时,依然 ...
孟茹云
2025-12-11 03:53
680
0
4
『Python底层原理』--Python整数为什么可以无限大
整数类型是编程中最常见的数据类型之一,但它的实现细节却鲜为人知。 与其他语言不同,Python 的整数是任意精度的,这意味着它们可以无限大,仅受限于内存。 这种特性使得 Python 在处理大整数时非常强大,但也增加了实现的复杂性。 今天 ...
凌彦慧
2025-12-11 03:44
218
0
7
Vue3 路由配置与导航全攻略:从零到精通
在现代前端开发中,单页应用(SPA)已经成为主流趋势。而作为 Vue.js 的核心功能之一,Vue Router 提供了强大的路由管理能力,帮助开发者轻松构建流畅、高效的单页应用。本文将带你深入探讨 Vue3 中的路由配置与导航操作,从安装到实战, ...
数察啜
2025-12-11 03:44
194
0
2
下一页 »
1 ...
342
343
344
345
346
347
348
349
... 547
/ 547 页
下一页
返 回
快速发帖
还可输入
80
个字符
高级模式
B
Color
Image
Link
Quote
Code
Smilies
您需要登录后才可以发帖
登录
|
立即注册
本版积分规则
发表帖子
转播给听众
发帖
业界
收藏
10933
本版主题
0
收藏人数
板块介绍填写区域,请于后台编辑
财富榜{圆}
3934307807
991124
anyue1937
9994891
kk14977
6845357
4
xiangqian
638210
5
韶又彤
9997
6
宋子
9982
7
闰咄阅
9993
8
刎唇
9993
9
俞瑛瑶
9998
10
蓬森莉
9951
查看更多
社区公告
本月热榜
1009
精读 GitHub - servo 浏览器(一)
825
Java初尝试:电梯调度迭代开发
562
GPUStack v2:推理加速释放算力潜能,开源
368
小白也能看懂的RLHF:基础篇
784
读社会工程卷2:解读肢体语言01非语言交流
724
基于LangGraph开发复杂智能体学习一则
317
.NET周刊【11月第2期 2025-11-09】
231
痞子衡嵌入式:i.MXRT中FlexSPI外设速度上
916
Spring Security 鉴权流程与过滤器链深度剖
167
AWTK上使用Signal/Slot解决多页面同步的问
692
别再盲目地堆砌技术了!大部份大数据项目的
417
APEX实战第6篇:APEX 如何接入业务数据库用
589
对标MinIO!全新一代分布式文件系统诞生!
576
vue-dawn-flow 低代码流程插件
458
华为开发者空间,让根技术开发触手可及
900
有用的包 #Python
398
对于原型、原型链和继承的理解
637
CSP-S2025做题记录
361
每周读书与学习->JMeter性能测试脚本编写实
157
Flask入门:轻松掌握API路由定义
浏览过的版块
安全