登录
/
注册
首页
论坛
其它
首页
科技
业界
安全
程序
广播
Follow
关于
导读
排行榜
资讯
发帖说明
登录
/
注册
账号
自动登录
找回密码
密码
登录
立即注册
搜索
搜索
关闭
CSDN热搜
程序园
精品问答
技术交流
资源下载
本版
帖子
用户
软件
问答
教程
代码
写记录
写博客
小组
VIP申请
VIP网盘
网盘
联系我们
发帖说明
道具
勋章
任务
淘帖
动态
分享
留言板
导读
设置
我的收藏
退出
腾讯QQ
微信登录
社区
›
业界区
›
业界
业界
今日:
287
|
主题:
10933
收藏本版
(
0
)
推荐主题
应急响应-日志分析
当自己真的发布一款产品
用上了 Claude Code,才发现 Cursor 和 Gemini Cli 都是弱智
HEIF:更高质量、更小体积,开启 HarmonyOS 图像新体验
基于算法配对的电子管特性图示仪
阿里巴巴为什么禁止超过3张表join?
Claude Code 官方内部团队最佳实践!
hot100之数组
开发的设计和重构,为开发效率服务
Windows桌面应用自动更新解决方案SharpUpdater5发布
精读 GitHub - servo 浏览器(一)
新窗
综合排序
最新主题
热门推荐
精选内容
使用wkhtmltopdf 完成html转PDF
一、搭建所需环境 [*]下载wkhtmltoimage 首先,你需要从wkhtmltopdf的官方网站( https://wkhtmltopdf.org/downloads.html )下载wkhtmltoimage的Windows版本。确保选择与你的系统架构(32位或64位)相匹配的版本。 [*]解压下载的文件 ...
纪音悦
2025-12-11 03:38
829
0
5
网易财经前端开发总结
作为门户网站的前端,有许多说不出的苦楚:有些代码虽然自己也看不下去,但还是不得不硬着头皮把页面给拼上去,比如跟其他频道公用的部分:因为是公用,js、css必须写在该部分,调用的js库(网易的很多频道头部都调用了两个大同小异的js库 ...
鞣谘坡
2025-12-11 03:34
553
0
2
网络连接的核心——TCP/IP体系结构
一、网络连接的核心 前言:局域网作为互联网的核心,但是不同的局域网之间采用的是不同的技术(传输介质、介质控制方法、程真方法等)通过利用IP协议将这些网络从用户层面看起来是一个统一的网络,这个技术称为虚拟互联网络。 IP地址用于 ...
糙昧邵
2025-12-11 03:32
728
0
1
Nuxt 3 路由系统详解:配置与实践指南
title: Nuxt 3 路由系统详解:配置与实践指南 date: 2024/6/21 updated: 2024/6/21 author: cmdragon excerpt: 摘要:本文是一份关于Nuxt 3路由系统的详尽指南。它从介绍Nuxt 3的基本概念开始,包括Nuxt 3与Nuxt 2的区别和选择Nuxt 3的 ...
郦珠雨
2025-12-11 03:32
315
0
3
C# 与低代码平台的融合:以活字格为例的 Web API 开发实践
引言 在当今软件开发领域,低代码平台凭借其高效、便捷的特性逐渐成为开发的主流趋势。而 C# 作为一种功能强大的编程语言,在服务端开发中有着广泛的应用。将 C# 与低代码平台相结合,能够充分发挥两者的优势,快速开发出高质量的应用程 ...
旁拮猾
2025-12-11 03:17
940
0
1
哪里是乐土?--关于团队良性循环
赐我们乐土吧 我小时候,很小很小的时候,看过一个动画片,记忆深刻。 名字就叫《乐土》。(国产动画,画面很土,呵呵)。 大致的故事情节是这样的。大地遭遇了洪水、瘟疫、干旱、蝗灾;人民生活困苦,地无一毛、野兽横行;人们处在 ...
庇床铍
2025-12-11 03:15
858
0
3
JavaWeb和MVC三层架构
JavaWeb 概述 网站发布和部署一定要依托技术语言吗: 不一定,一个网站可以直接发布和部署,因为因为浏览器能够识别网页只需要两样东西,网络和静态页面,还有一个装在他们的容器,比如 nginx。 静态页面面临的问题: [*]1:静态网页是 ...
椎蕊
2025-12-11 03:13
382
0
2
基于Xcode4开发第一个iPhone程序:“Hello World”
项目要求 写一个iPhone程序,在屏幕正中显示文字“Hello Word”,粗体,字体大小26磅,字体颜色红色,有黑色阴影,阴影光源为左上角,偏移1像素,支持设备旋转。 需求分析 在开始之前,我们首先来分析一下项目需求,这是一个非常简单的 ...
崆蛾寺
2025-12-11 03:07
935
0
3
PHP serialize 序列化完全指南
PHP serialize 序列化完全指南 介绍 如果你和我一样,第一次在 PHP 中看到序列化字符串时会觉得很困惑。我当时在做一个 Laravel 项目,想搞清楚将任务推送到队列时到底发生了什么。我发现一些数据被序列化了,但不知道为什么以及怎么工 ...
士沌
2025-12-11 03:07
526
0
6
使用无代码/低代码平台进行开发的 5 大挑战
近年来,越来越多的开发者会选择使用无代码/低代码平台进行业务系统的开发。原因很简单:不用从零开始研发一整套系统,并且有易用的模板和可视化的操作界面,大大减少了业务开发的难度和所需时间。 然而,真正尝试过的开发者会发现,无代 ...
虹姥
2025-12-11 03:07
62
0
5
关于System.String的几个认识
1.String分配了之后就无法更改? 下面的代码会造成编译错误: string s = "hello"; s[0]='a'; 会造成: Error 3 Property or indexer 'string.this' cannot be assigned to -- it is read onl ...
呵烘稿
2025-12-11 03:05
1014
0
3
C++ 三之法则、五之法则和零之法则
1、三之法则 如果一个类需要显式定义以下三个特殊成员函数中的任意一个,通常需要同时定义全部三个: [*]析构函数(Destructor):释放资源(如 delete 动态内存)。 [*]拷贝构造函数(Copy Constructor):定义深拷贝逻辑,避免多个对 ...
寿爹座
2025-12-11 03:05
212
0
3
WPF/Silverlight的数据绑定设计的真糟糕
WPF/Silverlight的数据绑定体系设计的真糟糕,几乎每用一次就要在心中骂一次,不知道是哪个家伙设计的,就像Asp.Net中的ViewState一样,拙劣得很: (1)很难用,一些常见的简单场合使用起来很麻烦; (2)想整个搞清楚很杀脑细胞, ...
祖娅曦
2025-12-11 03:05
357
0
3
AWS EKS部署Prometheus和Grafana
一、创建Prometheus工作区 1.创建工作区 为了可以把Prometheus数据写入到AWS managed Prometheus,需要先在AWS Prometheus控制台中创建工作区 2.保存工作区配置 点击AWS Prometheus工作区ID进入详情,将提取/收集 中的配置保存为prome ...
里豳朝
2025-12-11 03:05
155
0
3
零成本个人公网网站搭建全流程(服务器搭建+内网穿透+绑定域名)
零成本个人公网网站搭建全流程(服务器搭建+内网穿透+绑定域名) 导言: 一个基础的网站由三部分构成: 1、公网域名 2、网页内容(html前端) 3、网站服务器(处理访问请求,返回数据的后端的运行环境) 例如百度网站 可以直观看到的 ...
敖雨燕
2025-12-11 03:05
825
0
1
模板模式
模板模式的定义 其定义如下: Define the skeleton of an algorithm in an operation,deferring some steps to subclasses.Template Method lets subclasses redefine certain steps of an algorithm without changing the algorithm's ...
勺缓曜
2025-12-11 03:05
1128
0
3
如何用 vxe-table 实现单元格内容格式化金额,千位分隔符,负数显示红色
如何用 vxe-table 实现单元格内容格式化金额,千位分隔符,负数显示红色 查看官网:https://vxetable.cn gitbub:https://github.com/x-extends/vxe-table gitee:https://gitee.com/x-extends/vxe-table 在 vxe-table 配置格式化金额非 ...
糙昧邵
2025-12-11 03:05
382
0
2
对《30个提高Web程序执行效率的好经验》的理解
阅读了博客园发布的IT文章《30个提高Web程序执行效率的好经验》,这30条准则对我们web开发是非常有用的,不过大家可能对其中的一些准则是知其然而不知其所以然。 下面是我对这些准则的理解和分析,有些有关JS性能的准则,我也测试了它们 ...
骆贵
2025-12-11 03:05
304
0
3
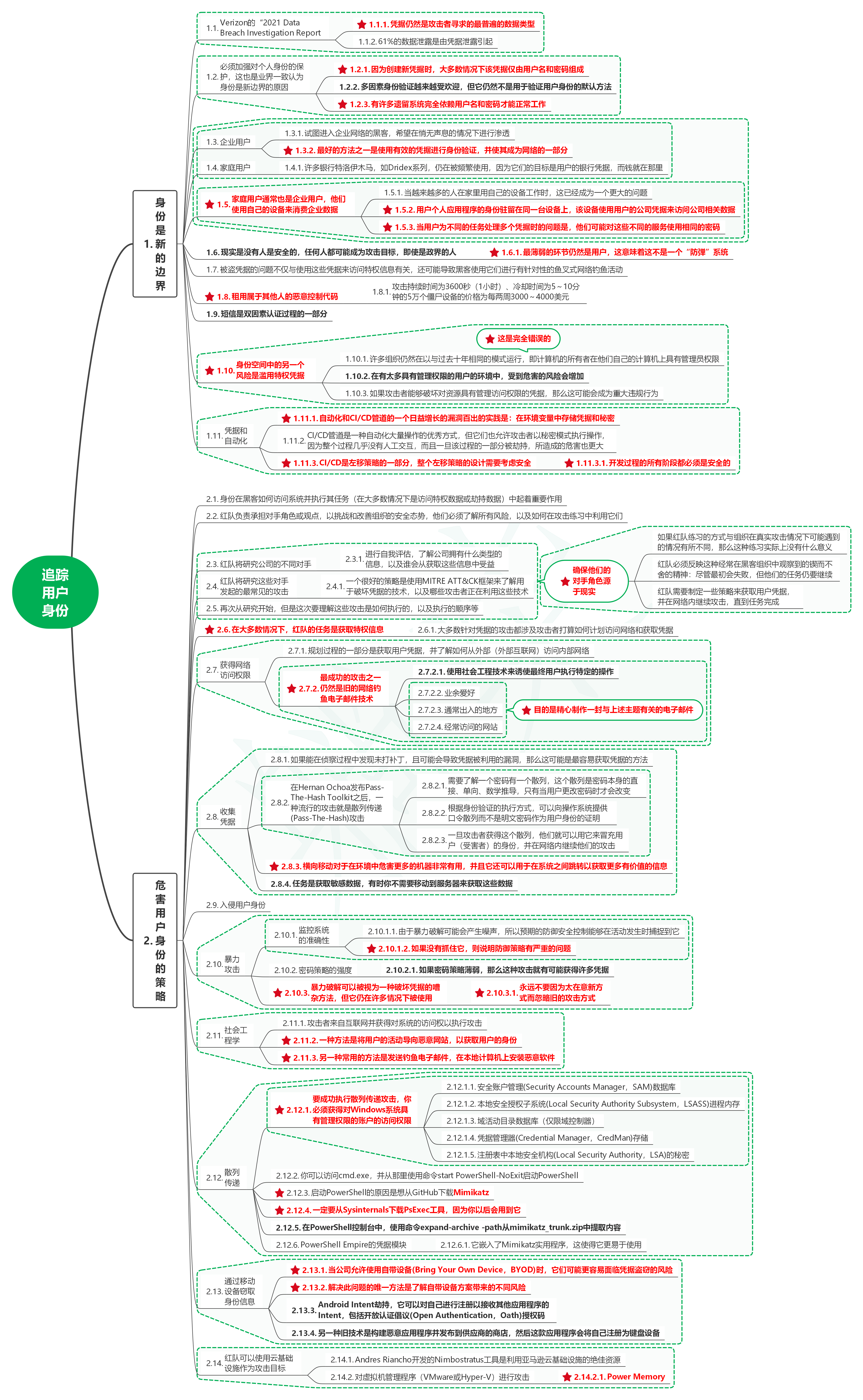
读红蓝攻防:技术与策略16追踪用户身份
1. 身份是新的边界 1.1. Verizon的“2021 Data Breach Investigation Report [*]1.1.1. 凭据仍然是攻击者寻求的最普遍的数据类型 [*]1.1.2. 61%的数据泄露是由凭据泄露引起 1.2. 必须加强对个人身份的保护,这也是业界一致认为身 ...
碛物
2025-12-11 03:01
88
0
4
新知识get,vue3是如何实现在style中使用响应式变量?
前言 vue2的时候想必大家有遇到需要在style模块中访问script模块中的响应式变量,为此我们不得不使用css变量去实现。现在vue3已经内置了这个功能啦,可以在style中使用v-bind指令绑定script模块中的响应式变量,这篇文章我们来讲讲vue是 ...
昝梓菱
2025-12-11 03:01
610
0
6
下一页 »
1 ...
343
344
345
346
347
348
349
350
... 547
/ 547 页
下一页
返 回
快速发帖
还可输入
80
个字符
高级模式
B
Color
Image
Link
Quote
Code
Smilies
您需要登录后才可以发帖
登录
|
立即注册
本版积分规则
发表帖子
转播给听众
发帖
业界
收藏
10933
本版主题
0
收藏人数
板块介绍填写区域,请于后台编辑
财富榜{圆}
3934307807
991124
anyue1937
9994891
kk14977
6845357
4
xiangqian
638210
5
韶又彤
9997
6
宋子
9982
7
闰咄阅
9993
8
刎唇
9993
9
俞瑛瑶
9998
10
蓬森莉
9951
查看更多
社区公告
本月热榜
1009
精读 GitHub - servo 浏览器(一)
825
Java初尝试:电梯调度迭代开发
562
GPUStack v2:推理加速释放算力潜能,开源
368
小白也能看懂的RLHF:基础篇
784
读社会工程卷2:解读肢体语言01非语言交流
724
基于LangGraph开发复杂智能体学习一则
317
.NET周刊【11月第2期 2025-11-09】
231
痞子衡嵌入式:i.MXRT中FlexSPI外设速度上
916
Spring Security 鉴权流程与过滤器链深度剖
167
AWTK上使用Signal/Slot解决多页面同步的问
692
别再盲目地堆砌技术了!大部份大数据项目的
417
APEX实战第6篇:APEX 如何接入业务数据库用
589
对标MinIO!全新一代分布式文件系统诞生!
576
vue-dawn-flow 低代码流程插件
458
华为开发者空间,让根技术开发触手可及
900
有用的包 #Python
398
对于原型、原型链和继承的理解
637
CSP-S2025做题记录
361
每周读书与学习->JMeter性能测试脚本编写实
157
Flask入门:轻松掌握API路由定义