登录
/
注册
首页
论坛
其它
首页
科技
业界
安全
程序
广播
Follow
关于
导读
排行榜
资讯
发帖说明
登录
/
注册
账号
自动登录
找回密码
密码
登录
立即注册
搜索
搜索
关闭
CSDN热搜
程序园
精品问答
技术交流
资源下载
本版
帖子
用户
软件
问答
教程
代码
写记录
写博客
小组
VIP申请
VIP网盘
网盘
联系我们
发帖说明
道具
勋章
任务
淘帖
动态
分享
留言板
导读
设置
我的收藏
退出
腾讯QQ
微信登录
社区
›
业界区
›
业界
业界
今日:
351
|
主题:
10933
收藏本版
(
0
)
推荐主题
应急响应-日志分析
当自己真的发布一款产品
用上了 Claude Code,才发现 Cursor 和 Gemini Cli 都是弱智
HEIF:更高质量、更小体积,开启 HarmonyOS 图像新体验
基于算法配对的电子管特性图示仪
阿里巴巴为什么禁止超过3张表join?
Claude Code 官方内部团队最佳实践!
hot100之数组
开发的设计和重构,为开发效率服务
Windows桌面应用自动更新解决方案SharpUpdater5发布
精读 GitHub - servo 浏览器(一)
新窗
综合排序
最新主题
热门推荐
精选内容
回忆中学的函数
这篇文章,带你一次性回顾中学时代里的那些函数。如果对初中、高中的函数还记忆模糊,建议往下翻一翻。 目录 [*]一、函数的意义 [*]要素 [*]特征 [*]二、初阶函数 [*]1. 一次函数 [*]函数特征 [*]应用示例 [*]2. 反比例函数 [*] ...
欧阳梓蓓
2025-12-10 18:36
676
0
2
Electron32-ViteOS桌面版os系统|vue3+electron+arco客户端OS管理模板
基于electron32+vue3 setup+pinia2桌面端os管理解决方案ElectronVue3OS。 vue3-electron32-os全新原创Electron32+Vite5+Vue3+Pinia2+ArcoDesign+Echarts+Swiper搭建桌面版os管理模板。内置macos+windows两种桌面布局风格、自研可拖拽式栅 ...
懵崭
2025-12-10 18:32
426
0
3
深度解析:虚拟列表性能优化的技术艺术
来源:程序园用户自行投稿发布,如果侵权,请联系站长删除 免责声明:如果侵犯了您的权益,请联系站长,我们会及时删除侵权内容,谢谢合作!
鸠站
2025-12-10 18:30
983
0
1
如何在FastAPI中玩转Schema版本管理和灰度发布?
扫描二维码关注或者微信搜一搜:编程智域 前端至全栈交流与成长 发现1000+提升效率与开发的AI工具和实用程序:https://tools.cmdragon.cn/ Schema版本管理实战 基础概念与原理 Schema版本管理的核心在于维持接口兼容性,FastAPI通过Pyd ...
呵烘稿
2025-12-10 18:24
146
0
2
Sentinel源码—2.Context和处理链的初始化
大纲 1.Sentinel底层的核心概念 2.Sentinel中Context的设计思想与源码实现 3.Java SPI机制的引入 4.Java SPI机制在Sentinel处理链中的应用 5.Sentinel默认处理链ProcessorSlot的构建 1.Sentinel底层的核心概念 (1)资源和规则 (2)Conte ...
但婆
2025-12-10 18:22
782
0
4
终于有人讲明白了!解读Agent 4大协议:MCP/ACP/A2A/ANP
大家好,我是汤师爷,专注AI智能体分享,致力于帮助100W人用智能体创富~ 最近这几年,AI智能体(Agent)越来越火了。 不少人可能还停留在AI就是个聊天机器人的认知,其实现在的AI智能体,已经能推理、能规划、还能协作,不仅能干活,还能 ...
溜椎干
2025-12-10 18:20
774
0
1
告别盲人摸象,数据分析的抽样方法总结
当你踏入数据分析的大门时,可能会被海量的数据淹没,感到无从下手。 想象一下,你想了解一座巨大森林里所有树木的平均高度,难道要一棵一棵地去测量吗?这显然不现实。 这时,“抽样” 这个强大的工具就该登场了! 本文将带你全面了解各 ...
当贵
2025-12-10 18:11
290
0
1
Docker镜像
Docker 镜像是一个轻量级、可执行的独立软件包,它包含了运行某个软件所需的一切:代码、运行时环境、库、环境变量和配置文件。它是一切容器运行的基石。 1、核心概念 1.1 分层存储 (Union File System) 这是 Docker 镜像最核心的特性 ...
讥慰捷
2025-12-10 18:07
919
0
2
《ZeroTier教程》02-使用docker部署自建PLANET和controller 二次开发ztncui控制面板
空娅芬
2025-12-10 17:59
14
0
4
Tailwind CSS 实战指南:快速构建响应式网页设计
title: Tailwind CSS 实战指南:快速构建响应式网页设计 date: 2024/6/12 updated: 2024/6/12 author: cmdragon excerpt: 这篇文章介绍了Tailwind CSS框架的特点与优势,包括其作为实用性的CSS框架如何通过预设的样式类实现快速布局 ...
僭墙覆
2025-12-10 17:59
91
0
4
C_结构体学习_1
这里记录一下怎么为结构体成员变量实现内存连续且为动态 [code]#include #include #include #include #include using namespace std;// 今天描述结构体中的指针和数组typedef struct _Player{ int level; char name[20];} Player, ...
宿遘稠
2025-12-10 17:57
567
0
5
使用WiX创建Windows应用安装包
参考:官方教程 WiX 工具集(简称 WiX)用于构建 Windows 安装程序,它是构建工具、运行时工具和库的集合,不只是制作基本的安装包,还可以安装IIS网站、创建SQL Server、在Windows防火墙中注册例外。 安装 Wix 工具集 [*]无Visual Stu ...
祝安芙
2025-12-10 17:53
562
0
1
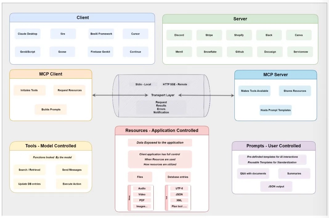
[MCP][07]logging和progress等功能说明
前言 截至目前(2025年9月19日),除了基础的Prompt、Resource和Tool概念,FastMCP还提供了以下功能:Sampling、Elicitation、Roots、Logging、Progress、Proxy、Middleware、Composition和Authentication等功能 [*]Sampling,采样,在 ...
后沛若
2025-12-10 17:36
317
0
4
忘记才是最高境界
记得中有这样一段情节:张三丰向张无忌传授一套太极剑法,一路剑法使完,竟无一人喝彩,各人尽皆诧异:"这等慢吞吞、软绵绵的剑法,如何用来对敌过招"。还以为是张真人有意放慢了招数,好让张无忌瞧个明白。只听张三丰问道:“孩儿,你 ...
叭遭段
2025-12-10 17:25
812
0
2
闲谈.Net类型之public的不public,fixed的不能fixed
以前写过《值类型不是值类型》一文。今天,就再来个语言游戏:public 的不public,fixed 的不能 fixed。本文将构造一个古怪类型:public字段无法访问,标了fixed关键字却无法fixed。 (1)从 fixed 说起 fixed 的经典用法是取分配到 ...
姘轻拎
2025-12-10 17:17
398
0
3
开发人员最喜爱的十大免费的Visual Studio插件(下)
转载请保持文章原出处http://www.colobu.com 6. VsVim http://blogs.msdn.com/jaredpar/archive/2009/09/09/vim-emulator-editor-extension-released.aspx 你是一个VIM的狂热分子吗?网络不乏这些忠实的信众,如迷春哥狂热的坚 ...
存叭
2025-12-10 17:13
873
0
4
从零开始实现简易版Netty(六) MyNetty ByteBuf实现
从零开始实现简易版Netty(六) MyNetty ByteBuf实现 1. jdk Buffer介绍 在上一篇博客中,lab5版本的MyNetty中实现了FastThreadLocal,为后续实现池化内存分配功能打下了基础。池化内存分配是netty中非常核心也非常复杂的一个功能,没法 ...
揭荸
2025-12-10 17:07
253
0
4
<HarmonyOS主题课03 >构建灵活高效的消息推送能力#鸿蒙课程##鸿蒙生态#
课程介绍 本课程主要介绍了华为Push Kit服务的基本信息和应用。Push Kit是一个消息推送平台,它为所有HarmonyOS应用提供从云端到终端的消息推送通道。通过集成Push Kit,应用可以实时推送消息,提升用户的感知度和活跃度。课程主要 ...
饮邺谲
2025-12-10 17:05
434
0
2
【光照】[PBR][法线分布]为何不选Beckmann
【从UnityURP开始探索游戏渲染】专栏-直达 Beckmann分布函数原理 Beckmann分布函数是最早用于微表面模型的法线分布函数之一,由Paul Beckmann在1963年的光学研究中首次提出。它描述了表面微平面法线分布的统计规律,是计算机图形学中最 ...
腥狩频
2025-12-10 16:52
1057
0
1
2025年推荐6个好用的 Postman 替代工具
在软件开发和API测试领域,Postman无疑是使用最广泛的工具之一。它凭借直观的界面、强大的功能以及丰富的社区支持,多年来一直备受欢迎。 然而,随着技术的发展和用户需求的多样化,Postman也暴露出一些不足,比如性能瓶颈、强制登录限制 ...
万俟谷雪
2025-12-10 16:31
420
0
4
下一页 »
1 ...
355
356
357
358
359
360
361
362
... 547
/ 547 页
下一页
返 回
快速发帖
还可输入
80
个字符
高级模式
B
Color
Image
Link
Quote
Code
Smilies
您需要登录后才可以发帖
登录
|
立即注册
本版积分规则
发表帖子
转播给听众
发帖
业界
收藏
10933
本版主题
0
收藏人数
板块介绍填写区域,请于后台编辑
财富榜{圆}
3934307807
991124
anyue1937
9994891
kk14977
6845357
4
xiangqian
638210
5
韶又彤
9997
6
宋子
9982
7
闰咄阅
9993
8
刎唇
9993
9
俞瑛瑶
9998
10
蓬森莉
9951
查看更多
社区公告
本月热榜
1009
精读 GitHub - servo 浏览器(一)
825
Java初尝试:电梯调度迭代开发
562
GPUStack v2:推理加速释放算力潜能,开源
368
小白也能看懂的RLHF:基础篇
724
基于LangGraph开发复杂智能体学习一则
317
.NET周刊【11月第2期 2025-11-09】
231
痞子衡嵌入式:i.MXRT中FlexSPI外设速度上
916
Spring Security 鉴权流程与过滤器链深度剖
589
⚠️登录认证功能的成长过程:整体概述
167
AWTK上使用Signal/Slot解决多页面同步的问
692
别再盲目地堆砌技术了!大部份大数据项目的
417
APEX实战第6篇:APEX 如何接入业务数据库用
589
对标MinIO!全新一代分布式文件系统诞生!
576
vue-dawn-flow 低代码流程插件
459
华为开发者空间,让根技术开发触手可及
900
有用的包 #Python
398
对于原型、原型链和继承的理解
637
CSP-S2025做题记录
361
每周读书与学习->JMeter性能测试脚本编写实
157
Flask入门:轻松掌握API路由定义
浏览过的版块
安全