登录
/
注册
首页
论坛
其它
首页
科技
业界
安全
程序
广播
Follow
关于
导读
排行榜
资讯
发帖说明
登录
/
注册
账号
自动登录
找回密码
密码
登录
立即注册
搜索
搜索
关闭
CSDN热搜
程序园
精品问答
技术交流
资源下载
本版
帖子
用户
软件
问答
教程
代码
写记录
写博客
小组
VIP申请
VIP网盘
网盘
联系我们
发帖说明
道具
勋章
任务
淘帖
动态
分享
留言板
导读
设置
我的收藏
退出
腾讯QQ
微信登录
社区
›
业界区
›
业界
业界
今日:
788
|
主题:
10933
收藏本版
(
0
)
推荐主题
应急响应-日志分析
当自己真的发布一款产品
用上了 Claude Code,才发现 Cursor 和 Gemini Cli 都是弱智
HEIF:更高质量、更小体积,开启 HarmonyOS 图像新体验
基于算法配对的电子管特性图示仪
阿里巴巴为什么禁止超过3张表join?
Claude Code 官方内部团队最佳实践!
hot100之数组
开发的设计和重构,为开发效率服务
Windows桌面应用自动更新解决方案SharpUpdater5发布
精读 GitHub - servo 浏览器(一)
新窗
综合排序
最新主题
热门推荐
精选内容
C#AI系列(5): 从零开始 C# 轻松语音识别
人工智能历经多年演进,昔日高门槛的图像与语音识别任务,如今已有成熟的开源框架可供免费使用,只要花点时间,就可以零成本部署。本文以语音识别为例,看如何高效的将语音识别功能集成至C#系统中,后续大家可以继续完善扩展,去处理如语 ...
梦霉
2025-12-7 01:05
109
0
0
轻松保障万级实例,vivo服务端监控体系建设实践
经过几年的平台建设,vivo监控平台产品矩阵日趋完善,在vivo终端庞大的用户群体下,承载业务运行的服务数量众多,监控服务体系是业务可用性保障的重要一环,监控产品全场景覆盖生产环境各个环节。从事前发现,事中告警、定位、恢复,事 ...
强怀梅
2025-12-7 01:02
360
0
2
我用这13个工具,让开发效率提升了5倍!
前言 在技术快速迭代的今天,开发效率决定了职业天花板的高度。 经过多年的工作经验,我发现顶级程序员都有一个共同点:他们不仅是优秀的编码者,更是工具链的架构师。 本文将分享我实践验证的13大效率神器,助你成为5倍效能的超级开发 ...
晦险忿
2025-12-7 01:00
272
0
1
Nginx学习笔记(二) Nginx--connection&request
Nginx--connection&request 在Nginx中,主要包括了连接与处理两部分。 connection 在src/core文件夹下包含有connection的源文件,Ngx_connection.h/Ngx_connection.c中可以找到SOCK_STREAM,也就是说Nginx是基于TCP连接的。 连 ...
韶侪
2025-12-7 00:49
349
0
1
Vue3封装一个ElementPlus自定义上传组件2--无弹窗
Vue3封装一个ElementPlus自定义上传组件2--无弹窗 写在前面: 无弹窗的上传组件它来了,依旧是小巧又好用,只不过这回我用的是前端直传的方式,采用http-request进行文件上传,中间有一些小坑,但幸运的是全都解决啦,组件很简单,但是 ...
裒噎
2025-12-7 00:20
120
0
5
布局 QLayout::SizeConstraint 和 QSizePolicy 对 QWidget 尺寸的影响
QT 窗口布局常用的设置有 QSizePolicy 和 QLayout::SizeConstraint ,当窗口大小调整时,哪个配置会生效或者都会生效?先说一个简单的结论:QSizePolicy 与 QLayout::SizeConstraint 都用于 QLayout 的自动布局,父 widget 尺寸发生变化 ...
宛蛲
2025-12-7 00:13
298
0
1
docker概述及镜像管理
dockers概述 docker官方网站 docker官网:https://www.docker.com/ docker镜像仓库:https://hub.docker.com/ 什么是docker? Docker 是一个开源的应用容器引擎,基于 Go 语言 并遵从Apache2.0协议开源。 Docker 可以让开发者打包他们 ...
煅圆吧
2025-12-7 00:09
1008
0
2
Unity微信小游戏小窗口模式点击适配
1. 问题描述 项目使用UGUI方案,以点击交互为主。 微信unity方案本身只能调PixelRatio,不能直接调整Unity的分辨率,(还没有测试过“自适应屏幕尺寸”会怎么样),不过看前段时间热门的unity小游戏项目《无尽冬日》也没有对分辨率进行 ...
埤兆
2025-12-7 00:07
928
0
4
多Agent协作入门:移交编排模式
大家好,我是Edison。 上一篇我们学习了Semantic Kernel中的群聊编排模式,它非常适合集思广益、协作解决问题等类型任务场景。今天,我们学习新的模式:移交编排。 移交编排模式简介 在移交(也可以叫做交接)编排模式中,允许各个Agent ...
这帜
2025-12-7 00:05
569
0
6
浅谈 C# 13 中的 params 集合
前言 在 C# 13 中,params 的改进使其从可变数量的数组参数升级为可变数量的集合类型参数。这一改进通过支持高性能集合类型(如Span,ReadOnlySpan)和简化调用语法,显著提升了代码的灵活性和效率。 params的适用场景 params适用于参 ...
艾晓梅
2025-12-7 00:05
961
0
2
树与二叉树
github仓库:https://github.com/EanoJiang/Data-structures-and-algorithms 树 定义 结点的度数其实就是这个结点下连的线,比如:A的度 = AB+AC+AD = 3 树的度就是MAX(结点的度) 叶子结点就是没后代的结点 树的基本性质 [*]所有结 ...
决任愧
2025-12-7 00:01
1016
0
2
命令模式的深度解析:从标准实现到TPL Dataflow高性能架构
命令模式是对一类对象公共操作的抽象,它们具有相同的方法签名,所以具有类似的操作,可以被抽象出来,成为一个抽象的命令对象。实际操作的调用者就不是和一组对象打交道,它是需要以来这个命令对象的方法签名,并根据这个签名调用相关的 ...
豌畔丛
2025-12-6 23:50
898
0
4
精选 4 款基于 .NET 开源、功能强大的 Windows 系统优化工具
前言 今天大姚给大家推荐 4 款基于 .NET 开源、功能强大的 Windows 系统优化工具,希望可以帮助你轻松提升 Windows 系统性能与使用体验。 Optimizer Optimizer 是一款基于 .NET 开源(GPL-3.0 license)、功能强大的 Windows 系统优化 ...
顶豌
2025-12-6 23:04
338
0
3
[车载以太网] SOME/IP 参数和数据结构的序列化
序 [*]本篇系对以太网SOME/IP协议的参数数据结构的序列化/反序列化的解读。 概述:SOME/IP 参数和数据结构的序列化 大小端/字节序 [*]每个参数(parameter)的字节顺序由接口定义进行规定。 [*]所有的 SOME/IP Header 字段,应该以 ...
拙因
2025-12-6 22:33
832
0
3
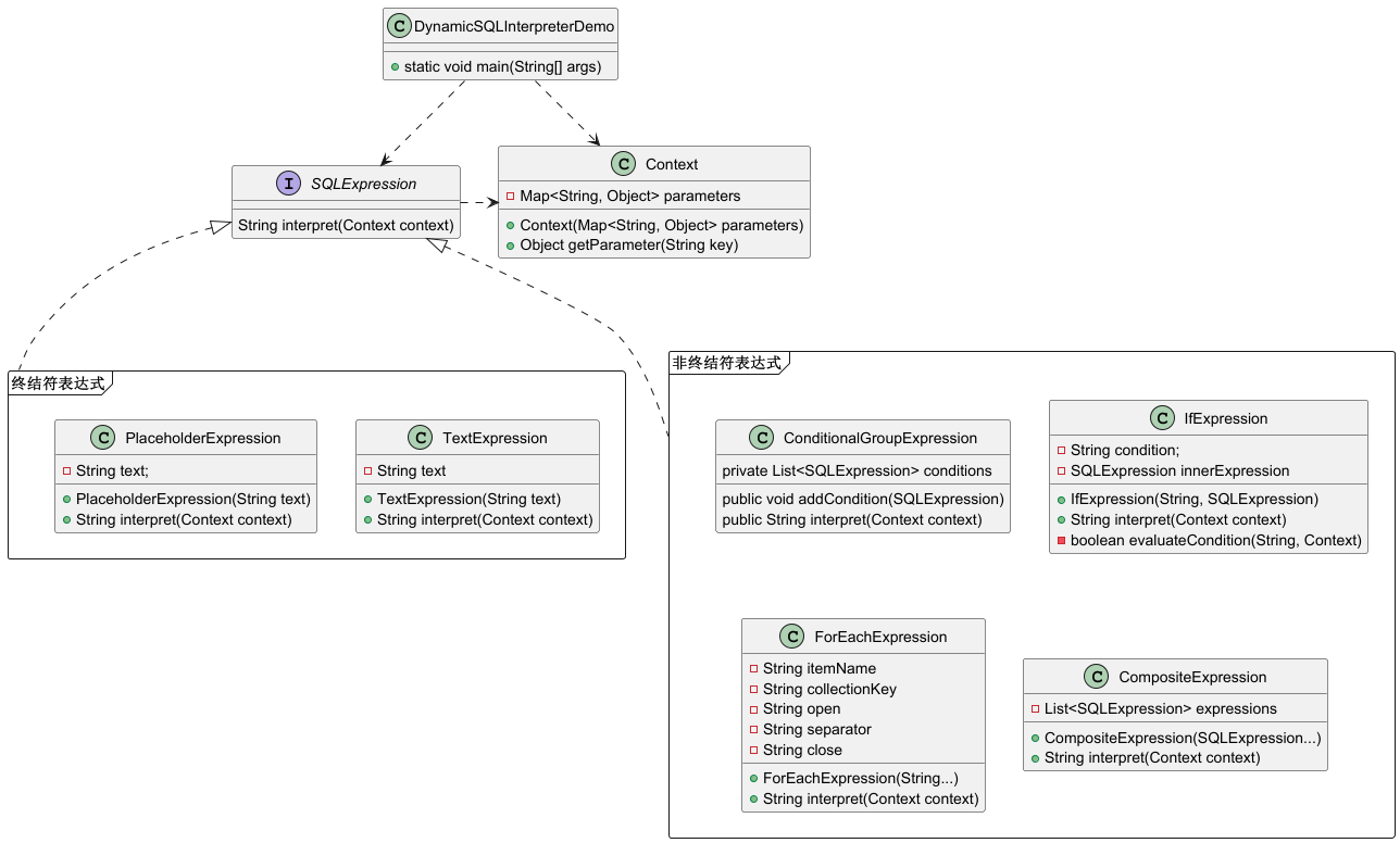
掌握设计模式--解释器模式
解释器模式(Interpreter Pattern) 解释器模式(Interpreter Pattern)是一种行为型设计模式,用于定义一种语言的文法表示,并提供一个解释器来解释该语言中的句子。这种模式通常用于开发需要解析、解释和执行特定语言或表达式的应用程 ...
笃扇
2025-12-6 22:22
728
0
7
虚拟电商-延迟任务系统的微服务改造(一)改造需求及技术选型
一、微服务改造需求及技术选型 延迟任务系统进行微服务的改造,改造需求和技术选型。 虽然程序目前做了各种优化,接口的缓存优化,接口的线程优化,但它还是单机版,所以需要改造成微服务(分布式),对于分布式而言,分布式本 ...
豌笆
2025-12-6 22:20
70
0
6
洛谷 P11345 [KTSC 2023 R2] 基地简化 题解
校内模拟赛题,倒在了正解前最后一步 qwq。 解题思路 首先,发现题目要求的东西很不好做。于是转化一下,考虑计算每条边对答案贡献了几次。 这样问题就转化成了求有多少个区间的点分布在一条边两端的两个子树中。 发现这个东西还是不好 ...
袁可佳
2025-12-6 22:20
924
0
0
库存系统:仓库层、调度层、销售层的库存数据模型设计
大家好,我是汤师爷~ 让我们深入探讨库存概念模型设计,这是实现库存管理系统的基础,也是确保库存数据准确性和一致性的关键。 库存的数据模型设计 如图所示,展示了库存概念模型设计。通过合理的概念模型设计,我们可以更好地支持库存 ...
洪势
2025-12-6 22:14
722
0
4
NCHU OOP BLOG1--电梯调度程序
NCHU OOP BLOG1--电梯调度程序 目录 1.前言 2.设计与分析 3.踩坑心得 4.改进建议 5.总结 正文 1.前言 这三次大作业主要围绕的对电梯的调度来展开,调度算法为LOOK算法,实际上,比现实中的一些电梯所用算法更简单。 其中,第 ...
溥价
2025-12-6 22:14
220
0
5
vue3第二次传递数据方法无法获取到最新的值
使用reactive父组件第二次传递给子组件的数据:方法中可以获取到最新数据 使用ref父组件第二次传递给子组件的数据:不能获取到最新的数据 办法1:将数据作为函数的参数进行传递 解决办法2:在调用方法时使用 nextTick 结论 使用r ...
滑清怡
2025-12-6 22:04
982
0
2
下一页 »
1 ...
406
407
408
409
410
411
412
413
... 547
/ 547 页
下一页
返 回
快速发帖
还可输入
80
个字符
高级模式
B
Color
Image
Link
Quote
Code
Smilies
您需要登录后才可以发帖
登录
|
立即注册
本版积分规则
发表帖子
转播给听众
发帖
业界
收藏
10933
本版主题
0
收藏人数
板块介绍填写区域,请于后台编辑
财富榜{圆}
3934307807
991124
anyue1937
9994892
kk14977
6845357
4
xiangqian
638210
5
韶又彤
9997
6
宋子
9982
7
闰咄阅
9993
8
刎唇
9993
9
俞瑛瑶
9998
10
蓬森莉
9950
查看更多
社区公告
本月热榜
1011
精读 GitHub - servo 浏览器(一)
826
Java初尝试:电梯调度迭代开发
562
GPUStack v2:推理加速释放算力潜能,开源
696
别再盲目地堆砌技术了!大部份大数据项目的
725
基于LangGraph开发复杂智能体学习一则
317
.NET周刊【11月第2期 2025-11-09】
233
痞子衡嵌入式:i.MXRT中FlexSPI外设速度上
916
Spring Security 鉴权流程与过滤器链深度剖
589
⚠️登录认证功能的成长过程:整体概述
168
AWTK上使用Signal/Slot解决多页面同步的问
418
APEX实战第6篇:APEX 如何接入业务数据库用
591
对标MinIO!全新一代分布式文件系统诞生!
577
vue-dawn-flow 低代码流程插件
461
华为开发者空间,让根技术开发触手可及
900
有用的包 #Python
398
对于原型、原型链和继承的理解
638
CSP-S2025做题记录
363
每周读书与学习->JMeter性能测试脚本编写实
158
Flask入门:轻松掌握API路由定义
374
信竞回忆录
浏览过的版块
安全