登录
/
注册
首页
论坛
其它
首页
科技
业界
安全
程序
广播
Follow
关于
导读
排行榜
资讯
发帖说明
登录
/
注册
账号
自动登录
找回密码
密码
登录
立即注册
搜索
搜索
关闭
CSDN热搜
程序园
精品问答
技术交流
资源下载
本版
帖子
用户
软件
问答
教程
代码
写记录
写博客
小组
VIP申请
VIP网盘
网盘
联系我们
发帖说明
道具
勋章
任务
淘帖
动态
分享
留言板
导读
设置
我的收藏
退出
腾讯QQ
微信登录
社区
›
业界区
›
业界
业界
今日:
457
|
主题:
10933
收藏本版
(
0
)
推荐主题
应急响应-日志分析
当自己真的发布一款产品
精读 GitHub - servo 浏览器(一)
Spring AI 玩转多轮对话
用上了 Claude Code,才发现 Cursor 和 Gemini Cli 都是弱智
HEIF:更高质量、更小体积,开启 HarmonyOS 图像新体验
基于算法配对的电子管特性图示仪
阿里巴巴为什么禁止超过3张表join?
Claude Code 官方内部团队最佳实践!
Dapr Conversation 构建块
hot100之数组
新窗
综合排序
最新主题
热门推荐
精选内容
技术人的阅读提效神器:多语言智能中文摘要生成指令
作为程序员,我们每天都要处理大量的技术文档、英文资料、博客文章。信息爆炸时代,如何快速提取核心内容成为了一项关键技能。今天分享一个实用的AI提示词工具——多语言智能中文摘要生成器,让我们用结构化思维高效处理海量信息。 ...
祝安芙
2025-11-1 21:25
680
0
2
SQLAlchemy ORM与GraphQL的完美邂逅,如何让数据库操作变得如此简单?
扫描二维码 关注或者微信搜一搜:编程智域 前端至全栈交流与成长 发现1000+提升效率与开发的AI工具和实用程序:https://tools.cmdragon.cn/ [*]SQLAlchemy ORM基础与配置 1.1 ORM核心概念解析 SQLAlchemy ORM通过Python类与数据库表建立 ...
懵径
2025-11-1 20:03
815
0
3
PPT处理控件Aspose.Slides教程:使用Java在 PowerPoint 中插入文本框
以编程方式在PowerPoint演示文稿中插入文本框对于自动化演示文稿创建至关重要。它可以节省时间并确保幻灯片之间的一致性。Aspose.Slides for Java在此过程中发挥着至关重要的作用,它为开发人员提供了高效操作 PowerPoint 文件的工具。 ...
丁若云
2025-11-1 19:38
260
0
1
apisix~proxy-rewrite 的 regex_uri 深度解析
APISIX 路由正则与 proxy-rewrite 的 regex_uri 深度解析 在 APISIX 中,proxy-rewrite 插件的 regex_uri 功能是实现复杂路由重写的核心工具。下面我将全面总结各种转发场景的使用方法和技巧。 regex_uri 基础语法 [*]匹配正则:PCRE ...
兑谓
2025-11-1 19:16
815
0
2
HTML5以及WebGL
注:【转载请注明文章来源、保持原样】 出处:http://www.cnblogs.com/jyli/archive/2010/07/25/1784902.html 请 作者:李嘉昱 首先来看下HTML5提供的新特性 [*]Web Socket 定义了一套API, 允许网页能够使用Web Socket协 ...
煅圆吧
2025-11-1 18:07
994
0
3
温柔的枚举陷阱
去年上线的一个项目,却在最近出现了个比较头疼的问题。先说明一下,该系统是个业务管理系统, 大概会处理上百个业务,每处理完一个业务,都要给客户发一封确认信或者说明信,信的内容是通过读取模板加替换参数方式做成的, 模 ...
赐度虻
2025-11-1 16:06
70
0
1
在本地部署Qwen大语言模型全过程总结
欧阳梓蓓
2025-11-1 15:53
59
0
1
Spring AI与DeepSeek实战三:打造企业知识库
一、概述 企业应用集成大语言模型(LLM)落地的两大痛点: [*]知识局限性:LLM依赖静态训练数据,无法覆盖实时更新或垂直领域的知识; [*]幻觉:当LLM遇到训练数据外的提问时,可能生成看似合理但错误的内容。 用最低的成本解决以上问 ...
杭环
2025-11-1 15:05
1068
0
1
2025熵密杯 -- 初始谜题 -- Reproducibility
2025熵密杯 -- 初始谜题 -- Reproducibility 前言 本文记录2025熵密杯初始谜题赛题复现过程,参考languag3师傅的熵密杯题解博客。膜拜大佬~ 初始谜题1 sm4_encrypt.py analysis [*]基于当时现场的分析,该题目实现了当前通信中常用的 ...
烯八
2025-11-1 14:45
1042
0
1
性能优化之母:为什么说“方法内联”是编译器优化中最关键的一步棋?
方法内联 方法内联(Method Inlining)是编译器在进行优化时,将被调用方法的代码直接嵌入到调用点,以替代方法调用指令的过程。它不仅消除了方法调用的开销,还为后续的优化(如常量传播、死代码消除等)创造了条件。 Java程序的方法调 ...
酒跚骼
2025-11-1 14:28
675
0
1
Angular 集成 StreamSaver 大文件下载
应用场景: 实现目标: 在网页端实现大文件(文件大小 >= 2 G) 断点续传 实际方案: 发送多次请求, 每次请求一部分文件数据, 然后通过续写将文件数据全部写入. 难点: 无法实现文件续写, 最后采用 StreamSaver 来解决这个问题. 1. 首先从 ...
滤冽
2025-11-1 14:14
260
0
4
线上频繁FullGC?慌得一比!竟是Log4j2的这个“特性”坑了我
摘要 好久未更新文章,最近生产环境遇到一个频繁FullGC问题(公众号等其他平台ID均为本人发布),用这一篇文章记录下来。先剧透原因,总结一句话原因如下: 本文记录了一次因 Log4j2 配置、JVM 参数和应用依赖变更等多因素叠加导致的频 ...
董绣梓
2025-11-1 12:44
181
0
3
使用Windows Live Writer 2012和Office Word 2013
去年就知道有这个功能,不过没去深究总结过,最近有写网络博客的欲望了,于是又重新拾起这玩意儿。 具体到底是用Windows Live Writer 2012还是用Word 2013,个人觉得看个人,因为这2个软件各有优点,各有缺点。 1、首先用LiveWriter发博 ...
裒噎
2025-11-1 12:27
822
0
0
【GitHub每日速递 250922】开源 AI 搜索引擎 Perplexica
原文: https://mp.weixin.qq.com/s/F7KwZlUd5OQg5CbAEbZGug MarkItDown:多格式文件转Markdown神器,助力LLM文本分析! markitdown 是一个将文件和办公文档转换为 Markdown 的工具。简单讲,它能帮你把 Word、Excel 等文档一键转成简洁 ...
毡轩
2025-11-1 12:24
358
0
0
消息队列二十年
1. 消息队列发展历程 2003 至今有很多优秀的消息队列诞生,其中就有被大家所熟知的就是 kafka、阿里自研的 rocketmq、以及后起之秀 pulsar。首先我们先来了解一下每一时期消息队列诞生的背景以及要解决的核心问题是什么? 如图所示,我 ...
锄淫鲷
2025-11-1 12:04
173
0
1
DeepSeek+Coze实战:如何从0到1打造一个热点监控智能体
大家好,我是汤师爷,专注AI智能体分享~ 短视频小白经常会遇到这样的困扰。 每天花大量时间刷视频,想要找到你所在赛道的爆款内容,却总是难以系统地整理和分析? 想要批量获取某个关键词的爆款视频数据,但是市面上的采集工具要么特别贵 ...
归悦可
2025-11-1 11:55
623
0
2
前沿速览:TrafficVLM、DeepSeek-Terminus、Qwen3-Omni
AI Compass前沿速览:TrafficVLM、DeepSeek-Terminus、Qwen3-Omni、蚂蚁百灵、Wan2.2-Animate、Qianfan-VL AI-Compass 致力于构建最全面、最实用、最前沿的AI技术学习和实践生态,通过六大核心模块的系统化组织,为不同层次的学习者和开 ...
支智敏
2025-11-1 11:53
754
0
0
你了解 Java 的类加载器吗?类加载机制是什么?什么是双亲委派机制?
什么是类加载器,类加载器有哪些? 实现通过类的全限定名获取该类的二进制字节流的代码块叫做类加载器。 主要有一下四种类加载器: [*]启动类加载器:用来加载 Java 核心类库,无法被 Java 程序直接引用。 [*]扩展类加载器:它用来加载 J ...
扎先
2025-11-1 11:38
951
0
2
大模型基础补全计划(四)---LSTM的实例与测试(RNN的改进)
PS:要转载请注明出处,本人版权所有。 PS: 这个只是基于《我自己》的理解, 如果和你的原则及想法相冲突,请谅解,勿喷。 环境说明 无 前言 本文是这个系列第四篇,它们是: [*]《大模型基础补全计划(一)---重温一些深 ...
梢疠
2025-11-1 10:12
698
0
3
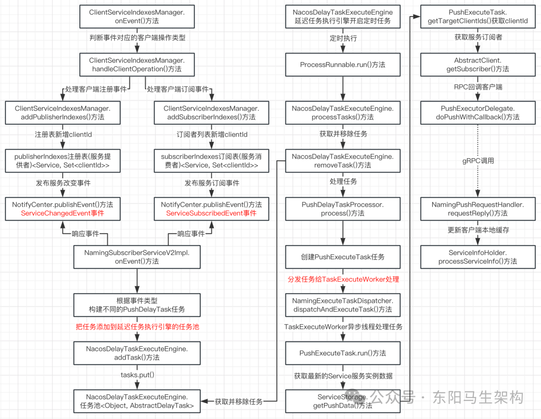
Nacos源码—7.Nacos升级gRPC分析二
大纲 5.服务变动时如何通知订阅的客户端 6.微服务实例信息如何同步集群节点 5.服务变动时如何通知订阅的客户端 (1)服务注册和服务订阅时发布的客户端注册和订阅事件的处理 (2)延迟任务的执行引擎源码 (3)处理客户端注册和订阅事件时发 ...
豌笆
2025-11-1 08:31
858
0
1
下一页 »
1 ...
520
521
522
523
524
525
526
527
... 547
/ 547 页
下一页
返 回
快速发帖
还可输入
80
个字符
高级模式
B
Color
Image
Link
Quote
Code
Smilies
您需要登录后才可以发帖
登录
|
立即注册
本版积分规则
发表帖子
转播给听众
发帖
业界
收藏
10933
本版主题
0
收藏人数
板块介绍填写区域,请于后台编辑
财富榜{圆}
3934307807
991124
anyue1937
9994892
kk14977
6845358
4
xiangqian
638210
5
韶又彤
9997
6
宋子
9981
7
闰咄阅
9993
8
刎唇
9993
9
俞瑛瑶
9998
10
蓬森莉
9949
查看更多
社区公告
本月热榜
1012
精读 GitHub - servo 浏览器(一)
828
Java初尝试:电梯调度迭代开发
164
Flask入门:轻松掌握API路由定义
564
GPUStack v2:推理加速释放算力潜能,开源
613
YOLOv12/v11/v8/v5模型+Pyqt5界面+训练代码
726
基于LangGraph开发复杂智能体学习一则
399
对于原型、原型链和继承的理解
318
.NET周刊【11月第2期 2025-11-09】
289
国产化Excel开发组件Spire.XLS教程:使用Py
236
痞子衡嵌入式:i.MXRT中FlexSPI外设速度上
918
Spring Security 鉴权流程与过滤器链深度剖
590
⚠️登录认证功能的成长过程:整体概述
169
AWTK上使用Signal/Slot解决多页面同步的问
598
对标MinIO!全新一代分布式文件系统诞生!
577
vue-dawn-flow 低代码流程插件
470
华为开发者空间,让根技术开发触手可及
900
有用的包 #Python
640
CSP-S2025做题记录
363
每周读书与学习->JMeter性能测试脚本编写实
442
大模型基础补全计划(八)---相关知识点回顾