登录
/
注册
首页
论坛
其它
首页
科技
业界
安全
程序
广播
Follow
关于
导读
排行榜
资讯
发帖说明
登录
/
注册
账号
自动登录
找回密码
密码
登录
立即注册
搜索
搜索
关闭
CSDN热搜
程序园
精品问答
技术交流
资源下载
本版
帖子
用户
软件
问答
教程
代码
写记录
写博客
小组
VIP申请
VIP网盘
网盘
联系我们
发帖说明
道具
勋章
任务
淘帖
动态
分享
留言板
导读
设置
我的收藏
退出
腾讯QQ
微信登录
社区
›
业界区
›
安全
安全
今日:
300
|
主题:
7693
收藏本版
(
0
)
推荐主题
读商战数据挖掘:你需要了解的数据科学与分析思维03数据挖掘流程
剑指offer-27、字符串的排列
Keepalived 的高可用配置与使用
计算机组成原理—概述
时序数据库 Apache IoTDB 毕业五周年,“对暗号”获取你的蛇年 T 恤!
数据库安全实战:访问控制与行级权限管理
MariaDB 和 GreatSQL 性能差异背后的真相
Docker Swarm 集群搭建
ansible开局配置-openEuler
【Linux】grub命令行引导进入windows系统
安全访问,打造纯净安全的鸿蒙版小红书图库访问体验
新窗
综合排序
最新主题
热门推荐
精选内容
读人形机器人01人形机器人时代
1. 擎天柱 1.1. 对机器人从“辅助工具”蜕变为“生活变革者”这一未来图景的惊鸿一瞥 1.2. 在医疗模拟环节,擎天柱实时监测患者生命体征,精准配发药物,并将数据同步给医生 1.3. 在工业场景中,它轻松地搬运重型货箱,在复杂地形 ...
翁谌缜
2025-12-8 06:12
78
0
7
mysql 语句优化优化
前言 我们都会写很多语句,那么如何让语句看起来更加优美呢? 正文 [*]移除不必要的括号 ((a = 5 AND b = c) OR ((a > c) AND (c < 5))) = (a = 5 and b = c) OR (a > c AND c < 5) [*]常量传递 a = 5 AND b > a 可以换成a = 5 AND b ...
坏级尹
2025-12-8 05:57
321
0
2
误操作后快速恢复数据 binlog 解析为反向 SQL
误操作后快速恢复数据 binlog 解析为反向 SQL 1.前言 本文将介绍使用 reverse_sql 工具将 GreatSQL 数据库的 binlog 解析为反向 SQL 语句。模拟误操作后,恢复数据。该工具可以帮助客户在发生事故时快速恢复数据,避免进一步的损失。使 ...
硫辨姥
2025-12-8 05:49
485
0
3
TFS2015迁移到新服务器
公司要求将原来A云服务器上面的TFS源代码迁移到B云服务器,现将迁移过程记录下来。 1.软件需求 Team Foundation Server 2015 Update 4.2 SQL Server 2016 2.操作系统 Windows Server 2016 3.步骤 (1)开发人员提交代码,这一步建议要执行 ...
二艰糖
2025-12-8 05:45
279
0
1
防火墙--概述简介
个人学习整理,如涉及侵权,请联系我及时删除,谢谢! 个人学习整理,如涉及侵权,请联系我及时删除,谢谢! 个人学习整理,如涉及侵权,请联系我及时删除,谢谢! 防火墙分类: 性能划分:百兆级防火墙、干兆级防火墙、、、 按物理特 ...
注思
2025-12-8 05:37
682
0
4
第十六章 Seo最简单的赚钱方式-广告
Seo最简单的赚钱方式-广告 行了,那些枯燥的基本功我们就算熬过来了。废话不多说,我知道你们等不及了,下面直接开整,讲讲怎么把学到的东西快速变成钱 Google Adsense简介 如果你之前没有用过Google Adsense这些Google全家桶,那么 ...
官厌
2025-12-8 05:33
879
0
4
RK3588 上的 LLM(三):板端部署 RKLLM 并进行大模型推理(以 RK3588 为例)
本教程记录了如何在 RK3588 开发版上部署 RKLLM 并使用其进行大模型推理的过程,包含基于命令行的运行和服务端部署(本文以 Gradio 前后端为例) 注:运行 RKLLM 需要 RKNPU 驱动版本至少为 0.9.8,升级方法可以参考合集中升级 RKNPU 驱 ...
艾晓梅
2025-12-8 05:25
310
0
2
当电脉冲成为“手术刀”:探秘纳米刀脉冲技术背后的精密电源PPS±3000IRE
在生物医学工程的前沿领域,一种名为“不可逆电穿孔”(IRE),俗称“纳米刀”的技术,正为肿瘤治疗带来革命性的变化。它并非依靠热效应,而是利用高频高压电脉冲,在细胞膜上形成无数纳米级的不可逆孔洞,精准诱导癌细胞凋亡。 而这把“ ...
飧沾
2025-12-8 05:24
972
0
2
高考志愿填报全攻略:如何科学选校选专业,实现理想人生起点
高考志愿填报全攻略:如何科学选校选专业,实现理想人生起点 高考成绩一出,紧接着就是志愿填报的关键时刻。你是否感到迷茫、焦虑,不知道如何选择院校和专业?别急,这篇文章将用丰富的案例和实用策略,帮你理清思路,做出最适合自己的 ...
仁夹篇
2025-12-8 05:24
811
0
2
MySQL 高可用集群搭建部署
MySQL 高可用集群搭建(GTID 模式 + 自动故障转移) [hr]一、环境规划 [hr]二、配置 GTID 主从同步 1. 所有节点配置 MySQL # 编辑配置文件(MySQL 8.0) sudo vim /etc/mysql/mysql.conf.d/mysqld.cnf [mysqld] # 通用配置 server-id ...
禄磊
2025-12-8 05:23
969
0
3
Docker数据持久化
本章将和大家分享Docker中如何实现数据的持久化。废话不多说,下面我们直接进入主题。 一、什么是数据卷 我们都知道在Docker中,容器的数据读写默认发生在容器的存储层,当容器被删除时其上的数据将会丢失。如果想实现数据的持久化,就 ...
僻嘶
2025-12-8 05:23
396
0
5
volatile关键字
1.volatile 被 volatile 修饰的变量,在对其进行读写操作时,会引发一些可观测的副作用。而这些可观测的副作用,是由程序之外的因素决定的。 2.volatile应用 (1)并行设备的硬件寄存器(如状态寄存器)。 假设要对一个设备进行初始化 ...
府扔影
2025-12-8 05:13
775
0
6
Easysearch 字段'隐身'之谜:source_reuse 与 ignore_above 的陷阱解析
背景问题 前阵子,社区有小伙伴在使用 Easysearch 的数据压缩功能时发现,在开启 source_reuse 和 ZSTD 后,一个字段的内容看不到了。 索引的设置如下: 然后产生的一个多字段内容能被搜索到,但是不可见。 类似于下面的这个情况: 原 ...
单于易槐
2025-12-8 05:13
986
0
4
9.14做题随记
OI学习,宁可不学不可逆向,要么知道题目怎么做后学习代码写法,要么知道代码基础学习题目怎么做,要么两种都会学习另外一种解法,万万不可逆向学习,费心费力。 P1678 烦恼的高考志愿 题目背景 计算机竞赛小组的神牛 V 神终于结束了高 ...
崔竹
2025-12-8 05:09
568
0
6
Nodejs打包 Webpack 中 __dirname 的正确配置与行为解析
引言 在 Webpack 配置中,__dirname 的处理方式直接影响打包后代码的路径逻辑。本文将彻底澄清这一配置的细节,避免因误解导致的路径错误。 如果配置错误,会导致打包一些程序上的问题问题,比如上传图片的服务,比如静态资源服务目录( ...
乐敬
2025-12-8 05:07
262
0
1
p5.js 圆(circle)的用法
骂治并
2025-12-8 05:05
66
0
5
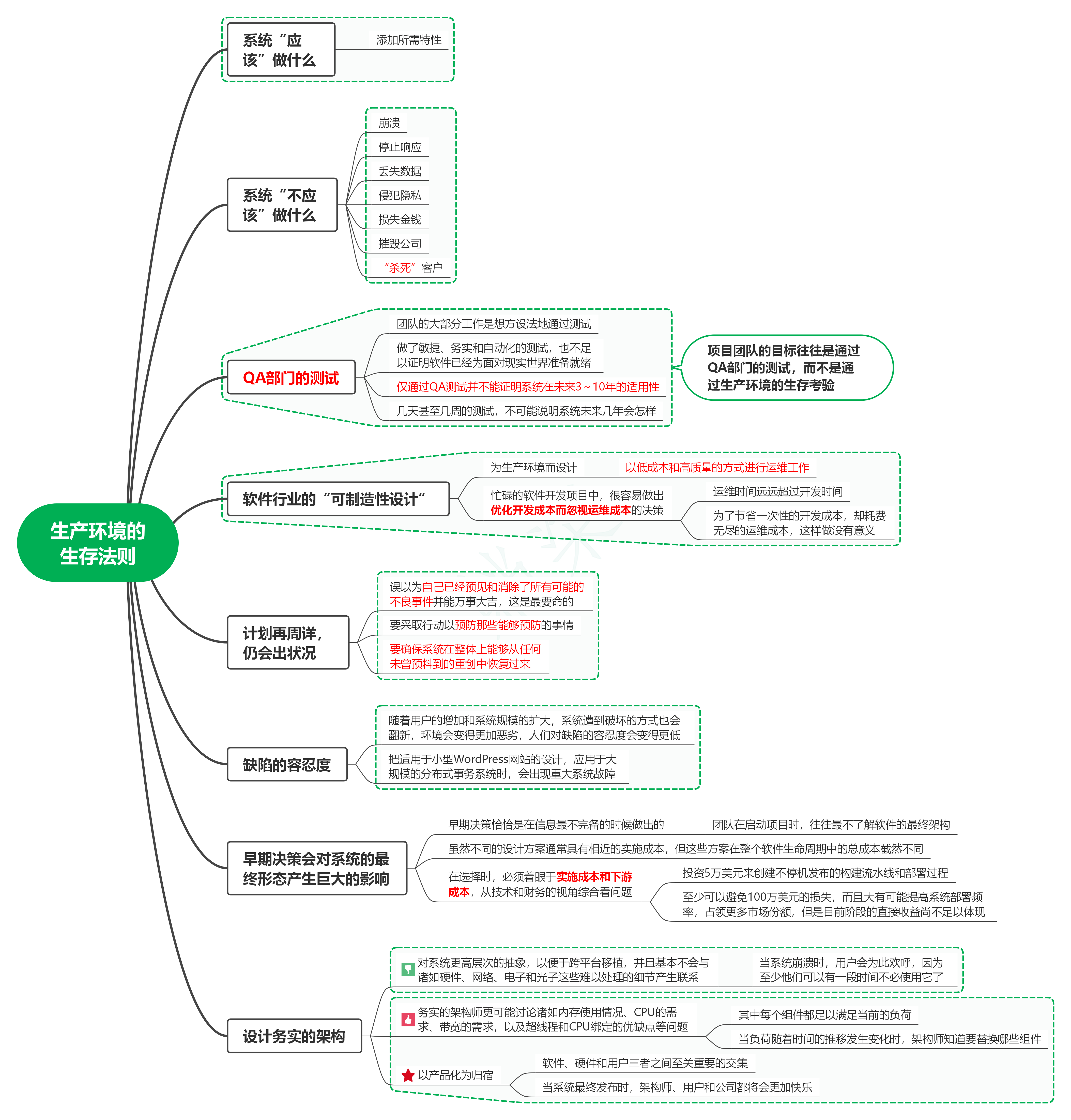
读发布!设计与部署稳定的分布式系统(第2版)笔记01_生产环境的生存法则
1. 系统“应该”做什么 1.1. 添加所需特性 2. 系统“不应该”做什么 2.1. 崩溃 2.2. 停止响应 2.3. 丢失数据 2.4. 侵犯隐私 2.5. 损失金钱 2.6. 摧毁公司 2.7. “杀死”客户 3. QA部门的测试 3.1. 团队的大部分 ...
骆贵
2025-12-8 05:05
99
0
3
从古籍到算法,数智本草大模型背后的研发之路
本文分享自华为云社区《从古籍到算法,中医药理论和现代科学的奇妙跨界融合之旅》,作者:华为云社区精选。 在历史的长河中,中医药一直以其深厚的底蕴占据一席之地。而今,这门古老的艺术与数智化时代的高新技术相遇,会碰撞出怎样的创 ...
玻倌瞽
2025-12-8 05:01
1014
0
2
[20250514]truncare table相关数据段的确定与恢复.txt
[20250514]truncare table相关数据段的确定与恢复.txt --//这几天一直在做truncare table,drop table的非常规恢复,通过修改obj$表的DATAOBJ#指向原来的数据段号,然后通过rowid扫描 --//的方式收集数据。该方式最大的缺点就是恢复很慢 ...
这帜
2025-12-8 04:59
570
0
1
教练型管理--是什么?
背景:作为一名技术开发人员,工作三五年后,就要开始考虑未来自己的职业发展方向,有两种说法,一是继续走技术路线,另一种是走管理路线。具体的方向选择,也是要根据自己的兴趣、悟性、智商、情商以及所处的企业环境和本地社会大环境有 ...
左丘纨
2025-12-8 04:48
1073
0
4
下一页 »
1 ...
272
273
274
275
276
277
278
279
... 385
/ 385 页
下一页
返 回
快速发帖
还可输入
80
个字符
高级模式
B
Color
Image
Link
Quote
Code
Smilies
您需要登录后才可以发帖
登录
|
立即注册
本版积分规则
发表帖子
转播给听众
发帖
安全
收藏
7693
本版主题
0
收藏人数
板块介绍填写区域,请于后台编辑
财富榜{圆}
3934307807
991124
anyue1937
9994891
kk14977
6845357
4
xiangqian
638210
5
韶又彤
9997
6
宋子
9982
7
闰咄阅
9993
8
刎唇
9993
9
俞瑛瑶
9998
10
蓬森莉
9951
查看更多
社区公告
本月热榜
848
windows常见命令
765
京城亚南酒业上门回收白酒老酒名酒茅台五粮
483
2025年科研党必备!学术深度AI论文写作工具
652
电视盒子 E900V22C Armbian Linux 安装与卸
775
回归基本功之pytorch学习笔记
620
DNA甲基化调控生物标志物及发病机制
176
副业营销(Side-Project Marketing
1008
剑指offer-41、和为S的连续正数序列
438
SpringCloud 常见面试题(三)
315
STM32按键扫描
718
ITR经典案例 | 燕千云携手汽车电子巨头,升
246
2025企业级ITSM产品推荐:年度IT服务管理升
204
接私活必备!一款轻量级、前后端分离的 Jav
410
剑指offer-48、不使⽤加减乘除实现加法
243
从20行代码理解HTTP服务器:用原始Socket揭
975
NeurIPS 2025 | 浙大、浙工大等团队提出LRM
41
读智能新物种02合作伙伴(下)
573
推荐一种手动设置异步线程等待机制的解决方
46
读社会工程:防范钓鱼欺诈(卷3)05读后总
879
一个表示金额的数字是 100000000L,这是多
浏览过的版块
业界