登录
/
注册
首页
论坛
其它
首页
科技
业界
安全
程序
广播
Follow
关于
导读
排行榜
资讯
发帖说明
登录
/
注册
账号
自动登录
找回密码
密码
登录
立即注册
搜索
搜索
关闭
CSDN热搜
程序园
精品问答
技术交流
资源下载
本版
帖子
用户
软件
问答
教程
代码
写记录
写博客
小组
VIP申请
VIP网盘
网盘
联系我们
发帖说明
道具
勋章
任务
淘帖
动态
分享
留言板
导读
设置
我的收藏
退出
腾讯QQ
微信登录
社区
›
业界区
›
安全
安全
今日:
419
|
主题:
7693
收藏本版
(
0
)
推荐主题
读商战数据挖掘:你需要了解的数据科学与分析思维03数据挖掘流程
剑指offer-27、字符串的排列
Keepalived 的高可用配置与使用
计算机组成原理—概述
时序数据库 Apache IoTDB 毕业五周年,“对暗号”获取你的蛇年 T 恤!
数据库安全实战:访问控制与行级权限管理
MariaDB 和 GreatSQL 性能差异背后的真相
Docker Swarm 集群搭建
ansible开局配置-openEuler
【Linux】grub命令行引导进入windows系统
安全访问,打造纯净安全的鸿蒙版小红书图库访问体验
新窗
综合排序
最新主题
热门推荐
精选内容
DolphinScheduler 6 个高频 SQL 操作技巧
摘要: Apache DolphinScheduler系列4-后台SQL经验分享 关键词: 大数据、数据质量、数据调度 整体说明 在调研了 DolphinScheduler 之后,在项目上实际使用了一段时间,有了一些后台SQL实际经验,分享如下。 进入DolphinScheduler 后台 ...
娥搽裙
2025-12-5 19:00
370
0
2
c# 托管堆和垃圾回收的clr的优化
前言 上一章介绍了基本垃圾回收的思路,那么看一下怎么回收的性能提高 正文 优化性能的手段,一般是找到事物的特征,然后利用这种特征进行优化。 [*]对象越新,生存期越短。 [*]对象越老,生存期越长。 [*]回收堆的一部分,速度快于回 ...
祖柔惠
2025-12-5 18:37
187
0
1
良序集
正整数集\(\mathbb{Z}_+\)有一个有用的性质:每一个非空子集有一个最小元。将它加以推广就得到良序集的概念。 定义 具有全序关系\(
副我
2025-12-5 18:19
919
0
2
别再被忽悠啦!揭秘 AWS Savings Plans 的糖衣炮弹:省钱不成,反被“绑架”?
在之前的文章《咨询公司CEO暴论:AWS 转售是个坑,早该凉了!》中,我们提到 AWS 将于今年 6 月 1 日起,仅为单一最终用户提供 RI 和 SP,MSP 和经销商将不再能够在多个最终客户之间共享 RI 和 SP 折扣。今天,我们进一步拆解 Savings Pl ...
泠邸
2025-12-5 18:13
296
0
2
痞子衡嵌入式:在i.MXRT下测试启动特性时可改写OTP Shadow寄存器而不烧OTP
大家好,我是痞子衡,是正经搞技术的痞子。今天痞子衡给大家介绍的是i.MXRT下测试启动特性时可改写OTP Shadow寄存器而不烧OTP。 我们知道恩智浦 i.MXRT 系列除了 BOOT 相关引脚电平配置之外,主要通过片内 eFuse/OTP 存储器来进 ...
毋峻舷
2025-12-5 18:04
479
0
1
uploda-labs(1-21)靶场全解
uploda-labs-靶场 Pass-01(前端绕过) 先试试直接上传一句话木马.php文件 发现 点击上传发现没有对后端响应但是我们抓包发现没有数据包 然后,我们上传.jpg或者png的时候发现可以上传成功也有返回流量包 我们猜测是前端代码来验证这个 ...
丘娅楠
2025-12-5 18:00
19
0
2
nginx|openresty配置lua脚本自动封ip
本文不进行介绍怎么安装lua环境、openresty预安装有lua脚本运行环境、nginx需要自行编译; 本文会把黑名单ip定义在文件中,程序运行时定时覆盖内容到内存中,提升运行速度 1、nginx.conf配置加载lua lua_shared_dict blist 作用:创建一 ...
余思洁
2025-12-5 17:55
690
0
1
每天一个安卓测试开发小知识之 (一)--- 认识adb
每天一个安卓测试开发小知识之 --- 认识adb 安卓手机如何进行自动化测试 一般安卓手机进行自动化测试需要使用usb线连接到主机上,在主机上运行自动化测试代码来实现自动化 1.1 主机是如何控制手机 主机控制手机是通过adb来实现的 adb ...
邹弘丽
2025-12-5 17:26
235
0
2
读人形机器人15未来城市
1. 将机器人技术融入城市规划 1.1. 新一轮工业革命的曙光要求我们重新审视城市的设计与功能 1.2. 将机器人技术融入城市规划已不再是未来主义的概念,而是一种现实需要 1.3. 将机器人技术融入城市规划,能够将城市转变为充满活力的 ...
打阗渖
2025-12-5 17:24
90
0
2
智投助手公测版-下篇
智投助手公测版-下篇 昨天我们说过了《上篇》,今天继续介绍剩余的部分。 市场情绪 股市,从“长期”看是称重机,从“短期”看是“收割机”。 [*]说长期,因为一家公司的长远稳定的赚钱能力就是这家公司的核心价值。一家公司有快速成 ...
庇床铍
2025-12-5 17:17
862
0
3
深入理解主键和外键:数据库设计的基石
title: 深入理解主键和外键:数据库设计的基石 date: 2025/1/18 updated: 2025/1/18 author: cmdragon excerpt: 在现代信息系统中,数据的管理和存储是至关重要的。关系数据库作为一种广泛使用的数据存储方式,其设计的合理性直接影响 ...
沃盼盼
2025-12-5 17:09
1102
0
2
Readme Driven Development
原文链接 名词解释 RDD : Readme Driven Development TDD : Test Driven Development BDD : Behavior-Driven Development XP : Extreme Programming SCRUM : 迭代式增量软件开发过程 翻译 最近我听到很多关于TDD、BDD、XP、SC ...
萧海芷
2025-12-5 17:09
72
0
5
代码提交信息规范插件commitlint/cli的安装和使用
代码提交信息规范插件commitlint/cli的安装和使用 新增commitlint.config.cjs 测试 示例 来源:程序园用户自行投稿发布,如果侵权,请联系站长删除 免责声明:如果侵犯了您的权益,请联系站长,我们会及时删除侵权内容,谢谢合作! ...
劳暄美
2025-12-5 16:32
760
0
2
组合、多重循环、Σn²、Σn³
从6个数中取3个,有C(6,3)=6×5×4÷3!种情况。组合把123、132、231、213、312、321看作一种情况。 我们规定取数时,“后来者必须居上”,上述6个中就只有123一种合法。 我们可以sort后放进集合,但像冒泡排序那样的方法不仅更简单,而且 ...
丁若云
2025-12-5 16:05
152
0
3
关于Markdown文档移动HTML文件后,图片不能正常显示的问题的解决办法
现象 使用Vscode中的Markdown Preview Enhanced插件,可以在md预览界面右键,将md文件轻松简易地转成html文本文件,但是在移动html文件后出现图片无法加载的情况。 原因 默认的html导出是使用链接进行显示图片的,因此html文档相当小( ...
仁夹篇
2025-12-5 15:50
244
0
3
从DevOps实践落地的角度谈谈“流程”和“规范"的反模式
最近在经历的一些事情,让我突发灵感,觉得要写点关于DevOps体系建设过程中的“流程规范”,记录下来。 如何解读"流程规范" 谈到DevOps落地,无一例外都会提“流程规范“,我想没有人会反对,甚至会”不放在眼里“,因为概念本身没有什 ...
昝沛珊
2025-12-5 15:44
682
0
3
项目管理流程详解:五大阶段+规范化执行指南,PM必备知识体系!
在如今这个快速变化、竞争激烈的商业环境中,企业的成败往往取决于项目的效率与执行力。想要在有限的时间和资源内达成目标,规范化的项目管理流程就显得尤为关键。 无论是互联网公司开发新产品,还是传统企业推动转型升级,良好的项目管 ...
梳踟希
2025-12-5 15:33
609
0
4
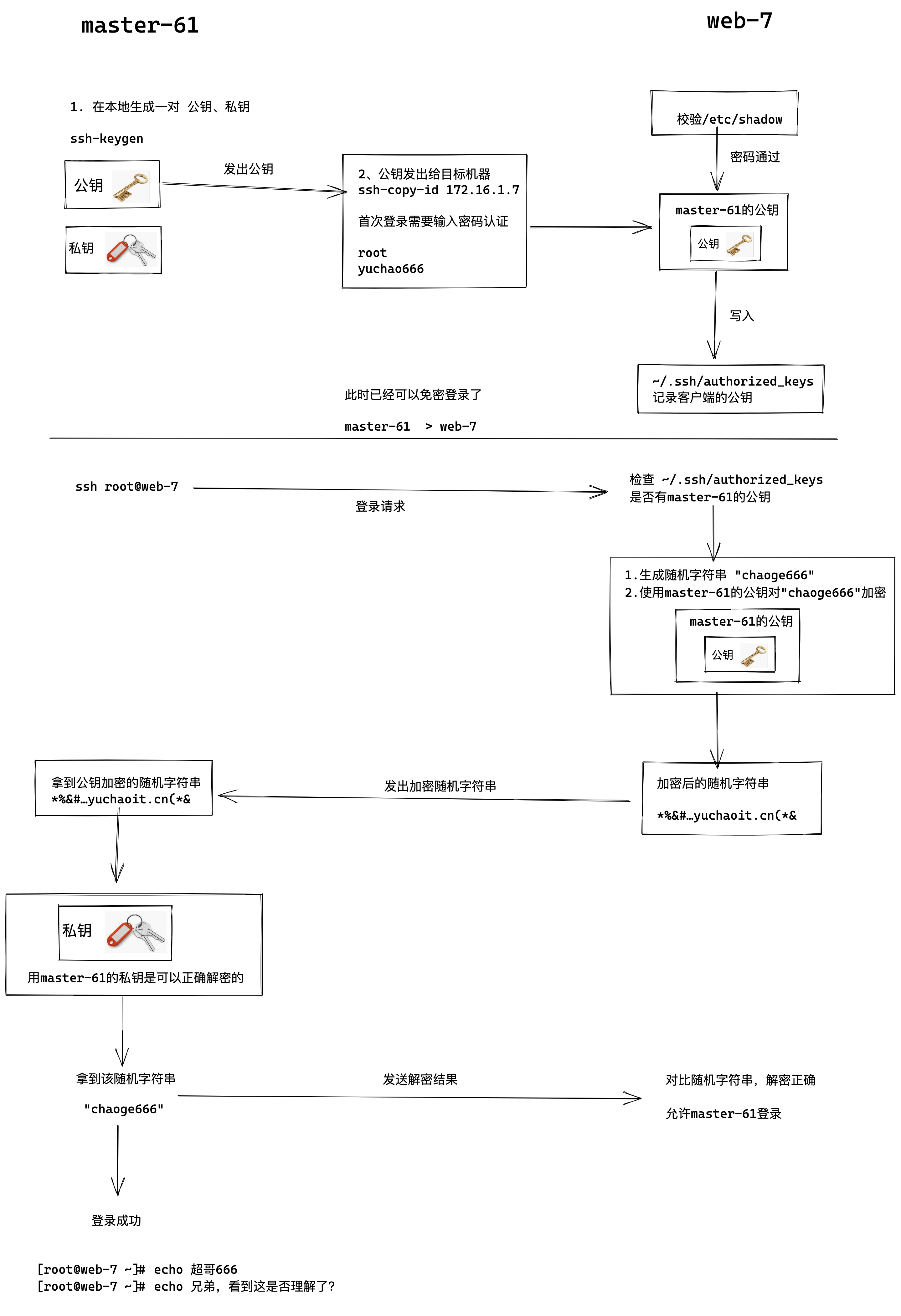
SSH免密登录
基于公私钥的认证(免密码登录) 基于密钥对认证,也就是所谓的免密码登录,理解免密登录原理: 基于公私钥认证实践(重要) 原理很复杂、但是操作很简单,其实就几条命令,生成了几个配置文件; 但是于超老师给你讲清楚原理,了解其 ...
董绣梓
2025-12-5 15:23
994
0
4
搭建MySQL主从
本文分享自天翼云开发者社区《搭建MySQL主从》,作者:2****m —— 本文基于MySQL 5.7.36进行演示 1、下载MySQL安装包 官网网址:https://downloads.mysql.com/archives/community 2、解压MySQL安装包 将以下包上传至服务器: mysql-c ...
空娅芬
2025-12-5 15:19
107
0
4
Perforce P4 Visual Client - P4 图形客户端
作为Perforce P4的图形用户界面,P4 Visual Client(P4V)使用户能够直接访问P4服务器环境,轻松执行核心版本控制操作。 功能特性流式分支与合并优化 通过Perforce流式分支(Streams)体系,在P4V中实现分支的创建、编辑与 ...
钱闲华
2025-12-5 14:41
1005
0
2
下一页 »
1 ...
291
292
293
294
295
296
297
298
... 385
/ 385 页
下一页
返 回
快速发帖
还可输入
80
个字符
高级模式
B
Color
Image
Link
Quote
Code
Smilies
您需要登录后才可以发帖
登录
|
立即注册
本版积分规则
发表帖子
转播给听众
发帖
安全
收藏
7693
本版主题
0
收藏人数
板块介绍填写区域,请于后台编辑
财富榜{圆}
3934307807
991124
anyue1937
9994891
kk14977
6845357
4
xiangqian
638210
5
韶又彤
9997
6
宋子
9982
7
闰咄阅
9993
8
刎唇
9993
9
俞瑛瑶
9998
10
蓬森莉
9951
查看更多
社区公告
本月热榜
848
windows常见命令
767
京城亚南酒业上门回收白酒老酒名酒茅台五粮
483
2025年科研党必备!学术深度AI论文写作工具
775
回归基本功之pytorch学习笔记
620
DNA甲基化调控生物标志物及发病机制
176
副业营销(Side-Project Marketing
1008
剑指offer-41、和为S的连续正数序列
438
SpringCloud 常见面试题(三)
315
STM32按键扫描
719
ITR经典案例 | 燕千云携手汽车电子巨头,升
204
接私活必备!一款轻量级、前后端分离的 Jav
412
剑指offer-48、不使⽤加减乘除实现加法
179
2025年挖掘机行走轴承厂家推荐 工程机械轴
243
从20行代码理解HTTP服务器:用原始Socket揭
975
NeurIPS 2025 | 浙大、浙工大等团队提出LRM
41
读智能新物种02合作伙伴(下)
574
推荐一种手动设置异步线程等待机制的解决方
47
读社会工程:防范钓鱼欺诈(卷3)05读后总
879
一个表示金额的数字是 100000000L,这是多
313
人工智能:无需复杂配置!Gemini 3 国内使
浏览过的版块
业界