登录
/
注册
首页
论坛
其它
首页
科技
业界
安全
程序
广播
Follow
关于
导读
排行榜
资讯
发帖说明
登录
/
注册
账号
自动登录
找回密码
密码
登录
立即注册
搜索
搜索
关闭
CSDN热搜
程序园
精品问答
技术交流
资源下载
本版
帖子
用户
软件
问答
教程
代码
写记录
写博客
小组
VIP申请
VIP网盘
网盘
联系我们
发帖说明
道具
勋章
任务
淘帖
动态
分享
留言板
导读
设置
我的收藏
退出
腾讯QQ
微信登录
社区
›
业界区
›
安全
安全
今日:
565
|
主题:
7693
收藏本版
(
0
)
推荐主题
读商战数据挖掘:你需要了解的数据科学与分析思维03数据挖掘流程
剑指offer-27、字符串的排列
Keepalived 的高可用配置与使用
计算机组成原理—概述
时序数据库 Apache IoTDB 毕业五周年,“对暗号”获取你的蛇年 T 恤!
鸿蒙新手福音!每日300分钟免费时长+海量鸿蒙真机,轻松上手云测云调
数据库安全实战:访问控制与行级权限管理
MariaDB 和 GreatSQL 性能差异背后的真相
Docker Swarm 集群搭建
ansible开局配置-openEuler
【Linux】grub命令行引导进入windows系统
新窗
综合排序
最新主题
热门推荐
精选内容
读红蓝攻防:技术与策略29应急计划
1. 现场恢复 1.1. 传统的恢复机制意味着必须使受影响的系统脱机,安装一些备份文件,然后将系统重新联机 1.2. 涉及一个干净的系统,该系统具有正确的配置和未损坏的备份文件,并且会被安装在故障系统上 [*]1.2.1. 最终结果是移除 ...
奚娅琼
2025-11-29 13:40
140
0
2
使用nmcli 和 route 命令行连接wifi, 调整路由权重
当系统中存在多个网口, 如果希望将指定网口设置成默认的gateway, 可以通过设置网口的 metric 实现. 这在调试内网机器, 临时用自己手机做热点让机器获得公网访问能力时特别有用. 调整路由权重 Mertic 查看路由表route -n, -n表示不将IP解 ...
劳暄美
2025-11-29 12:43
321
0
6
git提交规范
在团队协作中,Git 提交规范对于代码的可维护性和版本管理非常重要。下面总结了一些常见的提交规范: 提交信息格式 每个 Git 提交信息都应该包含一个清晰简洁的标题和一个更详细的描述。推荐的提交信息格式如下: 其中, 代表提交类型, ...
毁抨句
2025-11-29 12:37
261
0
2
从字节码开始到ASM的gadgetinspector源码解析
Intro 目前在CTF比赛中,对于Java反序列化基本上靠codeql、tabby等工具分析利用链,tabby基于字节码的特性会更准确一些。而gadgetinspector作为一个有些年头的基于ASM对字节码进行分析的自动化反序列化链挖掘工具,虽然在实际场景使用中 ...
掳诚
2025-11-29 12:33
273
0
2
白鲸开源WhaleStudio项目获得“创客北京2024”企业组优秀奖,晋级复赛!
近日,“创客北京2024”海淀区复赛名单正式公布,白鲸开源凭借其全球领先的云原生DataOps平台——WhaleStudio,荣获企业组优秀奖,并成功进入复赛名单。 此次“创客北京2024”海淀区级赛由中关村科学城管理委员会主办,北京中关村科学城 ...
亢安芙
2025-11-29 12:22
333
0
2
核心源码精讲:Java 并行流(parallelStream) [JDK8-]
序 [*]项目中利用了Java 8 的并行流(parallelStream)来优化程序处理性能: 概述:Java 并行流(parallelStream)[JDK8 - ] [*]并行流(parallelStream)是Java 8引入的强大特性,它能够自动将流操作【并行化】,以利用多核处理器的优势 ...
富账慕
2025-11-29 11:28
738
0
0
阿里云云原生 API 网关、函数计算助力 IGame 快速构建轻休闲游戏
作者:景龙、勇猛、洛巍、计缘、黛忻、世如 在轻休闲游戏市场爆发增长的当下,传统服务器架构难以满足其流量波动大、成本敏感等需求。基于阿里云函数计算 FC 和 Redis 构建的服务器架构,能有效解决这些痛点。以下从研发背景、架构设计、 ...
坪钗
2025-11-29 11:23
448
0
0
免费技术面试手册助你斩获大厂offer,还有7折福利!
原文: https://mp.weixin.qq.com/s/0t0ozI3L6w0x7wsY8WfVcQ 超实用!免费技术面试手册助你斩获大厂offer,还有7折福利! 项目地址:https://github.com/yangshun/tech-interview-handbook 主要语言:TypeScript stars: 132.5k 核心功能 ...
殷罗绮
2025-11-29 11:09
847
0
0
Oracle手工完全恢复的几种方式
一、基本概念 [*]完全恢复步骤 [*]restore:通过 OS 拷贝命令还原全部或部分 datafile。 [*]recover:利用 SQL*PLUS 结合归档日志和当前 redo 日志恢复。 [*]完全恢复级别 [*]recover database:多数或所有 datafile 损坏时使用,通 ...
遇玷
2025-11-29 10:38
223
0
1
年度爆款!全球最火的 AI 编程工具合集
大家好,我是R哥 最近 AI 编程工具大乱杀啊,自从 Cursor 火了之后,国内外各大厂都推出了各自的 AI 编程工具,我给大家分享一些,以下顺序不分先后。 国外主流的 AI 编程工具汇总: Cursor: [*]出品:Anysphere [*]网站:https://www. ...
秦晓曼
2025-11-29 10:28
1059
0
1
对于高频和低频的时序数据,谁更适合在频域和时域上进行表征学习
在时间序列表征学习中,高频和低频数据在频域与时域上的表征学习适用性存在显著差异,其核心原因与数据特性、信息分布及模型能力密切相关。关于低频和高频时序数据哪个更适合使用频域方法来进行表征学习? 以下个人见解,不当请指正~ ⚙ ...
龙骋唧
2025-11-29 10:16
930
0
2
Java 24 正式发布,超神了。。。
大家好,我是R哥。 Java 24 正式发布了: 没错,Java 版本号来到了 24,Java 在发版本这条路上没有回头路了,简直超神了。。。 Java 24 下载地址: https://www.oracle.com/java/technologies/downloads/ JDK 24 提供了 24 项新功能: ...
剧拧并
2025-11-29 09:33
1035
0
3
C/C++与Python混合编程
Python与C++混合编程可以实现两种语言的优势结合,C++的程序性能很高且支持强大的系统调用能力,Python则生态丰富且开发效率高。本章将基于Python3讲述Python与C++混合编程的技术。 1. Python简介 1.1. 什么是Python? Python是一种高 ...
倡遍竽
2025-11-29 09:31
206
0
3
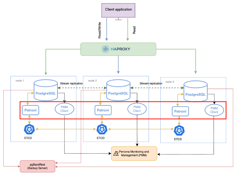
PostgreSQL patroni 高可用 2:patroni安装和配置
PostgreSQL patroni高可用 PostgreSQL patroni 高可用 1:ectd 安装和配置 PostgreSQL patroni 高可用 2:patroni安装和配置 PostgreSQL patroni 高可用 3:patroni 运维 PostgreSQL patroni 高可用 2:patroni 安装 PostgreSQL ptr ...
簑威龙
2025-11-29 08:50
913
0
1
《HarmonyOS Next开发实战:从零构建响应式Todo应用的基石》
章节 1:HarmonyOS Next项目基础与环境搭建 目标 [*]了解HarmonyOS Next的基本概念和架构。 [*]学习如何搭建开发环境。 [*]创建一个简单的Hello World应用。 内容 [*]HarmonyOS Next简介 [*]什么是HarmonyOS Next? [*]声明式UI框 ...
峰埋姚
2025-11-29 08:05
889
0
2
leetcode每日一题:监控二叉树
引言 今天的每日一题原题是2643. 一最多的行,直接模拟,切除和最大的一行即可。更换成前几天遇到的更有意思的一题来写这个每日一题。 题目 968. 监控二叉树 给定一个二叉树,我们在树的节点上安装摄像头。 节点上的每个摄影头都 ...
丁若云
2025-11-29 06:30
1007
0
5
Openharmony 开源鸿蒙北向开发——分布式软总线技术——1.介绍
一、问题 我们在使用电子设备的时候,经常遇到的情况,多个设备之间想要共享数据,发现会非常麻烦。比如说两个手机传送文件,需要连接网络,需要登录软件,需要选择文件,需要发送,想想就累。 再麻烦一点,我家里有智能 ...
驶桐柢
2025-11-29 05:53
978
0
2
等级保护(等保) 3-1-1 GB/T 28448-2019 附录A (资料性附录)测评力
附录A (资料性附录)测评力度 A.1 概述 [*]测评力度是在等级测评过程中实施测评工作的力度,体现为测评工作的实际投入程度,具体由测评的广度和深度来反映。 [*]测评广度越大,测评实施的范围越大,测评实施包含的测评对象就越多。 [ ...
赖珊
2025-11-29 05:18
729
0
2
Linux 下 C++ 设置子进程 capability、切换用户、execl调用
目录 [*]设定时间的程序 [*]子进程切换用户后设置时间 [*]execl 调用 [*]找不到动态库 [*]方法 1:使用 rpath 硬编码库路径 [*]方法 2:将库路径加入系统配置 [*]方法 3:将库文件复制到标准目录 [*]最终解决方案 Ambient 折腾半天, ...
赶塑坠
2025-11-29 04:51
828
0
5
一则修复数据的case,来看什么是*解决问题要彻底*
我司年久不修的商旅系统,今天突然遇到一个问题,程序执行的一个sql时出现数据类型转换异常。 经排查,这是一个多表join的sql。 上面sql涉及的企业表t_enterprise里,ent_id是bigint。企业乘机人表t_passenger里,ent_id是varchar(20)。 ...
褥师此
2025-11-29 03:25
472
0
3
下一页 »
1 ...
320
321
322
323
324
325
326
327
... 385
/ 385 页
下一页
返 回
快速发帖
还可输入
80
个字符
高级模式
B
Color
Image
Link
Quote
Code
Smilies
您需要登录后才可以发帖
登录
|
立即注册
本版积分规则
发表帖子
转播给听众
发帖
安全
收藏
7693
本版主题
0
收藏人数
板块介绍填写区域,请于后台编辑
财富榜{圆}
3934307807
991124
anyue1937
9994892
kk14977
6845357
4
xiangqian
638210
5
韶又彤
9997
6
宋子
9982
7
闰咄阅
9993
8
刎唇
9993
9
俞瑛瑶
9998
10
蓬森莉
9950
查看更多
社区公告
本月热榜
850
windows常见命令
768
京城亚南酒业上门回收白酒老酒名酒茅台五粮
483
2025年科研党必备!学术深度AI论文写作工具
776
回归基本功之pytorch学习笔记
620
DNA甲基化调控生物标志物及发病机制
176
副业营销(Side-Project Marketing
1008
剑指offer-41、和为S的连续正数序列
438
SpringCloud 常见面试题(三)
315
STM32按键扫描
204
接私活必备!一款轻量级、前后端分离的 Jav
414
剑指offer-48、不使⽤加减乘除实现加法
179
2025年挖掘机行走轴承厂家推荐 工程机械轴
243
从20行代码理解HTTP服务器:用原始Socket揭
975
NeurIPS 2025 | 浙大、浙工大等团队提出LRM
41
读智能新物种02合作伙伴(下)
574
推荐一种手动设置异步线程等待机制的解决方
47
读社会工程:防范钓鱼欺诈(卷3)05读后总
879
一个表示金额的数字是 100000000L,这是多
313
人工智能:无需复杂配置!Gemini 3 国内使
146
多区域一致性:鱼与熊掌兼得!
浏览过的版块
业界