登录
/
注册
首页
论坛
其它
首页
科技
业界
安全
程序
广播
Follow
关于
导读
排行榜
资讯
发帖说明
登录
/
注册
账号
自动登录
找回密码
密码
登录
立即注册
搜索
搜索
关闭
CSDN热搜
程序园
精品问答
技术交流
资源下载
本版
帖子
用户
软件
问答
教程
代码
写记录
写博客
小组
VIP申请
VIP网盘
网盘
联系我们
发帖说明
道具
勋章
任务
淘帖
动态
分享
留言板
导读
设置
我的收藏
退出
腾讯QQ
微信登录
社区
›
业界区
›
安全
安全
今日:
217
|
主题:
7693
收藏本版
(
0
)
推荐主题
读商战数据挖掘:你需要了解的数据科学与分析思维03数据挖掘流程
剑指offer-27、字符串的排列
Keepalived 的高可用配置与使用
线性结构之数组[基于郝斌课程]
计算机组成原理—概述
时序数据库 Apache IoTDB 毕业五周年,“对暗号”获取你的蛇年 T 恤!
鸿蒙新手福音!每日300分钟免费时长+海量鸿蒙真机,轻松上手云测云调
数据库安全实战:访问控制与行级权限管理
MariaDB 和 GreatSQL 性能差异背后的真相
Docker Swarm 集群搭建
ansible开局配置-openEuler
新窗
综合排序
最新主题
热门推荐
精选内容
wps如何制作电子签名,插入电子签名?
前言 大家好,我是小徐啊。我们在开发Java应用的时候,经常是需要和WPS打交道的。这帮助我们极大地提高了开发效率。有的时候,我们可能需要对一个文档进行签名确认,但是,又不想手动打印出来,手动签名,再扫描。这样比较麻烦。其实,W ...
诸婉丽
2025-11-27 16:42
148
0
4
MySQL 12 为什么我的MySQL会“抖”一下?
一条SQL语句,正常执行时候特别快,但有时会变得特别慢,且这种情况很难复现,随机且持续时间很短,看上去像是“抖”了一下。 你的SQL语句为什么变“慢”了 在MySQL 02中,介绍了WAL机制,InnoDB在处理更新语句时,更新内存写完redo log ...
穆望
2025-11-27 16:42
977
0
4
PWN手成长之路-07-bjdctf_2020_babystack2-栈溢出+整型溢出
远程交互以下。 file 查看文件属性。64 位,LSB 可执行文件。 checksec 查看文件安全属性。开启了 NX 保护,栈上无法执行。 IDA 打开文件查看 main 函数。 代码流程:让用户输入一个整数,再将其存到 nbytes 变量中,之后通过 if 判 ...
喳谍
2025-11-27 16:40
348
0
4
Gerrit 介绍和使用
Gerrit 介绍和使用 介绍 Demo:https://gerrit-demo.123u.com/ 开源地址:https://github.com/GerritCodeReview/gerrit Gerrit,一种开放源代码的代码审查软件,提供 Code Review和 Git 仓库的两大功能,但实际上很多项目用的是其他的G ...
归筠溪
2025-11-27 16:19
977
0
1
Manim实现镜面反射特效
本文将介绍如何使用ManimCE框架实现镜面反射特效,让你的动画更加生动有趣。 1. 实现原理 1.1. 对称点计算 实现镜面反射的核心是计算点关于直线的对称点。 代码中的symmetry_point函数通过向量投影的方法计算对称点: 这个函数使用了向 ...
济曝喊
2025-11-27 14:44
1043
0
5
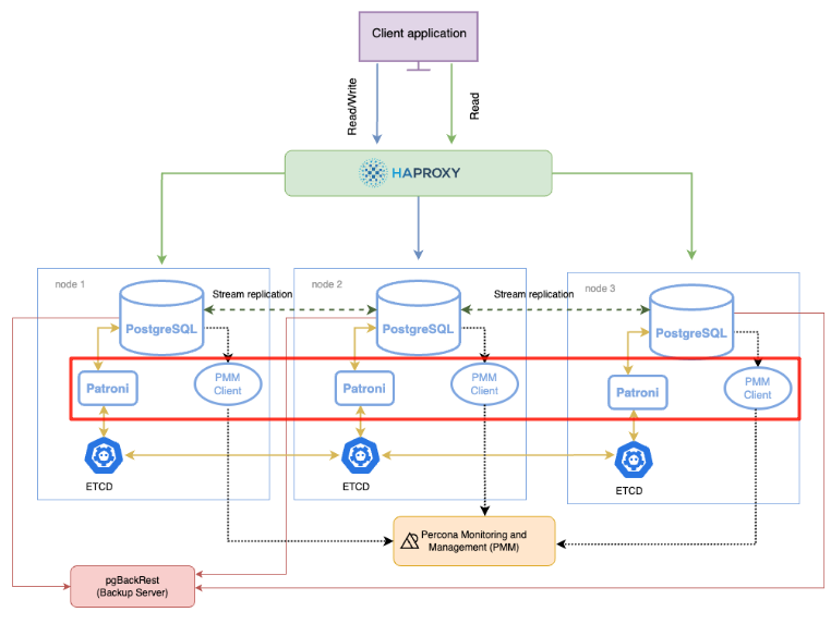
PostgreSQL patroni 高可用 2:patroni安装和配置
PostgreSQL patroni高可用 PostgreSQL patroni 高可用 1:ectd 安装和配置 PostgreSQL patroni 高可用 2:patroni安装和配置 PostgreSQL patroni 高可用 3:patroni 运维 PostgreSQL patroni 高可用 2:patroni 安装 PostgreSQL ptr ...
万妙音
2025-11-27 14:21
927
0
2
点亮小灯之电路分析
以LED2为例 LED亮灯 DB0需要为低电平,Q16需要导通,此时LED2才有电流通过,LED2才能亮灯 Q16导通 箭头朝内PNP,导通电压顺箭头过,电压导通,电流控制。 基极接5V电压,欲使Q16导通,则LEDS6则是低电平 LEDS6低电平 在74HC138芯片 ...
端木茵茵
2025-11-27 14:15
520
0
4
GreatSQL 自动开启复制导致同步报错
GreatSQL 自动开启复制导致同步报错 1.背景概述 目前需要将生产数据恢复到一个单实例,再将单实例和生产节点配置主从关系,由于单表数据量较大,时间比较有限,考虑到导入导出的时间,并且GreatSQL支持XtraBackup备份恢复,能够加速数 ...
兼罔
2025-11-27 14:09
168
0
1
10_linux dirver platform 框架
1. 概述 硬件上修改gpio端口后,为了让linux driver 代码修改尽量少,可以使用linux driver 的platform框架。 该框架让硬件dev和软件driver 分离开,尽量保证driver编写完成后,不需要再修改。 如果采用platform机制实现驱动程序, ...
尹心菱
2025-11-27 14:09
808
0
4
shell脚本技巧—创建和清空文件
写这篇文章的起因是因为在分析一个脚本时,看到这么一句脚本,如下所示 最开始我以为它就是将文件rman_backup.sql清空,这个类似于 cat /dev/null > $RMAN_BACKUP/script/rman_backup.sql命令。但是实际调试过程发现它的功能不局限于此。 ...
羊夏菡
2025-11-27 13:20
507
0
3
mysql数据库的索引
1、概念:索引是一种排好序的,能够提升查询性能的数据结构。 2、分类:聚簇(集)索引【一般主键索引会用】:索引和数据在一个叶子节点上。 非聚簇(集)索引【一般非主键索引会用】:索引对应存储的数据是主键的值。 3、索引底层采用的 ...
琶轮
2025-11-27 12:41
217
0
1
第二次blog作业
前言 本次的两次作业题目集与第一次大作业相比,在难度和复杂度上均有所降低,题量也相应减少。相较于第一次大作业中需要处理复杂的运行逻辑与多层级的设计逻辑,本次题目将侧重点明显转向了类的设计与分类上。具体而言,题目更注重考察 ...
阎逼
2025-11-27 12:37
753
0
3
解决飞书 Linux 在屏幕分享时候的回音问题
问题 在 Linux 桌面环境中使用飞书时,有一个十分诡异的现象: 触发条件: [*]使用飞书会议; [*]自己进行屏幕分享; [*]自己没有 mute,即自己没有关闭麦克风。 现象: [*]其他人讲话时会听到他自己的回音; [*]我自己听到的声音则是 ...
裸历
2025-11-27 12:12
79
0
2
芯详EMS4100芯片,高速USB3.0模拟开关芯片,替代ASW3410方案,EMS4100代理商
芯详推出的EMS4100是一款高速数据开关,支持1:2/2:1多路复用/解复用功能,适用于USB3.1超高速10Gbps数据传输。该器件具有1.35GHz带宽、优异的信号隔离(-24dB)和串扰抑制(-34dB)性能,支持AC/DC耦合,工作电压范围1.5-5.0V。采用小型QFN封 ...
松菊
2025-11-27 12:06
878
0
2
使用Device Mapper创建线性阵列
在之前的文章:《QEMU/KVM启动物理分区的Windows并调优》中笔者使用mdadm创建线性阵列,使VM启动物理硬盘分区上的Windows系统。这个做法思路清晰且具有实操性,但根据这个issue,Linux内核上游已将CONFIG_MD_LINEAR编译参数弃置了,这 ...
全叶农
2025-11-27 11:48
722
0
1
致深度学习小白:一文理解梯度问题与Xavier初始化、He Kaiming初始化
本文以作者阅读《Dive into Deep Learning》为线索,融合串联了自身理解感悟、原始论文、优秀文章等。如有无意侵权,请联系本人删除。 梯度问题: 我们可以认为, \[\mathbf{h}^{(l)} = f_l (\mathbf{h}^{(l-1)}) \text{ 因此 } \mathb ...
套缈
2025-11-27 11:37
410
0
0
学系统集成项目管理工程师(中项)系列28_后记
1. 回顾 2. 参考资料 [*]系统集成项目管理工程师考试大纲(第2版) [*]系统集成项目管理工程师教程(第2版) [*]2019年~2022年历年真题及解析(含广东)共9套 3. 有什么冇什么 3.1 有什么 [*]除进度和成本相关的计算选择题外都做了 ...
仇华乐
2025-11-27 11:34
1078
0
1
基于Ollama本地部署DeepSeek-r1:7b大语言模型
1、概述 随着人工智能技术的飞速发展,越来越多的开发者和企业开始关注大语言模型(LLM)。这些模型以其强大的自然语言处理能力,在文本生成、问答、翻译、分类等多种任务中表现出色。然而,在实际使用中,许多人会遇到如何快速且高 ...
遑盲
2025-11-27 11:09
746
0
2
中医面相学5局部及脸型分析
5 局部及脸型分析 面孔可以被视为由许多小片段拼接而成的马赛克,这些片段共同构成一个整体,随后又可以分解为各个组成部分进行分析。然而,整体永远不仅仅是部分的总和,它由栖息于其中的个体精神所粘合在一起。面孔既是我们向外界展示 ...
龙梨丝
2025-11-27 10:40
707
0
4
KVM之virsh管理命令
1. Virsh简介 [*]virsh 是用来管理客户端及其管理程序的命令行界面工具。 [*]virsh 工具是构建在 libvirt 管理 API 上,可作为 xm 命令和图形客户端管理程序(virt-manager)的替代工具。非特权用户只能以只读模式使用 virsh。您可使用 ...
距佰溘
2025-11-27 10:30
566
0
4
下一页 »
1 ...
328
329
330
331
332
333
334
335
... 385
/ 385 页
下一页
返 回
快速发帖
还可输入
80
个字符
高级模式
B
Color
Image
Link
Quote
Code
Smilies
您需要登录后才可以发帖
登录
|
立即注册
本版积分规则
发表帖子
转播给听众
发帖
安全
收藏
7693
本版主题
0
收藏人数
板块介绍填写区域,请于后台编辑
财富榜{圆}
3934307807
991124
anyue1937
9994892
kk14977
6845357
4
xiangqian
638210
5
韶又彤
9997
6
宋子
9981
7
闰咄阅
9993
8
刎唇
9993
9
俞瑛瑶
9998
10
蓬森莉
9950
查看更多
社区公告
本月热榜
850
windows常见命令
770
京城亚南酒业上门回收白酒老酒名酒茅台五粮
483
2025年科研党必备!学术深度AI论文写作工具
208
接私活必备!一款轻量级、前后端分离的 Jav
776
回归基本功之pytorch学习笔记
620
DNA甲基化调控生物标志物及发病机制
176
副业营销(Side-Project Marketing
1008
剑指offer-41、和为S的连续正数序列
438
SpringCloud 常见面试题(三)
315
STM32按键扫描
418
剑指offer-48、不使⽤加减乘除实现加法
929
Python 潮流周刊#130:Django 6.0 发布了
179
2025年挖掘机行走轴承厂家推荐 工程机械轴
243
从20行代码理解HTTP服务器:用原始Socket揭
975
NeurIPS 2025 | 浙大、浙工大等团队提出LRM
41
读智能新物种02合作伙伴(下)
575
推荐一种手动设置异步线程等待机制的解决方
47
读社会工程:防范钓鱼欺诈(卷3)05读后总
879
一个表示金额的数字是 100000000L,这是多
313
人工智能:无需复杂配置!Gemini 3 国内使
浏览过的版块
业界