登录
/
注册
首页
论坛
其它
首页
科技
业界
安全
程序
广播
Follow
关于
导读
排行榜
资讯
发帖说明
登录
/
注册
账号
自动登录
找回密码
密码
登录
立即注册
搜索
搜索
关闭
CSDN热搜
程序园
精品问答
技术交流
资源下载
本版
帖子
用户
软件
问答
教程
代码
写记录
写博客
小组
VIP申请
VIP网盘
网盘
联系我们
发帖说明
道具
勋章
任务
淘帖
动态
分享
留言板
导读
设置
我的收藏
退出
腾讯QQ
微信登录
社区
›
业界区
›
安全
安全
今日:
519
|
主题:
7693
收藏本版
(
0
)
推荐主题
读商战数据挖掘:你需要了解的数据科学与分析思维03数据挖掘流程
时序数据库 Apache IoTDB 毕业五周年,“对暗号”获取你的蛇年 T 恤!
剑指offer-27、字符串的排列
Keepalived 的高可用配置与使用
线性结构之数组[基于郝斌课程]
计算机组成原理—概述
鸿蒙新手福音!每日300分钟免费时长+海量鸿蒙真机,轻松上手云测云调
p5.js 圆(circle)的用法
数据库安全实战:访问控制与行级权限管理
MariaDB 和 GreatSQL 性能差异背后的真相
Docker Swarm 集群搭建
新窗
综合排序
最新主题
热门推荐
精选内容
4种典型限流实践保障应用高可用|云效工程师指北
大家好,我叫黄博文,花名延枚,目前负责云效旗下产品Flow流水线的设计和开发。在微服务架构下,服务越来越多,服务之间的调用也会越来越复杂。如何保障服务的高可用性就成为了一个挑战。之前我参与过的某个产品就曾出过故障,原因是某个 ...
志灿隐
2025-10-24 13:27
377
0
2
用户案例分论坛议程发布!2025 IoTDB 用户大会揭秘全球标杆应用实例
来源:程序园用户自行投稿发布,如果侵权,请联系站长删除 免责声明:如果侵犯了您的权益,请联系站长,我们会及时删除侵权内容,谢谢合作!
存叭
2025-10-24 12:40
399
0
1
Xdebug安装与PhpStorm调试配置
一、Xdebug 介绍 Xdebug 是 PHP 的一个扩展,提供了多种功能以改善 PHP 开发体验。 [*]单步调试:在脚本执行时于集成开发环境(IDE)或编辑器中逐行调试代码的一种方式。 [*]PHP 错误报告的改进:改进的 var_dump() 函数,针对提示、 ...
宗和玉
2025-10-24 11:26
89
0
2
typora分享+详细安装+导出docx
创建时间:2024-07-25 第一步:下载需要的软件文件 百度网盘链接 文件如下: 第二步:解压文件 第三步:安装typora软件 3.1 安装typora后不要打开。(一直下一步安装就好) 3.2 将 app.asar.txt 的后缀去掉 变为 app.asar 3.3 ...
辜酗徇
2025-10-24 07:54
290
0
1
灵活的多 LLM Provider 集成实践 (Ollama, GLM, Mistral 等)
前言 随着大型语言模型 (LLM) 的飞速发展,将其集成到各类应用中以提升智能化水平已成为一种趋势。Saga Reader 作为一款现代化的 RSS 阅读器,在 LLM 集成方面做出了前瞻性的设计,不仅支持通过 Ollama 实现本地化 LLM 功能,还具备了接 ...
施婉秀
2025-10-24 04:15
985
0
2
华为悦盒EC6108V9刷机刷ubuntu以及安装cups驱动惠普1020plus打印机
买了一台二手惠普HP1020Plus打印机,由于打印机只有USB接口,无法网络打印和苹果手机无线打印,所以考虑接一个打印服务器,实现局域网内的共享打印。 打印服务器硬件选择华为悦盒EC6108V9,4核心海思芯片,1+8GB咸鱼20大洋包邮拿 ...
窝酴
2025-10-24 03:24
606
0
1
java~字节流和字符流
如果要进行文件内容的操作那么必须依靠数据流完成,而数据流分为两种: [*]字节流:InputStream(字节输入流)、OutputStream(字节输出流) [*]字符流:Reader(字符输入流)、Writer(字符输出流) 输入和输出是针对内存来说的: [*] ...
劝匠注
2025-10-24 01:20
747
0
2
p5.js 圆(circle)的用法
沦嘻亟
2025-10-23 15:45
61
0
1
在Vscode上的SSH+Git+Gitee+Tmux实践篇
SSH+Git+Gitee+Vscode+Tmux 写这个的初衷是记录下毕设沿途学到的一些东西 来源:程序园用户自行投稿发布,如果侵权,请联系站长删除 免责声明:如果侵犯了您的权益,请联系站长,我们会及时删除侵权内容,谢谢合作! ...
柄利
2025-10-23 10:16
947
0
2
18 矩阵置0 73
目录 [*]73 矩阵置0 [*]思路 [*]具体实现 [*]54 螺旋矩阵 [*]思路 [*]题解 [*]方法一:模拟机器人,修改数组 [*]方法二:继续优化,不修改数组 [*]59 螺旋矩阵II [*]题解 73 矩阵置0 思路 要求使用原地算法,那应该就是O(1) ...
疝镜泛
2025-10-23 09:28
411
0
2
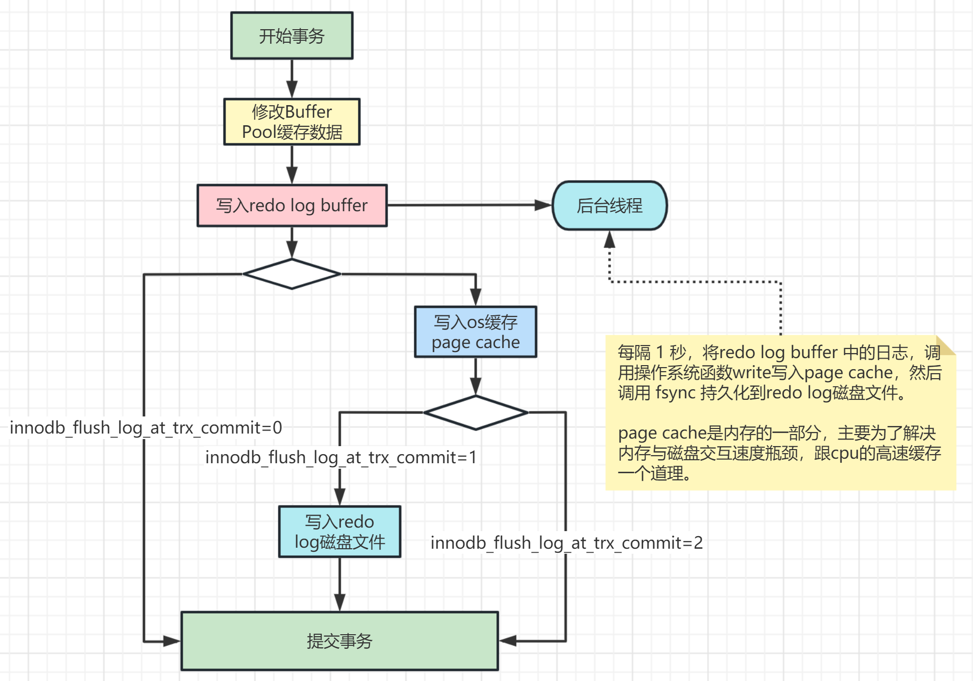
Innodb底层原理与Mysq旧志机制深入剖析
Innodb底层原理与Mysq旧志机制深入剖析 回顾mysql底层结构 mysql的组成结构,包括查询数据经过的流程,我们之前已经有过了解了,现在就更深入地了解各个组成结构的作用。 执行sql语句时,哪些操作在存储引擎、哪些操作在server端,这个 ...
愤血冒
2025-10-23 08:15
797
0
2
Ymodem协议
Ymodem协议 0. 文件传输协议概述 在进行文件传输时,为使文件能被正确识别和传送,需要在两台计算机之间建立统一的传输协议,协议需要包括了文件的识别、传送的起止时间、错误的判断与纠正等内容。常用的文件传输协议有: [*]ASCII ...
国语诗
2025-10-23 06:31
431
0
2
2025年最好用的AI工具到底有哪些?这篇给你讲透了!
2025年最好用的AI工具到底有哪些?这篇给你讲透了! 说实话,现在问“哪个AI工具最好用”,就像问“手机哪个牌子最好”一样——答案永远是:看你拿来干啥。 AI这玩意儿发展太快了,几个月前还被吹上天的模型,现在可能就已经被新版本“拍 ...
材部
2025-10-23 04:30
987
0
2
开源精美!一款拖拽式的可视化数据大屏设计低代码平台!
大家好,我是 Java陈序员。 之前给大家介绍了几款可视化数据大屏设计工具。 大屏设计器,就它了! 酷炫大屏展示!一个完全开源的BI平台! 零门槛!人人可用的开源 BI 工具! 今天,再给大家介绍一款开源精美、纯拖拽式的可视化数据大屏设 ...
班嘉淑
2025-10-22 22:27
144
0
1
探讨组合加密算法在IM中的应用
1、前言 本文深入分析了即时通信(IM)系统中所面临的各种安全问题,综合利用对称加密算法(DES算法)、公开密钥算法(RSA算法)和Hash算法(MD5)的优点,探讨组合加密算法在即时通信中的应用。 技术交流: - 移动端IM开发入门文章:《新手 ...
挽幽
2025-10-22 21:53
152
0
1
开窍了!如何为缓存工具类(CacheUtil中的static方法)定义interface(上)
两个不同策略的缓存工具类 在我们系统的基建包里,有一个基于redis的get/set等基础api封装的 CacheUtil。 CacheUtil 主要有下面2个静态方法: 随着后续系统迭代过程中,我增加了一个基于本地缓存框架 hutool-cache 的 LFUCache、TimedCa ...
筒濂
2025-10-22 19:55
496
0
1
Excel打开超链接提示:由于本机现在,该操作已被取消,请与管理员联系
Excel打开超链接提示:由于本机现在,该操作已被取消,请与管理员联系 更改Excel的安全设置: 方法一: 打开Excel,点击“文件”选项卡,选择“选项”。 在弹出的对话框中,选择“信任中心”,然后点击“信任中心设置”按钮。 选择“ ...
钿稳铆
2025-10-22 17:22
670
0
2
节约测试成本50%,崩溃率直降72%,云测云调助力质效双提升
产品质量不仅是企业的生命线,更是用户体验的第一道门。 HUAWEI AppGallery Connect “云测+云调”双引擎,助力开发者轻松跨越从代码到产品的最后一公里! 一、云测试:真机云端护航,高效测试省成本 移动应用生命周期中的测试环节,常 ...
上官泰
2025-10-22 14:23
326
0
1
pygame小游戏飞机大战_1
安装 pygame: 1.按下“Win + R”键,输入“cmd”,然后按回车键,打开命令提示符窗口。 在命令提示符中输入 python,然后按回车键,这将进入 Python 交互模式。 2.输入 pip install pygame 按回车键,执行 pygame 安装程序。 安装完成 ...
蒋炸役
2025-10-22 11:39
452
0
2
AD系列:Windows Server 2025 安装AD CS角色和颁发证书
什么是 Active Directory 证书服务? Active Directory 证书服务 (AD CS) 是一个 Windows Server 角色,负责颁发和管理在安全通信和身份验证协议中使用的公钥基础结构 (PKI) 证书。 颁发和管理证书 数字证书可用于对电子文档和消息进行 ...
馏栩梓
2025-10-22 02:02
943
0
1
下一页 »
1 ...
369
370
371
372
373
374
375
376
... 385
/ 385 页
下一页
返 回
快速发帖
还可输入
80
个字符
高级模式
B
Color
Image
Link
Quote
Code
Smilies
您需要登录后才可以发帖
登录
|
立即注册
本版积分规则
发表帖子
转播给听众
发帖
安全
收藏
7693
本版主题
0
收藏人数
板块介绍填写区域,请于后台编辑
财富榜{圆}
3934307807
991124
anyue1937
9994892
kk14977
6845358
4
xiangqian
638210
5
韶又彤
9997
6
宋子
9981
7
闰咄阅
9993
8
刎唇
9993
9
俞瑛瑶
9998
10
蓬森莉
9950
查看更多
社区公告
本月热榜
850
windows常见命令
773
京城亚南酒业上门回收白酒老酒名酒茅台五粮
484
2025年科研党必备!学术深度AI论文写作工具
209
接私活必备!一款轻量级、前后端分离的 Jav
776
回归基本功之pytorch学习笔记
620
DNA甲基化调控生物标志物及发病机制
176
副业营销(Side-Project Marketing
1008
剑指offer-41、和为S的连续正数序列
438
SpringCloud 常见面试题(三)
315
STM32按键扫描
423
剑指offer-48、不使⽤加减乘除实现加法
723
Electron.js 详解、应用场景及完整案例
929
Python 潮流周刊#130:Django 6.0 发布了
179
2025年挖掘机行走轴承厂家推荐 工程机械轴
243
从20行代码理解HTTP服务器:用原始Socket揭
976
NeurIPS 2025 | 浙大、浙工大等团队提出LRM
41
读智能新物种02合作伙伴(下)
576
推荐一种手动设置异步线程等待机制的解决方
48
读社会工程:防范钓鱼欺诈(卷3)05读后总
881
一个表示金额的数字是 100000000L,这是多
浏览过的版块
业界