找回密码
 立即注册
首页 业界区 业界 一步一步学习使用LiveBindings(11) 绑定到自定义外观 ...

一步一步学习使用LiveBindings(11) 绑定到自定义外观的ListBox

任佳湍 2025-8-11 19:52:09
一步一步学习使用LiveBindings(11) 绑定到自定义外观的ListBox

虽然在Firemonkey中,TListView是与LiveBindings绑定最为友善的。但是ListBox在一些短平快的中小型的选项列表中也是非常不错的选择。
在本课中,将学习到:

  • 如何自定义ListBox的外观。
  • 如何使用LiveBindings绑定到具有自定义外观的ListBox。
请将你在《一步一步学习使用LiveBindings(10)》中的项目复制一份,然后开启这次列表的实际操作。
在这个练习中,将在TGrid的右侧放一个TListBox,以便进行数据的同步演示,真实的场景中,TListBox应该是类似于上一课的TCombobox,是一个可以多选的复选框。最终效果如下图:
1.gif

如果您是从《一步一步学习使用LiveBindings(8)》一路学过来的话,就会明白为什么要在那一课详细的介绍向导,因为在那之后的几课中,都反复的在使用向导先构建绑定的控件,然后再对控件进行微调。
步骤如下:
1. 现在再次右击主窗口,单击“LiveBindings Wizard”打开向导。在向导中选择第一项“Link a Control With a Field”,在第二个任务页选择“New Control”,选择TListBox,第三个任务页选择“ProtoTypeBindSource1”,也就是Employee列表,第四个任务页选择Field为“ContactName”字段。第5个任务页什么也不选,单击Finish完成。
2.gif

然后,一个与Grid保持同步的,非常简陋的TListBox就出现了。稍稍调整一下布局,效果如下图所示:
3.gif

2. 从工具面板拖一个TStyleBook到主窗体,确保主窗体的StyleBook指向了这个TStyleBook控件。双击这个控件,将进入到样式设计窗口。
选中根节点StyleContainer,然后从工具栏拖一个TLayout到设计窗口上,指定高度为64,宽度为300,在属性窗口设置StyleName为“customitem”。现在有了一个空白的项。
4.png

3. 从工具面板拖一个TLayout到第2步的TLayout控件内,这个时候应该严重依赖于Structure窗口,因为很容易布局出现混乱,需要重新刷新设计面板,甚至可能需要关闭样式窗口。
先将这个TLayout指定Align为MostLeft,在这个TLayout内部,再拖一个TCheckBox控件,指定其Align为Center,StyleName为avalilnow。
再拖一个TImage控件在customitem这个TLayout内,指定其Align也为MostLeft,styleName为icon。
布局如下所示:
5.png

4. 接下来,在customitem布局内部加一个TLayout控件,指定其Align为MostRight,在里边加一个TSpeedButton,指定其stylename为“info”。
最后,加了4个Align为Top的TText控件,分别命名为“text",“hiredate”,“salary”和“detail”。
特别注意这里的大小写,将来在代码中引用时,要区分大小写。

6.png

注意:请将控件的HitTest均设置为False。

这4个TText控件的TextSettings.HorzAlign均设为Leading,表示将从水平开头位置进行显示。

由图中可以看到,这里还放了3个accessorymore、accessorycheckmark和accessorydetail,其visible都为false。
这些都是复制自标准的ListBoxItemStyle样式。可以从工具栏拖一个新的TListBox在主界面上,手动增加一个Item,指定StyleLookUp为“listboxitembottomdetail”,然后右击鼠标,选择“Edit Custom Style...”,在StyleBook1中就会新加一个ListBoxItem1Style1样式,复制里边的3个accessory。
做完这一切后,将刚刚添加的TListBox删除。
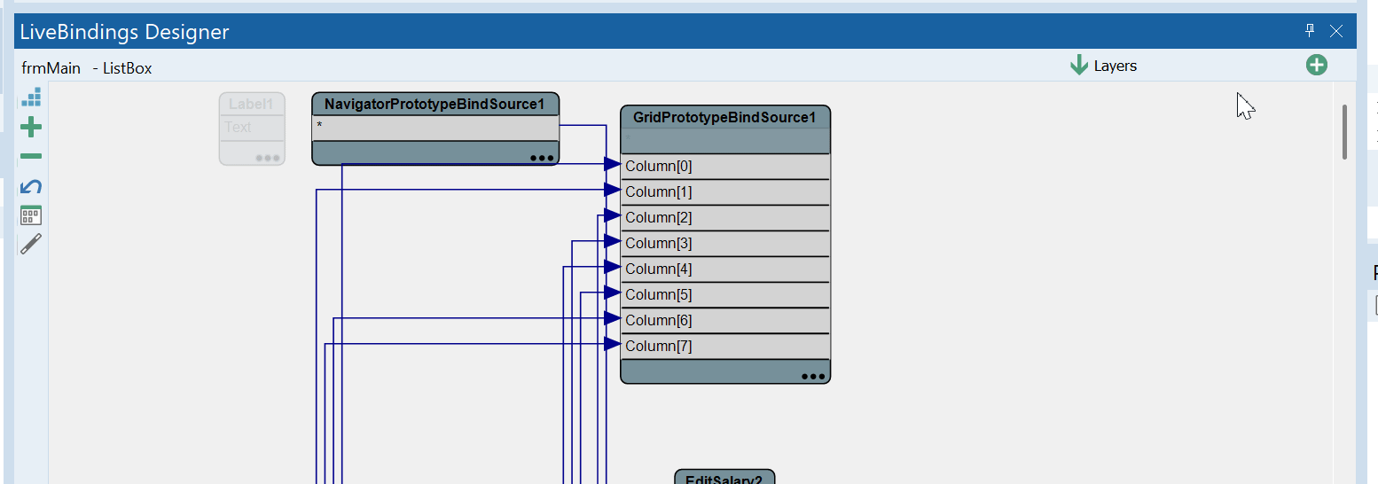
4. 回到LiveBindings Desinger视图,由于现在绑定对象越来越多,为了更快的找到需要的对象,这里选中了ListBoxContactName和PrototypeBindSource1绑定框,右击鼠标,选择 Layers > Add to New Layer菜单项,将其添加到一个新的Layer。
7.png

在右上角的Layer下拉列表框中,会增加一个新的Layer,将它重命名为友好的名称,以后只要单击Layer名就可以快速定位到绑定框。
8.gif


  • 确保将Item.text关联到ContactName。
  • Item.Detail关联到Title。
  • Item.Bitmap关联到ContactBitmap。
5. 选中一条链接,可以看到选中了属性编辑器选中了LinkListControlToFieldContactName,然后切换到Events选项卡,为OnFillingListItem添加事件处理代码。
  1. procedure TfrmMain.LinkListControlToFieldContactNameFillingListItem(
  2.   Sender: TObject; const AEditor: IBindListEditorItem);
  3. var
  4.   Item:TListBoxItem;
  5. begin
  6.   //得到当前的TListBoxItem
  7.   Item:= (AEditor.CurrentObject as TListBoxItem);
  8.   //指定项的高度是样式设计器的高度
  9.   Item.Height:=68;
  10.   //指定样式为自定义的样式名。
  11.   Item.StyleLookup :='customitem';
  12.   //暂时指定Accessory为aMore.
  13.   Item.ItemData.Accessory:=TListBoxItemData.TAccessory.aMore;
  14. end;
复制代码
按F9键运行程序,自定义的ListBox果然显示了不俗的效果。
9.gif

虽然有一部分文本框已经显示了数据,但是Salary、HireDate和AvailNow仍然没有显示,继续添加代码,LinkListControlToFieldContactNameFillingListItem完整的处理代码如下:
  1. procedure TfrmMain.LinkListControlToFieldContactNameFillingListItem(
  2.   Sender: TObject; const AEditor: IBindListEditorItem);
  3. var
  4.   Item:TListBoxItem;
  5.   emp:TEmployee;
  6. begin
  7.   //得到当前的TListBoxItem
  8.   Item:= (AEditor.CurrentObject as TListBoxItem);
  9.   //指定项的高度是样式设计器的高度
  10.   Item.Height:=70;
  11.   //指定样式为自定义的样式名。
  12.   Item.StyleLookup :='customitem';
  13.   //暂时指定Accessory为aMore.
  14.   Item.ItemData.Accessory:=TListBoxItemData.TAccessory.aMore;
  15.   //得到当前记录对象
  16.   emp:=bsEmployee.List[bsEmployee.CurrentIndex];
  17.   if emp<>nil then
  18.   begin
  19.     Item.StylesData['availnow'] := emp.AvailNow;
  20.     Item.StylesData['hiredate'] := formatdatetime('MM/DD/YYYY',emp.HireDate);
  21.     Item.StylesData['salary'] := format('%.2m',[Currency(emp.Salary)]);
  22.     //设置按钮的单击事件
  23.     Item.StylesData['info.OnClick'] := TValue.From<TNotifyEvent>(DoInfoClick); // set OnClick value
  24.   end;
  25. end;
复制代码
这里使用Item.StylesData键值对给样式中的其他对象进行了赋值,最后
注意这个语法TValue.From(DoInfoClick),这是为info.OnClick事件关联了事件处理代码。
代码如下:
  1. //递归查找样式对象的函数
  2. function FindItemParent(Obj: TFmxObject; ParentClass: TClass): TFmxObject;
  3. begin
  4.   Result := nil;
  5.   if Assigned(Obj.Parent) then
  6.     if Obj.Parent.ClassType = ParentClass then
  7.       Result := Obj.Parent
  8.     else
  9.       Result := FindItemParent(Obj.Parent, ParentClass);
  10. end;
  11. procedure TfrmMain.DoInfoClick(Sender: TObject);
  12. var
  13.   Item : TListBoxItem;
  14. begin
  15.   //得到当前样式对象的顶层TListBoxItem容器对象实例
  16.   Item := TListBoxItem(FindItemParent(Sender as TFmxObject,TListBoxItem));
  17.   //显示信息
  18.   if Assigned(Item) then
  19.     ShowMessage('你单击了 ' + IntToStr(Item.Index) + ' 号项目');
  20. end;
复制代码
FindItemParent这个函数将会查找当前Info样式对象的父项,递归直到找到TListBoxItem对象,获得当前项的信息,再用ShowMessage显示信息。
最终效果如下:
10.png

当单击“详细”按钮时,可以看到果然成功的响应了事件处理代码。
11.gif

Item.ItemData实际上和Item.StylesData是完成了类似的功能,Item.ItemData会访问样式中预定义的功能,比如一个StyleName为“text”的TText控件表示文本,一个StyleName为icon的TImage用来显示图像。Accessory则用来显示右侧的按钮栏。
它们也会出现在可绑定的列表,如果无法直接绑定,只能通过Item.StylesData['salary']这样的语法进行操作。
总结

TListBox虽然提供了无比强大的自定义功能,但它仍然不是万能的,它不适合显示特别复杂的项,适合于简短的,只读的或者是外观不是特别复杂的对象。
TListView是与LiveBindings绑定友好的,更加强大的列表控件,将在下一节介绍。

来源:程序园用户自行投稿发布,如果侵权,请联系站长删除
免责声明:如果侵犯了您的权益,请联系站长,我们会及时删除侵权内容,谢谢合作!

相关推荐

2025-11-2 17:44:53

举报

2025-11-9 01:39:59

举报

您需要登录后才可以回帖 登录 | 立即注册