登录
/
注册
首页
论坛
其它
首页
科技
业界
安全
程序
广播
Follow
关于
导读
排行榜
资讯
发帖说明
登录
/
注册
账号
自动登录
找回密码
密码
登录
立即注册
搜索
搜索
关闭
CSDN热搜
程序园
精品问答
技术交流
资源下载
本版
帖子
用户
软件
问答
教程
代码
写记录
写博客
小组
VIP申请
VIP网盘
网盘
联系我们
发帖说明
道具
勋章
任务
淘帖
动态
分享
留言板
导读
设置
我的收藏
退出
腾讯QQ
微信登录
返回列表
首页
›
业界区
›
安全
›
通过人大金仓数据库的逻辑备份与还原功能实现数据迁移 ...
通过人大金仓数据库的逻辑备份与还原功能实现数据迁移
[ 复制链接 ]
蔓好
2025-9-21 23:59:53
程序园永久vip申请,500美金$,无限下载程序园所有程序/软件/数据/等
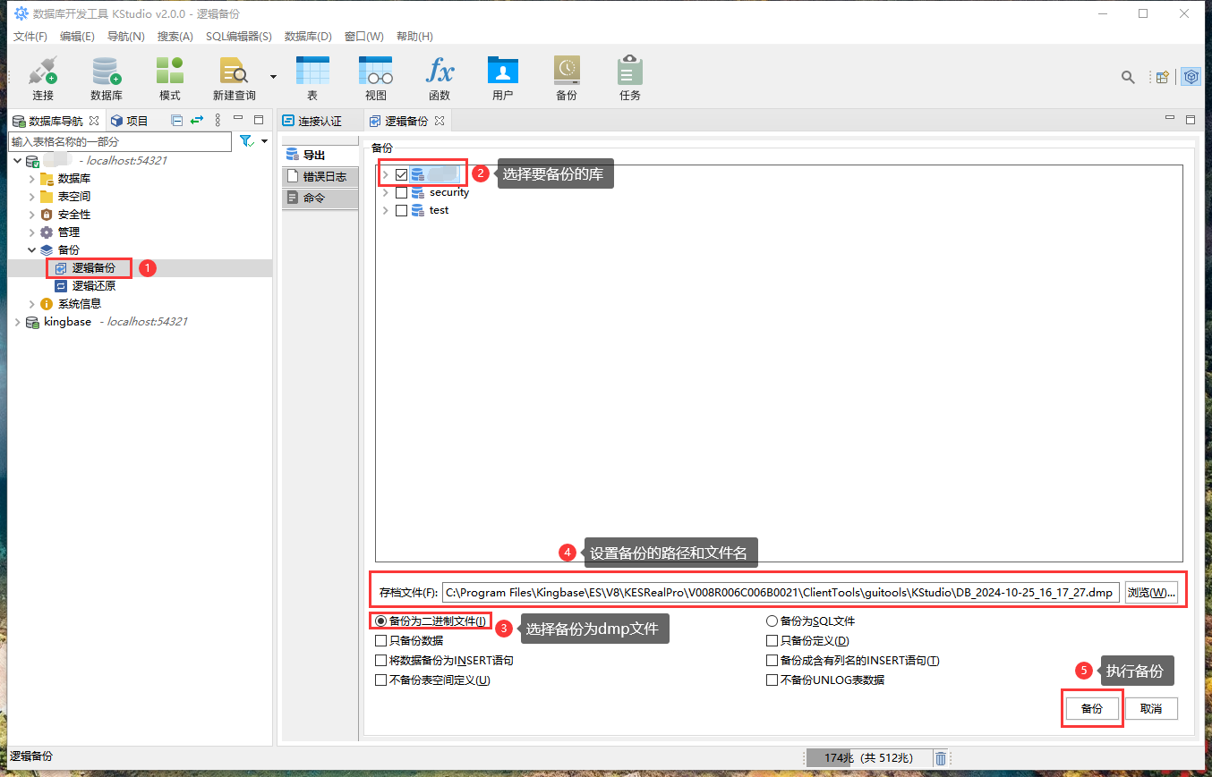
1、源数据库的操作
1.1、逻辑备份
如上图所示,在源数据库进行备份。
2、目标数据库的操作
2.1、新建数据库
如上图所示,新建一个目标数据库。
如上图所示,设置新建数据库的名称(本例为 testDB )。
如上图所示,新建目标数据库成功。
如上图所示,可以在数据库列表中看到新建的数据库名称。
2.2、新建用户
如上图所示,新建一个数据库用户。
如上图所示,设置新用户的用户名和密码(本例为 testUser )。
如上图所示,设置新用户的系统权限(本例为 SUPERUSER )。
如上图所示,设置新用户的对象权限(本例为拥有 testDB 数据库的所有权限)。
如上图所示,新建数据库用户成功。
如上图所示,可以在用户列表中看到新建的数据库用户名称。
2.3、使用新用户与新数据库
如上图所示,新建一个数据库连接。
如上图所示,以 testUser 用户身份登录使用 testDB 数据库。
2.4、逻辑还原
如上图所示,将从源数据库“逻辑备份”导出的数据库备份文件,还原(迁移)到 testDB 目标数据库。
如上图所示,逻辑还原正在执行。
如上图所示,逻辑还原成功。
来源:程序园用户自行投稿发布,如果侵权,请联系站长删除
免责声明:如果侵犯了您的权益,请联系站长,我们会及时删除侵权内容,谢谢合作!
通过
人大
金仓
数据库
逻辑
相关帖子
Obsidian的Bases数据库入门教程,使用数据库实现Todo待办管理系统
数据库如何处理大量的交易流水记录
【12.11 直播】时序数据库 IoTDB FAQ 全面解答|下一期聊什么?你来决定!
Flask数据库操作进阶:告别裸写SQL,用ORM提升开发效率
Flask数据库操作三步曲:连接、建模与CRUD实战
6502 算术逻辑单元(ALU)
Troubleshooting一定要逻辑严谨与逻辑自洽
Avalonia UI的演进逻辑与Qt生态深度对比
时序数据库 IoTDB Committer
时序数据库 IoTDB Committer:不用等自己足够强再开始
回复
使用道具
举报
提升卡
置顶卡
沉默卡
喧嚣卡
变色卡
千斤顶
照妖镜
相关推荐
业界
Obsidian的Bases数据库入门教程,使用数据库实现Todo待办管理系统
1
416
焦尔蕾
2025-12-06
业界
数据库如何处理大量的交易流水记录
3
392
柄利
2025-12-08
安全
【12.11 直播】时序数据库 IoTDB FAQ 全面解答|下一期聊什么?你来决定!
1
192
郗新语
2025-12-08
业界
Flask数据库操作进阶:告别裸写SQL,用ORM提升开发效率
0
1017
滤冽
2025-12-09
安全
Flask数据库操作三步曲:连接、建模与CRUD实战
1
718
判涔
2025-12-09
业界
6502 算术逻辑单元(ALU)
0
132
诞楮
2025-12-09
安全
Troubleshooting一定要逻辑严谨与逻辑自洽
0
913
栓汨渎
2025-12-10
业界
Avalonia UI的演进逻辑与Qt生态深度对比
0
687
尤晓兰
2025-12-10
安全
时序数据库 IoTDB Committer
0
193
匡菲
2025-12-11
安全
时序数据库 IoTDB Committer:不用等自己足够强再开始
1
585
闹忧踫
2025-12-13
回复
(6)
纪音悦
2025-10-9 16:56:15
回复
使用道具
举报
照妖镜
程序园永久vip申请,500美金$,无限下载程序园所有程序/软件/数据/等
感谢分享,学习下。
艾晓梅
2025-10-16 01:56:27
回复
使用道具
举报
照妖镜
猛犸象科技工作室:
网站开发,备案域名,渗透,服务器出租,DDOS/CC攻击,TG加粉引流
鼓励转贴优秀软件安全工具和文档!
匡菲
7 天前
回复
使用道具
举报
照妖镜
猛犸象科技工作室:
网站开发,备案域名,渗透,服务器出租,DDOS/CC攻击,TG加粉引流
不错,里面软件多更新就更好了
套缈
5 天前
回复
使用道具
举报
照妖镜
程序园永久vip申请,500美金$,无限下载程序园所有程序/软件/数据/等
过来提前占个楼
请蒂
4 天前
回复
使用道具
举报
照妖镜
猛犸象科技工作室:
网站开发,备案域名,渗透,服务器出租,DDOS/CC攻击,TG加粉引流
收藏一下 不知道什么时候能用到
秦晓曼
3 天前
回复
使用道具
举报
照妖镜
猛犸象科技工作室:
网站开发,备案域名,渗透,服务器出租,DDOS/CC攻击,TG加粉引流
yyds。多谢分享
高级模式
B
Color
Image
Link
Quote
Code
Smilies
您需要登录后才可以回帖
登录
|
立即注册
回复
本版积分规则
回帖并转播
回帖后跳转到最后一页
浏览过的版块
科技
签约作者
程序园优秀签约作者
发帖
蔓好
3 天前
关注
0
粉丝关注
23
主题发布
板块介绍填写区域,请于后台编辑
财富榜{圆}
anyue1937
9994893
kk14977
6845357
3934307807
991123
4
xiangqian
638210
5
韶又彤
9998
6
宋子
9983
7
闰咄阅
9993
8
刎唇
9993
9
俞瑛瑶
9998
10
蓬森莉
9951
查看更多
今日好文热榜
404
数据库开发者必装!立即免费下载!
702
MAUI库推荐一:MAUIIcons
166
电脑音频录制工具(语音聊天录音软件)
860
OpenAI Code Interpreter ("Coworker") 架
666
XXL-TOOL v2.4.0 发布 | 布隆过滤器、Excel
689
16.结构型 - 享元模式 (Flyweight Pattern)
365
复健笔记 - Pascal酒吧的爆破
606
[Linux] 手写轻量C++函数性能探查器:CPU占
947
关于linux编译c语言文件的一些错误问题
525
推荐一种并发线程中资源同步常用方法
822
【节点】[Adjustment-ReplaceColor节点]原
665
Linux DMA开发指南(一)
209
数字电路模拟程序&课堂测验Blog
564
ROS2核心概念之动作
683
[dx12显示图片] ImGui Learn Data Day 3
618
一张图看懂AI Agent的6种模式—MAS
931
.NET 10 网络堆栈深度架构解析:HTTP/3、性
927
【有手就行】LoRA:用你自己的数据来微调大
910
sqlilab —— 32关卡
425
.NET周刊【11月第3期 2025-11-16】