登录
/
注册
首页
论坛
其它
首页
科技
业界
安全
程序
广播
Follow
关于
导读
排行榜
资讯
发帖说明
登录
/
注册
账号
自动登录
找回密码
密码
登录
立即注册
搜索
搜索
关闭
CSDN热搜
程序园
精品问答
技术交流
资源下载
本版
帖子
用户
软件
问答
教程
代码
写记录
写博客
小组
VIP申请
VIP网盘
网盘
联系我们
发帖说明
道具
勋章
任务
淘帖
动态
分享
留言板
导读
设置
我的收藏
退出
腾讯QQ
微信登录
返回列表
首页
›
业界区
›
安全
›
方案分享 | ARXML 规则下 ECU 总线通讯与 ADTF 测试方案 ...
方案分享 | ARXML 规则下 ECU 总线通讯与 ADTF 测试方案
[ 复制链接 ]
廖彗云
2025-6-25 09:43:46
程序园永久vip申请,500美金$,无限下载程序园所有程序/软件/数据/等
一、引言
随着汽车新四化“
电动化、网联化、智能化、共享化
”全面推进,几乎每一项新技术的诞生都离不开
汽车电子
的身影。其中,
电子控制单元
(Electronic Control Unit,ECU)作为汽车电子控制系统的核心。与
传统ECU
相比,采用
AUTOSAR
(AUTomotive Open System ARchitecture,汽车开放系统架构)这种分层架构,极大降低了汽车嵌入式系统软、硬件耦合度。
图1 传统软件架构与AUTOSAR架构对比
此外,随着国内新能源汽车
相关控制器正向开发需求
的增长,
AUTOSAR规范
越来越受到大家的关注,并且应用需求也越来越大。国内一些
主流整车厂
以及
零部件供应商
都开始致力于符合AUTOSAR规范的车用控制器软件开发。
二、汽车电子控制系统
汽车电子控制系统
由传感器(Sensor)、电子控制单元(Electronic Control Unit,ECU)和执行器(Actuator)组成。
图2 汽车电子控制系统基本构成
传感器
作为
信号输入装置
,用来检测和采集各种信息,如温度、压力、转速等,可以将非电量信号转换为电信号传给电子控制单元。
ECU
也即
汽车嵌入式系统
(Automotive Embedded System,AES),ECU对传感器的信号进行处理,通过
控制算法
向执行器发出控制指令。硬件部分主要由微控制器(Microcontroller,MCU)及外围电路组成;软件部分主要包括硬件抽象层(Hardware Abstraction Layer,HAL)、嵌入式操作系统及底层软件和应用软件层。
执行器
为执行某种控制功能的装置,用于
接收来自ECU的控制指令
,并对控制对象实施相应的操作。
三、ECU开发流程中总线通讯:ARXML 规则下的标准化协作
ECU 实际开发流程
中,从需求分析与定义到系统集成测试,
总线通讯
贯穿始终。
比如在
需求分析与定义阶段
,开发团队首先要梳理
整车功能需求
,明确各 ECU 需要实现的功能及彼此间的
数据交互需求
。
基于这些需求,工程师使用
ARXML
(AUTOSAR Extensible Markup Language)文件
定义 ECU 间的通讯协议
,包括选择 CAN、Flexray 还是 SOME/IP 总线,以及详细规划报文结构、信号编码等内容。
以
CAN 总线
为例,ARXML 文件中会明确 CAN 报文的 ID、数据长度、信号位置及编码方式等信息。开发人员依据这些规范进行
代码实现
,确保各个 ECU 在 CAN 总线上准确收发数据。
在
集成测试阶段
,ARXML 文件提供的标准化描述,能帮助测试人员快速搭建测试用例,验证 ECU 间的通讯逻辑是否符合预期。比如,通过对比
ARXML 定义的信号与实际总线上抓取的数据
,精准定位通讯异常问题,极大提升开发效率与系统稳定性。
四、ADTF:汽车数据与时间触发框架(Automotive Data and Time-Triggered Framework)
ADTF 作为一款
专业的汽车数据与时间触发框架软件
,是一个
基于层级
和
面向服务
的系统架构。
图3 ADTF 系统架构
大家也可以看出来,
ADTF
同样采用
模块化的设计
,与
AUOSAR CP 架构层级设计有异曲同工之妙
。基于Runtime来封装底层服务,通过
插件开发
可以生成各类工具箱,完成ECU开发中各类测试任务。比如在
总线类数据的解析
与
测试领域
有着卓越表现。它具备强大的
多总线数据处理能力
,比如adtf_car_communication_toolbox、adtf_device_toolbox。能够
无缝接入 CAN、Flexray、SOME/IP 等多种汽车总线
,并基于
ARXML 规则
对总线数据进行解析。
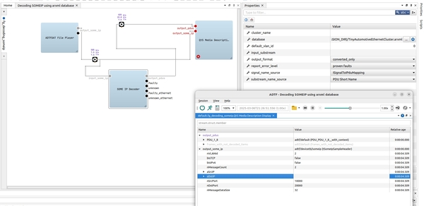
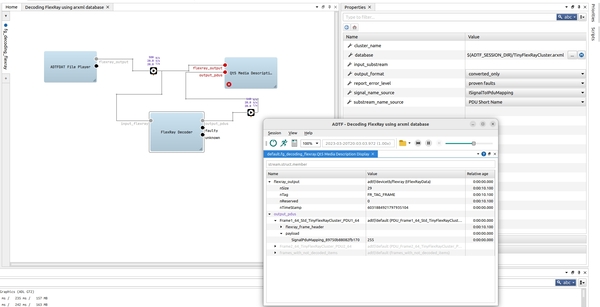
五、应用案例
在
ADTF Car Communication Toolbox
中,基于 “AUTOSAR ARXML 文件对汽车总线通信数据进行解码,实现了
CAN、FlexRay 和 SOME/IP 等总线协议的解析。
图4 Decoding CAN using arxml database
图5 Decoding FlexRay using arxml database
图6 Decoding SOMEIP using arxml database
该工具包通过
集成 ARXML 解析能力
,
使 ADTF 具备汽车总线通信的解码功能
,适用于
车载网络开发
、
测试与分析场景
,帮助工程师将原始总线数据转换为可理解的信号流,提升汽车电子系统的开发效率。
六、结语
在汽车电子技术飞速发展的当下,
基于 ARXML 规则的总线通讯标准化与高效解析能够加快ECU开发流程
。
ADTF 具备多总线数据解析与测试能力,深度结合 ARXML 规则,为 CAN、Flexray、SOME/IP 等总线数据处理提供测试解决方案。
无论是 ECU 开发过程中的协议验证,还是整车集成测试中的问题定位,ADTF 都能快速部署完成测试开发。
来源:程序园用户自行投稿发布,如果侵权,请联系站长删除
免责声明:如果侵犯了您的权益,请联系站长,我们会及时删除侵权内容,谢谢合作!
方案
分享
ARXML
规则
ECU
相关帖子
多方案统一认证体系对比
一键采集微信文章所有数据:阅读数、留言评论、分享量、推荐量等…运营分析直接用
创建抖音新号分享知识推广开源项目
OneClip 开发经验分享:从零到一的 macOS 剪切板应用开发
fs1.6-fs1.10代码移植方案
开源项目分享 : Gitee热榜项目 2025-12-13 日榜
【EF Core】“Code First”方案下以编程方式生成迁移
开源项目分享:Gitee热榜项目 2025年12月第二周 周榜
数字人动画云端渲染方案
揭秘:如何用0.02/张调用Openai官方GPT Image 1.5?国内直连方案大公开
回复
使用道具
举报
提升卡
置顶卡
沉默卡
喧嚣卡
变色卡
千斤顶
照妖镜
相关推荐
业界
多方案统一认证体系对比
0
590
菅舛
2025-12-07
业界
一键采集微信文章所有数据:阅读数、留言评论、分享量、推荐量等…运营分析直接用
0
923
赶塑坠
2025-12-09
业界
创建抖音新号分享知识推广开源项目
0
270
鞠古香
2025-12-10
业界
OneClip 开发经验分享:从零到一的 macOS 剪切板应用开发
1
63
孜稞
2025-12-11
业界
fs1.6-fs1.10代码移植方案
0
747
郗新语
2025-12-12
业界
开源项目分享 : Gitee热榜项目 2025-12-13 日榜
0
872
翁真如
2025-12-13
业界
【EF Core】“Code First”方案下以编程方式生成迁移
0
951
轧岔
2025-12-14
业界
开源项目分享:Gitee热榜项目 2025年12月第二周 周榜
1
854
澹台吉星
2025-12-14
业界
数字人动画云端渲染方案
0
356
赶塑坠
2025-12-18
安全
揭秘:如何用0.02/张调用Openai官方GPT Image 1.5?国内直连方案大公开
1
81
拙因
2025-12-19
回复
(2)
乳杂丫
2025-10-13 21:17:22
回复
使用道具
举报
照妖镜
猛犸象科技工作室:
网站开发,备案域名,渗透,服务器出租,DDOS/CC攻击,TG加粉引流
感谢,下载保存了
仟仞
2025-12-7 06:24:15
回复
使用道具
举报
照妖镜
程序园永久vip申请,500美金$,无限下载程序园所有程序/软件/数据/等
不错,里面软件多更新就更好了
高级模式
B
Color
Image
Link
Quote
Code
Smilies
您需要登录后才可以回帖
登录
|
立即注册
回复
本版积分规则
回帖并转播
回帖后跳转到最后一页
签约作者
程序园优秀签约作者
发帖
廖彗云
2025-12-7 06:24:15
关注
0
粉丝关注
19
主题发布
板块介绍填写区域,请于后台编辑
财富榜{圆}
3934307807
991124
anyue1937
9994891
kk14977
6845357
4
xiangqian
638210
5
韶又彤
9997
6
宋子
9982
7
闰咄阅
9993
8
刎唇
9993
9
俞瑛瑶
9998
10
蓬森莉
9951
查看更多
今日好文热榜
877
精选 8 个 .NET 开发实用的类库,效率提升
74
精选 8 个 .NET 开发实用的类库,效率提升
564
精选 8 个 .NET 开发实用的类库,效率提升
134
精选 8 个 .NET 开发实用的类库,效率提升
106
精选 8 个 .NET 开发实用的类库,效率提升
606
alist如何将默认布局设置为图片布局
1011
Kali2025.4+Cherry Studio一键配置HexStrik
419
PHP 之高级面向对象编程 深入理解设计模式
416
PHP 之高级面向对象编程 深入理解设计模式
572
升级curl版本,及升级后引起的动态库链接不
294
2025年GEO优化服务商全景对比:五大核心维
779
AI Agent详解
983
Buildah 简明教程:让镜像构建更轻量,告别
610
OceanBase 在滴滴大规模运维经验以及新功能
975
[CSS+]HTML Learn Data Day 2
96
掌握相关性分析:读懂数据间的“悄悄话”
138
嵌入式UI框架-抗锯齿画圆弧算法
935
嵌入式UI框架的渐变原理、渐变算法
220
日本股票 API 对接实战指南(实时行情与 IP
563
解决Docker磁盘空间告急:认识并清理“悬空