找回密码
 立即注册
首页 业界区 安全 Docker 容器日志不好查看?这款开源工具一招帮你解决! ...

Docker 容器日志不好查看?这款开源工具一招帮你解决!

梳踟希 2025-6-26 08:37:11
大家好,我是 Java陈序员。
在日常工作中,我们常常会使用到 Docker! Docker 由于轻量、可移植、容易上手而深受开发者喜爱。
但是,Docker 容器日志往往繁多,尤其是在容器很多的情况下,通过命令很难快速定位到问题。
今天,给大家介绍一个开源工具,帮助你解决 Docker 容器日志不好查看的痛点!
关注微信公众号:【Java陈序员】,获取开源项目分享、AI副业分享、超200本经典计算机电子书籍等。
项目介绍

dozzle —— 一个实时查看 Docker 容器日志的轻量 Web 工具,通过直观的用户界面提供实时日志流、过滤和搜索功能。
功能特色

  • 实时查看日志:实时捕获展示输出 Docker 容器的日志,并展示实时的内存和 CPU 使用情况统计信息
  • 搜索功能强大:支持使用正则表达式对日志进行搜索,同时可以借助 SQL 查询对日志进行分析
  • 轻量级:镜像只有 7MB,资源占用少,同时支持 Docker Swarm 模式和 K8S
  • 界面美观:提供分屏功能,可同时查看多个容器的日志,提供暗黑模式以及国际化多语言
安装部署

Docker 命令部署

1、拉取镜像
  1. docker pull amir20/dozzle:latest
复制代码
2、启动容器
  1. docker run --name dozzle -d --volume=/var/run/docker.sock:/var/run/docker.sock -p 8080:8080 amir20/dozzle:latest
复制代码
3、浏览器访问
  1. http://{ip/域名}:8080
复制代码
Docker Compose 部署

1、创建 docker-compose.yaml 文件
  1. services:
  2.   dozzle:
  3.     container_name: dozzle
  4.     image: amir20/dozzle:latest
  5.     volumes:
  6.       - /var/run/docker.sock:/var/run/docker.sock
  7.     ports:
  8.       - 8080:8080
复制代码
2、运行启动命令
  1. docker-compose up -d
复制代码
Docker Swarm 模式部署
  1. docker service create --name dozzle \
  2.         --env DOZZLE_MODE=swarm \
  3.         --mode global \
  4.         --mount type=bind,source=/var/run/docker.sock,target=/var/run/docker.sock \
  5.         -p 8080:8080 \
  6.         amir20/dozzle:latest
复制代码
系统截图


  • 主页
1.png


  • 容器实时日志
2.png

3.png


  • 日志搜索过滤
4.png


  • 分屏模式
5.png


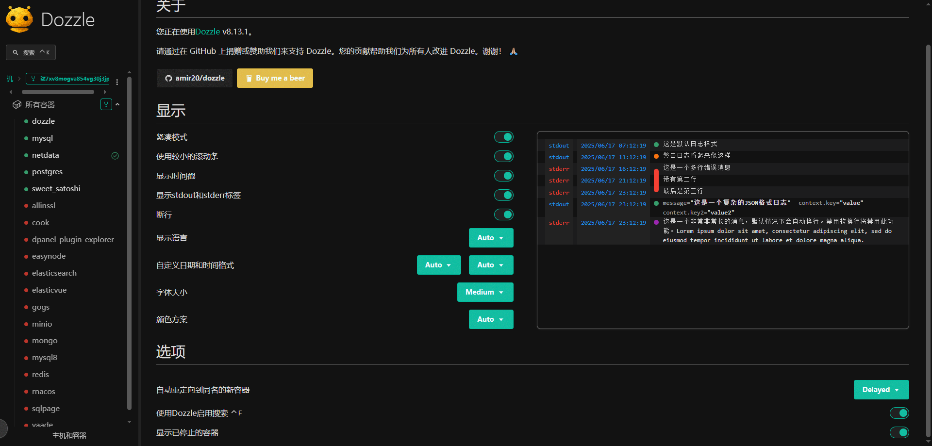
  • 设置中心
6.png

可以说,dozzle 提供了 Docker 容器日志查看的功能,解决了 Docker 容器日志不好定位排查的难题,大大提高了运维效率!快去安装部署试试吧~
  1. 项目地址:https://github.com/amir20/dozzle
复制代码
最后

推荐的开源项目已经收录到 GitHub 项目,欢迎 Star:
  1. https://github.com/chenyl8848/great-open-source-project
复制代码
或者访问网站,进行在线浏览:
  1. https://chencoding.top:8090/#/
复制代码
7.png

我创建了一个开源项目交流群,方便大家在群里交流、讨论开源项目
但是任何人在群里打任何广告,都会被 T 掉
如果你对这个交流群感兴趣或者在使用开源项目中遇到问题,可以通过如下方式进群
关注微信公众号:【Java陈序员】,回复【开源项目交流群】进群,或者通过公众号下方的菜单添加个人微信,并备注【开源项目交流群】,通过后拉你进群
大家的点赞、收藏和评论都是对作者的支持,如文章对你有帮助还请点赞转发支持下,谢谢!

来源:程序园用户自行投稿发布,如果侵权,请联系站长删除
免责声明:如果侵犯了您的权益,请联系站长,我们会及时删除侵权内容,谢谢合作!

相关推荐

您需要登录后才可以回帖 登录 | 立即注册