找回密码
 立即注册
首页 业界区 科技 Dify + OceanBase,AI 业务多场景落地实践

Dify + OceanBase,AI 业务多场景落地实践

骆贵 2025-8-12 16:22:05
作者:傅榕锋,OceanBase 高级技术专家
在过去一年, OceanBase 在AI 能力方面快速发展, 从2024年6月社区用户基于OceanBase基础向量能力实现RAG小助手,到10月发布第一个正式向量版本 OceanBase 4.3.3,可用于生产环境。随后快速和 Llamalndex、DB-GPT、Dify 等主流的生态产品进行适配,同时也开放了 RAG Demo 并在线下活动开展丰富的 AI Workshop。再到11月份,我们开放了基于多模融合查询 Demo,并为社区用户开放线上 AI Demo 体验,包括:基于向量检索的图搜图应用、基于向量检索的 AI 知识库、基于多模融合查询的 AI 助手。
1.png

直到2025年,我们陆续发布了OceanBase  MCP 、Power RAG、OceanBase  AI 一体机,以及 OCP、ODC、OMS 等工具的 AI 能力的增强,并宣布全面拥抱AI。
AI 应用开发平台选型

通过快速迭代去实现功能的构思并验证其可行性,除了团队成员的深度投入外,选择一款适合的工具可以事半功倍。在选择AI应用开发平台时,我们明确了三个要点:

  • 可视化编排。通过白屏操作,快速验证一些想法的可行性。
  • 可编程节点,由于许多平台提供的节点不能完全满足我们的需求,因此我们希望平台对节点开放,支持自主编程。
  • 可复用流程。例如在ChatBI场景中,大模型时常因为缺少业务相关知识导致无法正确理解问题,此时我们就可以复用已经开发好的 RAG 流程,通过用户问题检索对应的业务知识,从而让大模型能够正确理解用户的问题、生成正确的SQL。
2.png

基于上述三个选型要点,我们认为Dify较为符合预期。Dify(Define + Modify)是一个面向未来的开源LLM应用开发平台,旨在通过融合后端即服务(Backend as Service)与LLMOps理念,为开发者和企业提供生产级的生成式AI应用构建能力。
首先,Dify的工作流编排能力非常强大,相比其他平台,它拥有完整的逻辑控制能力,包含条件分支、迭代和循环等,且易用性较高。
3.png

其次,Dify的可编程节点完全开放了我们的输入和输出,以及中间的过程定义,拥有完整的 Python 函数能力。在前期调研过程中,我们发现其他平台使用完编程节点的能力后需要重启服务,这是我们完全不可接受的。
4.png

最后是可复用流程方面,Dify支持在编排时通过左下角工具一栏可以直接添加历史流程,非常方便。
5.png

此外,Dify 还提供了插件功能,允许我们在社区直接下载第三方流程以及第三方提供的插件,并直接使用。
6.png

Dify 使用挑战及解决方案

在确认 Dify 满足需求后,我们开始了落地和使用,过程中也不可避免地发现了一些挑战。
挑战1:多存储组件维护成本高

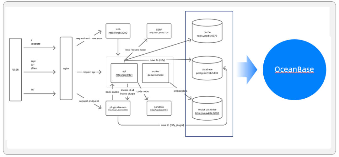
业务挑战

下图是 Dify 官网提供的架构图,可以看到有三套 DB,默认架构选择 PostgreSQL 作为元数据库,Redis 作为 cache,Weaviate 作为向量数据库。这样的多组件架构会增加维护的复杂度和学习成本。
7.png

解决方案

OceanBase 具备完善的工具体系并且同时支持标量、KV、向量的存储和查询,针对上述问题,我们的想法是可以全部换成 OceanBase 工具吗?使用 OBKV-Redis 替换 Redis,OceanBase 的向量化能力也可以直接替换 Weaviate。而最大的挑战是 OceanBase 不兼容 PostgreSQL,也没有兼容计划。于是我们改造了Dify 分支基于 MySQL 的兼容性,因为OceanBase兼容MySQL,所以就可以使用 OceanBase 作为元数据库、向量数据库(项目地址:oceanbase/dify-on-mysql 分支,扫描下方二维码直达)。
8.png

将原本的三套 DB 切换成 OceanBase后,不仅统一了技术栈,实现高效运维,还实现了混合检索能力。
挑战2:高可用、快速扩展较弱

业务挑战

在部署过程中,由于 Dify 默认使用的Redis 和 PostgreSQL 都不支持原生分布式,而 Weaviate 官方则提供 K8s 一种私有化分布式部署方案。在本地私有化部署的情况下,这套架构在面对高并发的场景时存在单点故障的风险,单机的性能限制将成为业务增长的瓶颈。
解决方案

OceanBase 为原生分布式集群,支持两地三中心,三地五中心高可用部署,也支持快速水平扩展,透明扩展,且业务无感知。因此将三个数据库组件都换为OceanBase后,避免了高并发场景下经常宕机的问题,实现了业务稳定运行,也避免了发生故障后不能平滑自动迁移的问题,实现了水平扩展、透明扩展,另外,还提升了备份恢复能力。
9.png

挑战3:业务不隔离,多套特务维护成本高

业务挑战

Dify 许可证显示,开源版本不允许使用多租户功能,导致业务不隔离,可能出现相互干扰,但可以通过部署多套集群实现隔离,但部署多套集群的维护成本较高。
解决方案

利用 OceanBase 多租户资源隔离的能力部署多套业务集群,实现业务资源隔离。一个租户对应一套业务,一套集群可以同时支持多套业务。
综上所述,将 Dify 原本的三个数据库替换成 OceanBase 后,实现了:存储系统 OceanBase = PostgreSQL + 向量库 + Redis,并取得如下收益:

  • 稳定性提升。提供7x24 小时企业级高可用能力,支持跨机房容灾。
  • 扩展性提升。支撑数据无限扩展,单机到分布式,有效避免内存 OOM。
  • 强化多租户。基于社区版即可实现多租户。
  • 节省成本。一套系统替换多套存储系统,通过资源池化,实现30%的节省资源。
  • 统一技术栈,降低运维成本和学习成本。
Dify+OceanBase的落地与应用场景

目前 Dify 和 OceanBase 结合的方案已应用于多个场景,以下简单举例,供大家参考。
AI Agent:戒毒人员对话式量表心理评估工具

2025 OceanBase AI 黑客松中,一位来自戒毒所且没有技术背景的警官提交了他的作品——戒毒人员对话式量表心理评估工具。起因是其在司法行政机关需要履行帮助戒毒人员强制隔离戒毒、康复等职能,其中强制隔离戒毒是一项具有中国法治特色的戒毒措施,围绕教育戒毒人员的戒治工作,运用心理学原理和方法,对戒毒人员开展心理脱瘾和心理康复的重要职责。该过程涉及心理评估,即根据法则和程序对戒毒人员的认知、行为、情感等予以量化,是戒毒场所开展心理咨询经常使用的方法之一。通常会通过单独谈话与量表测试这两种方式进行评估:单独谈话能够获取更大的信息量,评估效果较好,却费时费力(1小时左右);量表测试可以在短时间内完成,便捷高效,但获取信息单一,评估效果较差。
该警官试图通过大模型能力实现自动化,根据戒毒人员的回答判断、解读其情况,因此选择通义千问大模型和底层数据库 OceanBase Cloud,以及Dify,部署在 Docker 中。
10.png

通过流程图,我们可以看到运行过程并不复杂,首先把编制好的量表上传到数据库中,对话开始。然后大模型会根据问题回答给出评分,并判断下一阶段要获取的信息,自动选择更合适的问题,引导戒毒人员逐步回答量表问题。如此循环,最终可以收集到戒毒人员的相关信息。
11.png

某东南亚快递公司:智能客服

在某东南亚快递公司海量订单的背景下,其客服每天面临庞大的答疑量,为提升答疑效率、降低客服压力,该公司利用大语言模型能力实现智能客服。起初,使用 Dify 的 RAG 能力,开启了多路召回,中文效果不错,但由于泰语属于小语种,默认的分支器不支持泰语,所以泰语效果比较差。引入OceanBase后,可通过插件快速实现对应语言的分词器解决了该问题。此外,避免了之前在高并发场景下经常宕机的问题,提升了备份与恢复能力。在向量方面,引入 HNSW_SQ,实现了单分区支撑业务,无须分库分表。
12.png

最后为大家推荐这个 OceanBase 开源负责人老纪的公众号「老纪的技术唠嗑局」,会持续更新和 #数据库、#AI、#技术架构 相关的各种技术内容。欢迎感兴趣的朋友们关注!
「老纪的技术唠嗑局」不仅希望能持续给大家带来有价值的技术分享,也希望能和大家一起为开源社区贡献一份力量。如果你对 OceanBase 开源社区认可,点亮一颗小星星✨吧!你的每一个Star,都是我们努力的动力。

来源:程序园用户自行投稿发布,如果侵权,请联系站长删除
免责声明:如果侵犯了您的权益,请联系站长,我们会及时删除侵权内容,谢谢合作!

相关推荐

您需要登录后才可以回帖 登录 | 立即注册