登录
/
注册
首页
论坛
其它
首页
科技
业界
安全
程序
广播
Follow
关于
导读
排行榜
资讯
发帖说明
登录
/
注册
账号
自动登录
找回密码
密码
登录
立即注册
搜索
搜索
关闭
CSDN热搜
程序园
精品问答
技术交流
资源下载
本版
帖子
用户
软件
问答
教程
代码
写记录
写博客
小组
VIP申请
VIP网盘
网盘
联系我们
发帖说明
道具
勋章
任务
淘帖
动态
分享
留言板
导读
设置
我的收藏
退出
腾讯QQ
微信登录
返回列表
首页
›
业界区
›
安全
›
通过人大金仓数据库的逻辑备份与还原功能实现数据迁移 ...
通过人大金仓数据库的逻辑备份与还原功能实现数据迁移
[ 复制链接 ]
赖琳芳
2025-9-21 23:59:45
程序园永久vip申请,500美金$,无限下载程序园所有程序/软件/数据/等
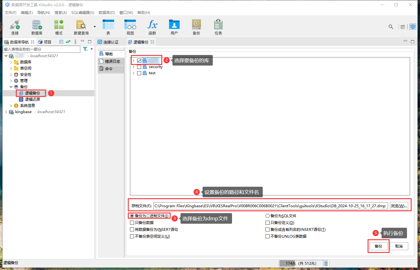
1、源数据库的操作
1.1、逻辑备份
如上图所示,在源数据库进行备份。
2、目标数据库的操作
2.1、新建数据库
如上图所示,新建一个目标数据库。
如上图所示,设置新建数据库的名称(本例为 testDB )。
如上图所示,新建目标数据库成功。
如上图所示,可以在数据库列表中看到新建的数据库名称。
2.2、新建用户
如上图所示,新建一个数据库用户。
如上图所示,设置新用户的用户名和密码(本例为 testUser )。
如上图所示,设置新用户的系统权限(本例为 SUPERUSER )。
如上图所示,设置新用户的对象权限(本例为拥有 testDB 数据库的所有权限)。
如上图所示,新建数据库用户成功。
如上图所示,可以在用户列表中看到新建的数据库用户名称。
2.3、使用新用户与新数据库
如上图所示,新建一个数据库连接。
如上图所示,以 testUser 用户身份登录使用 testDB 数据库。
2.4、逻辑还原
如上图所示,将从源数据库“逻辑备份”导出的数据库备份文件,还原(迁移)到 testDB 目标数据库。
如上图所示,逻辑还原正在执行。
如上图所示,逻辑还原成功。
来源:程序园用户自行投稿发布,如果侵权,请联系站长删除
免责声明:如果侵犯了您的权益,请联系站长,我们会及时删除侵权内容,谢谢合作!
通过
人大
金仓
数据库
逻辑
相关帖子
Flask数据库操作进阶:告别裸写SQL,用ORM提升开发效率
Flask数据库操作三步曲:连接、建模与CRUD实战
6502 算术逻辑单元(ALU)
Troubleshooting一定要逻辑严谨与逻辑自洽
Avalonia UI的演进逻辑与Qt生态深度对比
时序数据库 IoTDB Committer
时序数据库 IoTDB Committer:不用等自己足够强再开始
数据库开发者必装!立即免费下载!
时序数据库 TimechoDB V1.3.6 发布 | 优化查询与同步性能,强化内核稳定性
PostgreSQL数据库在Windows上实现异地自动备份指南-喂饭图文教程
回复
使用道具
举报
提升卡
置顶卡
沉默卡
喧嚣卡
变色卡
千斤顶
照妖镜
相关推荐
业界
Flask数据库操作进阶:告别裸写SQL,用ORM提升开发效率
1
1023
滤冽
2025-12-09
安全
Flask数据库操作三步曲:连接、建模与CRUD实战
1
725
判涔
2025-12-09
业界
6502 算术逻辑单元(ALU)
0
133
诞楮
2025-12-09
安全
Troubleshooting一定要逻辑严谨与逻辑自洽
1
914
栓汨渎
2025-12-10
业界
Avalonia UI的演进逻辑与Qt生态深度对比
0
689
尤晓兰
2025-12-10
安全
时序数据库 IoTDB Committer
0
200
匡菲
2025-12-11
安全
时序数据库 IoTDB Committer:不用等自己足够强再开始
1
591
闹忧踫
2025-12-13
安全
数据库开发者必装!立即免费下载!
0
415
存叭
2025-12-15
安全
时序数据库 TimechoDB V1.3.6 发布 | 优化查询与同步性能,强化内核稳定性
2
435
祖娅曦
2025-12-15
业界
PostgreSQL数据库在Windows上实现异地自动备份指南-喂饭图文教程
0
512
姥恫
2025-12-15
回复
(4)
骆贵
2025-10-16 11:34:31
回复
使用道具
举报
照妖镜
程序园永久vip申请,500美金$,无限下载程序园所有程序/软件/数据/等
谢谢分享,辛苦了
勉欤铅
2025-10-24 00:44:51
回复
使用道具
举报
照妖镜
猛犸象科技工作室:
网站开发,备案域名,渗透,服务器出租,DDOS/CC攻击,TG加粉引流
热心回复!
翳舀
2025-11-20 06:46:12
回复
使用道具
举报
照妖镜
程序园永久vip申请,500美金$,无限下载程序园所有程序/软件/数据/等
很好很强大 我过来先占个楼 待编辑
左丘纨
4 天前
回复
使用道具
举报
照妖镜
猛犸象科技工作室:
网站开发,备案域名,渗透,服务器出租,DDOS/CC攻击,TG加粉引流
前排留名,哈哈哈
阎逼
前天 00:57
回复
使用道具
举报
照妖镜
猛犸象科技工作室:
网站开发,备案域名,渗透,服务器出租,DDOS/CC攻击,TG加粉引流
东西不错很实用谢谢分享
高级模式
B
Color
Image
Link
Quote
Code
Smilies
您需要登录后才可以回帖
登录
|
立即注册
回复
本版积分规则
回帖并转播
回帖后跳转到最后一页
浏览过的版块
业界
代码
科技
签约作者
程序园优秀签约作者
发帖
赖琳芳
前天 00:57
关注
0
粉丝关注
20
主题发布
板块介绍填写区域,请于后台编辑
财富榜{圆}
3934307807
991124
anyue1937
9994893
kk14977
6845357
4
xiangqian
638210
5
韶又彤
9998
6
宋子
9983
7
闰咄阅
9993
8
刎唇
9993
9
俞瑛瑶
9998
10
蓬森莉
9951
查看更多
今日好文热榜
338
【节点】[Adjustment-WhiteBalance节点]原
298
上海专业建筑维修服务解析:标准化流程如何
942
【分析式AI】-带你弄懂XGBoost模型
728
【分析式AI】-带你弄懂XGBoost模型
48
【分析式AI】-带你弄懂XGBoost模型
270
C语言之统计天数
237
如何使用DashVector的多向量检索
270
【分析式AI】-朴素贝叶斯算法模型
215
【分析式AI】-朴素贝叶斯算法模型
933
【睿擎派】EtherCAT总线之IO模块读写
587
python3.13 3.14 新特性 好好好
783
Python新利器:用uv轻松管理venv虚拟环境和
956
Open-AutoGLM项目衍生自研app测试思路
180
.Net-Avalonia学习笔记(目录)
435
PoloAPI 绘画接口全攻略:从参数详解到实战
144
剑指offer-50、数组中重复的数字
179
嫌 Google 的 TCREI 太复杂?RACE 会更适合
975
Spring Boot中HTTP请求参数转换和请求体JSO
531
AI手机的“简单替换陷阱”与Hadoop、Cloude
474
用C#重现Gin风格:极简、效率与可扩展性设