找回密码
 立即注册
首页 业界区 安全 三菱PLC数据 转 EthernetIP项目案例

三菱PLC数据 转 EthernetIP项目案例

明思义 2025-6-1 19:09:06
目录
1        案例说明        1
2        VFBOX网关工作原理        1
3        准备工作        2
4        网关采集三菱PLC数据        2
5        使用ETHERNETIP转发数据        5
6        其他说明        7
7        案例总结        9
1        案例说明

  • 设置vfbox网关采集三菱PLC数据
  • 把采集的数据转成EthernetIP协议转发给其他系统。
2        VFBOX网关工作原理
VFBOX网关是协议转换网关,是把一种协议转换成另外一种协议。网关可以采集西门子,欧姆龙,三菱,AB PLC,DLT645,DLT698电表,modbus rtu tcp,环保的HJ212协议,opc ua和opc da,电力的IEC103 IEC104, IEC61850等,以及EthernetIP,Profinet IO,CCLink,EtherCAT现场总线协议,bacnet,MQTT,mysql,sqlserver数据库。不同型号的网关支持不同的协议,具体支持的协议参考网关侧面标签上的型号。依托500多种型号的网关产品,可以实现多种不同协议之间的互联互通。
网关连接在不同协议的设备之间,就像一个“翻译”,把一种设备支持的协议,转换成另一种设备支持的协议,从而实现两个不同协议的设备之间的数据交换。工作架构如下:
1.png

3        准备工作

  • 仰科网关。支持采集三菱PLC数据,EthernetIP协议转发。
  • 电脑。IP设置成192.168.1.198,和网关在同一个网段。
  • 网线、12V电源。
4        网关采集三菱PLC数据

  • 网关可采集三菱多种型号PLC的数据,FX系列,IQ系列等。
    2.png

  • 安装VFBOX Studio软件。打开软件后,点击新建工程,设备类型选择实际网关的型号。可选的型号有:VB301-1100,VB301-1200,VB301-1400,VB302-2400,VB303-2400.
    3.png

  • 点击“新建设备”,驱动类型根据实际的三菱PLC选择。
    4.png

  • 选择PLC的类型。
    5.png

  • 如果是网线连接,则输入PLC的IP和端口号。
    6.png

  • 如果是串口连接,则设置成和PLC的串口设置保持一致。
    7.png

  • 添加要采集的数据点位。
    8.png

  • 选择数据区域(1),数据类型(2),数据地址(3),点击确定。
    9.png

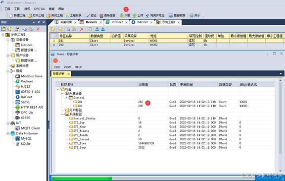
  • 配置完成后点击菜单“下载”,把工程下载到网关里。
  • 点击菜单“查看数据”,查看网关采集到的数据。
    10.png

5        使用EthernetIP转发数据

  • 网关可以作为Ethernet/IP协议的从站,外部设备做Ethernet/IP的主站。
  • 到菜单“服务-EtherNet/IP”,启用设置成Yes。
    11.png

参数        说明
绑定网口        如果是单网口设备,不需要更改。
两个网口的网关,选择网关连接EthernetIP设备的网口。
输入输出存储区固定长度        输入输出区的固定长度,一般选择Yes。对应下面的“CIP最大字节”使用。如果选择yes,CIP最大字节是32,则输入区长度为32个字节,输出区固定长度为32个字节
CIP最大字节        选择输入去和输出区的最大字节长度。单位字节。
Input Assembly(100),        输入数据区,网关输出给主站的数据,路径地址是100
Output Assembly(150)        输出数据区,主站输出给网关的数据,路径地址是150

  • 点击“Input Assembly”,添加两个数据。Input Assembly是指外部系统来网关读取的数据。
    12.png

  • 点击“Output Assembly”,添加两个数据。Output Assembly是指外部系统要写入到网关的数据。
    13.png

  • 完成以上设置后,点击下载,把工程下载的网关里。
  • 点击“Generate EDS File”可以生成EDS文件,把生成的EDS文件下载到EthernetIP主站设备后,就可以和网关进行数据通信了。
    14.png

  • 如果修改了某些参数,需要重新下载工程到网关中,并重新生产EDS文件,然后再导入到相应的设备中。
6        其他说明

  • 网关和三菱PLC是通过MC协议进行通信,需要在三菱PLC里启动MC协议。
    15.png

  • 点击“打开设置”,启动MC协议。此处设置的协议(UDP),端口号(5000),要和网关中配置的保持一致。
    16.png

  • 如果网关是接到三菱的编程口,则需要启动编程口的通信。
17.png

7        案例总结
使用协议转换网关可以很方便的实现不同协议的设备之间的数据转换。大量节省了项目实施过程的时间成本,人力成本。VFBOX网关产品都是工业级品质,符合工业应用的场景。只需要简单的参数配置,可以很快完成设备和系统之间的连接。方案优点:

  • 不需要修改设备里的程序。
  • 不影响设备原有的工作方式和功能。
  • 只需要简单的配置就可以实现功能需求。
  • 设备长期稳定工作。
  • 网关运行架构如下
18.png


来源:程序园用户自行投稿发布,如果侵权,请联系站长删除
免责声明:如果侵犯了您的权益,请联系站长,我们会及时删除侵权内容,谢谢合作!

相关推荐

您需要登录后才可以回帖 登录 | 立即注册