找回密码
 立即注册
首页 业界区 安全 老旧 Linux 系统搭建现代 C++ 开发环境 —— 基于 neovi ...

老旧 Linux 系统搭建现代 C++ 开发环境 —— 基于 neovim

蒙飘 2025-6-7 09:25:43
问题背景

公司配发的电脑是 macOS,日常开发需要访问 Linux 虚拟机,出于安全方面的考虑,只能通过跳板机登录。这阻止了大多数远程图形界面的使用,让写代码的工作变得复杂起来,市面上非常好用的 VSCode 都用不了。因此考虑基于 vim 搭建一套个人开发环境,需要支持以下特性:

  • 语法高亮 (风格可切换)
  • 自动格式化
  • 函数或变量定义跳转
  • 函数或变量引用跳转
  • 成员函数或变量下拉列表提示
  • 函数或变量 TAB 键自动补齐
  • 快速查找
  • ……
考察了多种方案后,决定基于目前比较流行的 neovim 来打造,不过它面向的是比较新的 Linux 发行版,不知道我这个老的 CentOS7 能不能带起来,本文就是一个探索过程。
系统环境

开始之前,先罗列下老旧系统的配置:

  • 硬件

    • CPU: 2.40GHz * 2 核
    • 内存: 16G
    • 存储: 40G + 100G

  • 软件

    • 系统:CentOS Linux release 7.9.2009 (Core)
    • kernel:3.10.0-1160.21.1.el7.x86_64
    • rpm:4.11.3
    • gcc:4.8.5 (备选 8.2)
    • glibc:2.17
    • make:GNU make 3.82
    • openssl:1.0.2k
    • git:1.8
    • wget:1.14
    • python: 3.6.8

确实是老旧,都是公司成本控制的泪~
软件安装

整个搭建过程是比较坎坷的,常常是装了 Z 之后才发现它依赖 X、Y,去安装 X、Y 的时候又发现一坨问题……这里为了直接上手,改为正叙模式,按这个方式一步步安装、升级,应该是没问题的。如果你的系统上已经存在依赖的软件且版本一致或更新,可以忽略对应安装过程。
在 Linux 上安装软件,一般有源码安装和包管理器安装两种方式,后者在 CentOS 上就是 yum 了,然而软件源提供的软件一般版本较低,有时需要使用前者,这就比较依赖 wget、git、gcc 和 make 了,这也是在上一节中列出他们版本的原因,在开始安装各种软件之前,需要首先升级他们。
基础软件升级

gcc

系统提供的 4.8.5 编译基本是够用的,后面代码格式化需要用到的 clang-format 模块如果是源码方式安装,要求 gcc 至少是 5.1,如果你有 5.1 及以上的 gcc 那更好。没有也没关系,本文会用其它方式绕过,毕竟升级 gcc 是一项大工程,没有半天是搞不定的,太耽误功夫。
虽然不必升级 gcc,但是一些代码库使用的高版本 gcc 默认了 -std=c99 选项,这点对老版本非常不友好,为此需要特意告诉老 gcc 编译器这个选项。具体就是修改 gcc 的 spec 文件,首先是确认当前系统 gcc 加载的 spec 文件:
  1. > strace -e file gcc 2>&1 | grep specs
  2. access("/usr/lib/gcc/x86_64-redhat-linux/4.8.5/specs", R_OK) = -1 ENOENT (No such file or directory)
  3. access("/usr/lib/gcc/x86_64-redhat-linux/4.8.5/../../../../x86_64-redhat-linux/lib/x86_64-redhat-linux/4.8.5/specs", R_OK) = -1 ENOENT (No such file or directory)
  4. access("/usr/lib/gcc/x86_64-redhat-linux/4.8.5/../../../../x86_64-redhat-linux/lib/specs", R_OK) = -1 ENOENT (No such file or directory)
  5. access("/usr/lib/gcc/x86_64-redhat-linux/specs", R_OK) = -1 ENOENT (No such file or directory)
复制代码
目前看是没有,需要使用 gcc 析出一份默认的:
  1. > sudo bash -c 'gcc -dumpspecs > /usr/lib/gcc/x86_64-redhat-linux/4.8.5/specs'
复制代码
注意析出的路径就是上面加载路径中的第一条,内容如下:
查看代码
  1.  *asm:
  2. %{m32:--32}  %{m32|mx32:;:--64}  %{mx32:--x32}  %{!mno-sse2avx:%{mavx:-msse2avx}} %{msse2avx:%{!mavx:-msse2avx}}
  3. *asm_debug:
  4. %{!g0:%{gstabs*:--gstabs}%{!gstabs*:%{g*:--gdwarf2}}} %{fdebug-prefix-map=*:--debug-prefix-map %*}
  5. *asm_final:
  6. %{gsplit-dwarf:
  7.        objcopy --extract-dwo          %{c:%{o*:%*}%{!o*:%b%O}}%{!c:%U%O}          %{c:%{o*:%:replace-extension(%{o*:%*} .dwo)}%{!o*:%b.dwo}}%{!c:%b.dwo}
  8.        objcopy --strip-dwo          %{c:%{o*:%*}%{!o*:%b%O}}%{!c:%U%O}     }
  9. *asm_options:
  10. %{-target-help:%:print-asm-header()} %{v} %{w:-W} %{I*} %a %Y %{c:%W{o*}%{!o*:-o %w%b%O}}%{!c:-o %d%w%u%O}
  11. *invoke_as:
  12. %{!fwpa:   %{fcompare-debug=*|fdump-final-insns=*:%:compare-debug-dump-opt()}   %{!S:-o %|.s |
  13. as %(asm_options) %m.s %A }  }
  14. *cpp:
  15. %{posix:-D_POSIX_SOURCE} %{pthread:-D_REENTRANT}
  16. *cpp_options:
  17. %(cpp_unique_options) %1 %{m*} %{std*&ansi&trigraphs} %{W*&pedantic*} %{w} %{f*} %{g*:%{!g0:%{g*} %{!fno-working-directory:-fworking-directory}}} %{O*} %{undef} %{save-temps*:-fpch-preprocess}
  18. *cpp_debug_options:
  19. %{d*}
  20. *cpp_unique_options:
  21. %{!Q:-quiet} %{nostdinc*} %{C} %{CC} %{v} %{I*&F*} %{P} %I %{MD:-MD %{!o:%b.d}%{o*:%.d%*}} %{MMD:-MMD %{!o:%b.d}%{o*:%.d%*}} %{M} %{MM} %{MF*} %{MG} %{MP} %{MQ*} %{MT*} %{!E:%{!M:%{!MM:%{!MT:%{!MQ:%{MD|MMD:%{o*:-MQ %*}}}}}}} %{remap} %{g3|ggdb3|gstabs3|gcoff3|gxcoff3|gvms3:-dD} %{!iplugindir*:%{fplugin*:%:find-plugindir()}} %{H} %C %{D*&U*&A*} %{i*} %Z %i %{fmudflap:-D_MUDFLAP -include mf-runtime.h} %{fmudflapth:-D_MUDFLAP -D_MUDFLAPTH -include mf-runtime.h} %{E|M|MM:%W{o*}}
  22. *trad_capable_cpp:
  23. cc1 -E %{traditional|traditional-cpp:-traditional-cpp}
  24. *cc1:
  25. %{!mandroid|tno-android-cc:%(cc1_cpu) %{profile:-p};:%(cc1_cpu) %{profile:-p} %{!mglibc:%{!muclibc:%{!mbionic: -mbionic}}} %{!fno-pic:%{!fno-PIC:%{!fpic:%{!fPIC: -fPIC}}}}}
  26. *cc1_options:
  27. %{pg:%{fomit-frame-pointer:%e-pg and -fomit-frame-pointer are incompatible}} %{!iplugindir*:%{fplugin*:%:find-plugindir()}} %1 %{!Q:-quiet} %{!dumpbase:-dumpbase %B} %{d*} %{m*} %{aux-info*} %{fcompare-debug-second:%:compare-debug-auxbase-opt(%b)}  %{!fcompare-debug-second:%{c|S:%{o*:-auxbase-strip %*}%{!o*:-auxbase %b}}}%{!c:%{!S:-auxbase %b}}  %{g*} %{O*} %{W*&pedantic*} %{w} %{std*&ansi&trigraphs} %{v:-version} %{pg:-p} %{p} %{f*} %{undef} %{Qn:-fno-ident} %{Qy:} %{-help:--help} %{-target-help:--target-help} %{-version:--version} %{-help=*:--help=%*} %{!fsyntax-only:%{S:%W{o*}%{!o*:-o %b.s}}} %{fsyntax-only:-o %j} %{-param*} %{fmudflap|fmudflapth:-fno-builtin -fno-merge-constants} %{coverage:-fprofile-arcs -ftest-coverage}
  28. *cc1plus:
  29. *link_gcc_c_sequence:
  30. %{static:--start-group} %G %L %{static:--end-group}%{!static:%G}
  31. *link_ssp:
  32. %{fstack-protector:}
  33. *endfile:
  34. %{!mandroid|tno-android-ld:%{Ofast|ffast-math|funsafe-math-optimizations:crtfastmath.o%s}    %{mpc32:crtprec32.o%s}    %{mpc64:crtprec64.o%s}    %{mpc80:crtprec80.o%s} %{shared|pie:crtendS.o%s;:crtend.o%s} crtn.o%s;:%{Ofast|ffast-math|funsafe-math-optimizations:crtfastmath.o%s}    %{mpc32:crtprec32.o%s}    %{mpc64:crtprec64.o%s}    %{mpc80:crtprec80.o%s} %{shared: crtend_so%O%s;: crtend_android%O%s}}
  35. *link:
  36. %{!r:--build-id} --no-add-needed %{!static:--eh-frame-hdr} --hash-style=gnu %{!mandroid|tno-android-ld:%{m32|mx32:;:-m elf_x86_64}                    %{m32:-m elf_i386}                    %{mx32:-m elf32_x86_64}   %{shared:-shared}   %{!shared:     %{!static:       %{rdynamic:-export-dynamic}       %{m32:-dynamic-linker %{muclibc:/lib/ld-uClibc.so.0;:%{mbionic:/system/bin/linker;:/lib/ld-linux.so.2}}}       %{m32|mx32:;:-dynamic-linker %{muclibc:/lib/ld64-uClibc.so.0;:%{mbionic:/system/bin/linker64;:/lib64/ld-linux-x86-64.so.2}}}       %{mx32:-dynamic-linker %{muclibc:/lib/ldx32-uClibc.so.0;:%{mbionic:/system/bin/linkerx32;:/libx32/ld-linux-x32.so.2}}}}     %{static:-static}};:%{m32|mx32:;:-m elf_x86_64}                    %{m32:-m elf_i386}                    %{mx32:-m elf32_x86_64}   %{shared:-shared}   %{!shared:     %{!static:       %{rdynamic:-export-dynamic}       %{m32:-dynamic-linker %{muclibc:/lib/ld-uClibc.so.0;:%{mbionic:/system/bin/linker;:/lib/ld-linux.so.2}}}       %{m32|mx32:;:-dynamic-linker %{muclibc:/lib/ld64-uClibc.so.0;:%{mbionic:/system/bin/linker64;:/lib64/ld-linux-x86-64.so.2}}}       %{mx32:-dynamic-linker %{muclibc:/lib/ldx32-uClibc.so.0;:%{mbionic:/system/bin/linkerx32;:/libx32/ld-linux-x32.so.2}}}}     %{static:-static}} %{shared: -Bsymbolic}}
  37. *lib:
  38. %{!mandroid|tno-android-ld:%{pthread:-lpthread}    %{shared:-lc}    %{!shared:%{mieee-fp:-lieee} %{profile:-lc_p}%{!profile:-lc}};:%{pthread:-lpthread}    %{shared:-lc}    %{!shared:%{mieee-fp:-lieee} %{profile:-lc_p}%{!profile:-lc}} %{!static: -ldl}}
  39. *mfwrap:
  40. %{static: %{fmudflap|fmudflapth:  --wrap=malloc --wrap=free --wrap=calloc --wrap=realloc --wrap=mmap --wrap=mmap64 --wrap=munmap --wrap=alloca} %{fmudflapth: --wrap=pthread_create}} %{fmudflap|fmudflapth: --wrap=main}
  41. *mflib:
  42. %{fmudflap|fmudflapth: -export-dynamic}
  43. *link_gomp:
  44. *libgcc:
  45. %{static|static-libgcc:-lgcc -lgcc_eh}%{!static:%{!static-libgcc:%{!shared-libgcc:-lgcc --as-needed -lgcc_s --no-as-needed}%{shared-libgcc:-lgcc_s%{!shared: -lgcc}}}}
  46. *startfile:
  47. %{!mandroid|tno-android-ld:%{!shared: %{pg|p|profile:gcrt1.o%s;pie:Scrt1.o%s;:crt1.o%s}}    crti.o%s %{static:crtbeginT.o%s;shared|pie:crtbeginS.o%s;:crtbegin.o%s};:%{shared: crtbegin_so%O%s;:  %{static: crtbegin_static%O%s;: crtbegin_dynamic%O%s}}}
  48. *cross_compile:
  49. 0
  50. *version:
  51. 4.8.5
  52. *multilib:
  53. . !m64 !m32;64:../lib64 m64 !m32;32:../lib !m64 m32;
  54. *multilib_defaults:
  55. m64
  56. *multilib_extra:
  57. *multilib_matches:
  58. m64 m64;m32 m32;
  59. *multilib_exclusions:
  60. *multilib_options:
  61. m64/m32
  62. *multilib_reuse:
  63. *linker:
  64. collect2
  65. *linker_plugin_file:
  66. *lto_wrapper:
  67. *lto_gcc:
  68. *link_libgcc:
  69. %D
  70. *md_exec_prefix:
  71. *md_startfile_prefix:
  72. *md_startfile_prefix_1:
  73. *startfile_prefix_spec:
  74. *sysroot_spec:
  75. --sysroot=%R
  76. *sysroot_suffix_spec:
  77. *sysroot_hdrs_suffix_spec:
  78. *self_spec:
  79. *cc1_cpu:
  80. %{march=native:%>march=native %:local_cpu_detect(arch)   %{!mtune=*:%>mtune=native %:local_cpu_detect(tune)}} %{mtune=native:%>mtune=native %:local_cpu_detect(tune)}
  81. *link_command:
  82. %{!fsyntax-only:%{!c:%{!M:%{!MM:%{!E:%{!S:    %(linker) %{!fno-use-linker-plugin:%{flto|flto=*|fuse-linker-plugin:     -plugin %(linker_plugin_file)     -plugin-opt=%(lto_wrapper)     -plugin-opt=-fresolution=%u.res     %{!nostdlib:%{!nodefaultlibs:%:pass-through-libs(%(link_gcc_c_sequence))}}     }}%{flto|flto=*:%<fcompare-debug*}     %{flto} %{flto=*} %l %{pie:-pie} %{fuse-ld=*:-fuse-ld=%*}    %X %{o*} %{e*} %{N} %{n} %{r}    %{s} %{t} %{u*} %{z} %{Z} %{!nostdlib:%{!nostartfiles:%S}}    %{static:} %{L*} %(mfwrap) %(link_libgcc) %{!nostdlib:%{!nodefaultlibs:%{fsanitize=address:%{!shared:libasan_preinit%O%s} %{static-libasan:%{!shared:-Bstatic --whole-archive -lasan --no-whole-archive -Bdynamic}}%{!static-libasan:-lasan}}     %{fsanitize=thread:%{static-libtsan:%{!shared:-Bstatic --whole-archive -ltsan --no-whole-archive -Bdynamic}}%{!static-libtsan:-ltsan}}}} %o    %{fopenmp|ftree-parallelize-loops=*:%:include(libgomp.spec)%(link_gomp)}    %{fgnu-tm:%:include(libitm.spec)%(link_itm)}    %(mflib)  %{fsplit-stack: --wrap=pthread_create}    %{fprofile-arcs|fprofile-generate*|coverage:-lgcov} %{!nostdlib:%{!nodefaultlibs:%{fsanitize=address: %{static-libasan:-ldl -lpthread}    %{static:%ecannot specify -static with -fsanitize=address}    %{fsanitize=thread:%e-fsanitize=address is incompatible with -fsanitize=thread}}    %{fsanitize=thread: %{static-libtsan:-ldl -lpthread}    %{!pie:%{!shared:%e-fsanitize=thread linking must be done with -pie or -shared}}}}}     %{!nostdlib:%{!nodefaultlibs:%(link_ssp) %(link_gcc_c_sequence)}}    %{!nostdlib:%{!nostartfiles:%E}} %{T*} }}}}}}
复制代码
再次运行 gcc,确认已加载修改后的 spec 文件:
  1. > cat /usr/lib/gcc/x86_64-redhat-linux/4.8.5/specs.c99 | grep c99
  2. %{pg:%{fomit-frame-pointer:%e-pg and -fomit-frame-pointer are incompatible}} %{!iplugindir*:%{fplugin*:%:find-plugindir()}} %1 %{!Q:-quiet} %{!dumpbase:-dumpbase %B} %{d*} %{m*} %{aux-info*} %{fcompare-debug-second:%:compare-debug-auxbase-opt(%b)}  %{!fcompare-debug-second:%{c|S:%{o*:-auxbase-strip %*}%{!o*:-auxbase %b}}}%{!c:%{!S:-auxbase %b}}  %{g*} %{O*} %{W*&pedantic*} %{w} -std=c99 %{std*&ansi&trigraphs} %{v:-version} %{pg:-p} %{p} %{f*} %{undef} %{Qn:-fno-ident} %{Qy:} %{-help:--help} %{-target-help:--target-help} %{-version:--version} %{-help=*:--help=%*} %{!fsyntax-only:%{S:%W{o*}%{!o*:-o %b.s}}} %{fsyntax-only:-o %j} %{-param*} %{fmudflap|fmudflapth:-fno-builtin -fno-merge-constants} %{coverage:-fprofile-arcs -ftest-coverage}
复制代码
第一行的输出符合预期,整个过程可参考附录 4。
如果不进行这个设置,后面在编译 lsp-server 中的 lsp-kind.nvim & nvim-lspconfig 模块时会失败:
1.png

2.png


glibc

系统提供的 2.17 不行,clangd 需要至少 2.18,否则 neovim 中跳转相关的键 (gd/gD) 会失效,而 yum 上没有大于 2.17 版本的软件可用,需要手动更新下:
  1. > gcc -v
  2. Reading specs from /usr/lib/gcc/x86_64-redhat-linux/4.8.5/specs
  3. COLLECT_GCC=gcc
  4. COLLECT_LTO_WRAPPER=/usr/libexec/gcc/x86_64-redhat-linux/4.8.5/lto-wrapper
  5. Target: x86_64-redhat-linux
  6. Configured with: ../configure --prefix=/usr --mandir=/usr/share/man --infodir=/usr/share/info --with-bugurl=http://bugzilla.redhat.com/bugzilla --enable-bootstrap --enable-shared --enable-threads=posix --enable-checking=release --with-system-zlib --enable-__cxa_atexit --disable-libunwind-exceptions --enable-gnu-unique-object --enable-linker-build-id --with-linker-hash-style=gnu --enable-languages=c,c++,objc,obj-c++,java,fortran,ada,go,lto --enable-plugin --enable-initfini-array --disable-libgcj --with-isl=/builddir/build/BUILD/gcc-4.8.5-20150702/obj-x86_64-redhat-linux/isl-install --with-cloog=/builddir/build/BUILD/gcc-4.8.5-20150702/obj-x86_64-redhat-linux/cloog-install --enable-gnu-indirect-function --with-tune=generic --with-arch_32=x86-64 --build=x86_64-redhat-linux
  7. Thread model: posix
  8. gcc version 4.8.5 20150623 (Red Hat 4.8.5-44) (GCC)
复制代码
具体升级过程可参考附录 2。
make

系统提供的 3.82 GNU Make 基本够用。
openssl

系统提供的 1.0.2k 基本够用。
git

系统提供的 1.8 版本不行,需要升级到 2.38,否则不能识别 rebase=false 参数,导致插件更新时拉取代码库失败:
3.png

当时直接使用 yum install git 升级的版本还是比较低,所以我是手动安装的,但也取了个巧,直接安装了个 rpm 来更新 CentOS7 的软件源:
  1. # 通过网盘链接下载 rpm 包
  2. # 链接: https://pan.baidu.com/s/1QAyqa04iZ45q1-HqeYH80Q?pwd=1234 提取码: 1234
  3. > ls -lh *.rpm
  4. -rw-r--r-- 1 yunhai01 DOORGOD 3.6M May 17 16:28 glibc-2.18-11.fc20.x86_64.rpm
  5. -rw-r--r-- 1 yunhai01 DOORGOD  12M May 17 16:28 glibc-common-2.18-11.fc20.x86_64.rpm
  6. -rw-r--r-- 1 yunhai01 DOORGOD 1.1M May 17 16:28 glibc-devel-2.18-11.fc20.x86_64.rpm
  7. -rw-r--r-- 1 yunhai01 DOORGOD 648K May 17 16:28 glibc-headers-2.18-11.fc20.x86_64.rpm
  8. > sudo rpm -Uvh --nodeps --force glibc-*.rpm
  9. > ldd --version
  10. ldd (GNU libc) 2.18
  11. Copyright (C) 2013 Free Software Foundation, Inc.
  12. This is free software; see the source for copying conditions.  There is NO
  13. warranty; not even for MERCHANTABILITY or FITNESS FOR A PARTICULAR PURPOSE.
  14. Written by Roland McGrath and Ulrich Drepper.
复制代码
从而找到更新版本的 git,省了不少事。后来这个源还更新了,现在安装的话是 2.43 版本。
另外最好更新 /etc/hosts 文件以便加快对 github.com 的访问速度:
  1. > sudo yum install https://packages.endpointdev.com/rhel/7/os/x86_64/endpoint-repo.x86_64.rpm
  2. > sudo yum install git
  3. > git --version
  4. git version 2.38.1
复制代码
这里的 ip 都是通过反查相关域名得到的,可能会有所不同,详情参考附录 3。
wget

系统提供的 1.14 版本不行,在拉取部分 lsp-server 时会出错 (cpp/lua),需要升级到 1.21.3:
  1. > cat /etc/hosts
  2. 127.0.0.1   localhost localhost.localdomain localhost4 localhost4.localdomain4
  3. ::1         localhost localhost.localdomain localhost6 localhost6.localdomain6
  4. 140.82.114.3 github.com
  5. 140.82.114.10 nodeload.github.com
  6. 140.82.114.6 api.github.com
  7. 140.82.114.10 codeload.github.com
复制代码
目前的 wget-lastest 指向的最新版本是 1.24.5。
python3

系统提供的 3.6.8 版本勉强够用,clang-format 编译安装要求 python 至少为 3.8 版本,可以选择安装 Python 3.8.1:
  1. > curl -o wget-latest.tar.gz http://mirrors.ustc.edu.cn/gnu/wget/wget-latest.tar.gz
  2. > tar xvf wget-latest.tar.gz
  3. > cd wget-1.21.3
  4. > ./configure --with-ssl=openssl
  5. > make -j8
  6. > sudo make install
  7. > wget --version
  8. GNU Wget 1.21.3 built on linux-gnu.
  9. -cares +digest -gpgme +https +ipv6 -iri +large-file -metalink +nls
  10. +ntlm +opie -psl +ssl/openssl
  11. Wgetrc:
  12.     /usr/local/etc/wgetrc (system)
  13. Locale:
  14.     /usr/local/share/locale
  15. Compile:
  16.     gcc -std=gnu11 -DHAVE_CONFIG_H
  17.     -DSYSTEM_WGETRC="/usr/local/etc/wgetrc"
  18.     -DLOCALEDIR="/usr/local/share/locale" -I. -I../lib -I../lib
  19.     -DHAVE_LIBSSL -DNDEBUG -g -O2
  20. Link:
  21.     gcc -std=gnu11 -DHAVE_LIBSSL -DNDEBUG -g -O2 -lpcre -lssl -lcrypto
  22.     -lz ../lib/libgnu.a
  23. Copyright (C) 2015 Free Software Foundation, Inc.
  24. License GPLv3+: GNU GPL version 3 or later
  25. <http://www.gnu.org/licenses/gpl.html>.
  26. This is free software: you are free to change and redistribute it.
  27. There is NO WARRANTY, to the extent permitted by law.
  28. Originally written by Hrvoje Niksic <hniksic@xemacs.org>.
  29. Please send bug reports and questions to <bug-wget@gnu.org>.
复制代码
不过可以通过直接下载 clang-format 来忽略这步,所以这里的 python3 没有升级,具体操作步骤在安装 clang-format 时介绍。
cargo

rust 的包管理器,系统未提供,需要单独安装:
  1. > sudo yum install libffi-devel
  2. > wget https://www.python.org/ftp/python/3.8.1/Python-3.8.1.tgz
  3. > tar -xvf Python-3.8.1.tgz
  4. > cd Python-3.8.1
  5. > ./configure --prefix=/usr/local/python3
  6. > make -j8
  7. > sudo make altinstall
  8. > sudo ln -sf /usr/local/python3/bin/python3.8 /usr/bin/python3
  9. > sudo ln -sf /usr/local/python3/bin/pip3.8 /usr/bin/pip3
复制代码
用于后续安装 fd,它是一款 find 的替代者,可以实现更高效的文件查找,目前 yum 上最新的版本是 1.72.1。
go

go 语言编译器,系统未提供,需要单独安装:
  1. > sudo yum install cargo
  2. > cargo --version
  3. cargo 1.65.0
复制代码
用来后续编译安装 efm-langserver,它是一款代码审查工具。目前 yum 源最新 go 版本是 1.20.12。为避免后续安装过程中出现网络访问错误的问题,可提前设置以下代理:
  1. > sudo yum install go
  2. > go version
  3. go version go1.17.12 linux/amd64
复制代码
sqlite3

本地数据库,系统未提供,需要单独安装:
  1. > go env -w GO111MODULE=on
  2. > go env -w GOPROXY=https://goproxy.io,direct
  3. > go env -w GOPRIVATE=*.corp.example.com
复制代码
用于后续安装 scheme ,它是一款语法高亮插件,使用 sqlite3 存储信息。
升级后


  • gcc:4.8.5
  • glibc:2.18
  • make:GNU make 3.82
  • openssl:1.0.2k
  • git:2.43
  • wget:1.24.5
  • python: 3.6.8
  • cargo:1.72.1
  • go:1.20.12
  • sqlite3:3.7.17
依赖软件安装

rg

全名 ripgrep,是 grep 替代者,功能更强大,不能直接使用 yum 安装,通过添加 yum 源的方式来曲线安装:
  1. > sudo yum install sqlite sqlite-devel
  2. > sqlite3 --version
  3. 3.7.17 2013-05-20 00:56:22 118a3b35693b134d56ebd780123b7fd6f1497668
复制代码
源是固定的,版本目前仍保持 13.0.0。
fd

全名 fd-find,用来替代 find,功能更强大,有之前安装 cargo 的基础,直接安装:
  1. > sudo yum-config-manager --add-repo=https://copr.fedorainfracloud.org/coprs/carlwgeorge/ripgrep/repo/epel-7/carlwgeorge-ripgrep-epel-7.repo
  2. > sudo yum install ripgrep
  3. > rg --version
  4. ripgrep 13.0.0
  5. -SIMD -AVX (compiled)
  6. +SIMD +AVX (runtime)
复制代码
基于最新的 cargo 1.72.1 安装会报错:
  1. > cargo install fd-find
  2. > sudo cp ~/.cargo/bin/fd /usr/local/bin/
  3. > fd --version
  4. fd 8.5.3
复制代码
看起来需要升级 rustc (1.74 > 1.72.1),不过看到要安装的 fd-find 版本为 10.1.0,好像受到了启发,直接指定 fd-find 的版本为 8.5.3 重试:
  1. > cargo install fd-find
  2.     Updating crates.io index
  3.   Downloaded fd-find v10.1.0
  4. ...
  5. warning: spurious network error (3 tries remaining): [7] Couldn't connect to server (Failed to connect to 2a04:4e42:8c::649: Network is unreachable)
  6.   Downloaded jemalloc-sys v0.5.4+5.3.0-patched
  7.   Downloaded 64 crates (8.2 MB) in 3m 10s (largest was `linux-raw-sys` at 1.8 MB)
  8. error: failed to compile `fd-find v10.1.0`, intermediate artifacts can be found at `/tmp/cargo-installBfI2hZ`.
  9. To reuse those artifacts with a future compilation, set the environment variable `CARGO_TARGET_DIR` to that path.
  10. Caused by:
  11.   package `clap_complete v4.5.2` cannot be built because it requires rustc 1.74 or newer, while the currently active rustc version is 1.72.1
  12.   Try re-running cargo install with `--locked`
复制代码
仍然失败,叔可忍婶不可忍,直接按提示加 --locked 选项:
查看代码
  1. > cargo install fd-find --version 8.5.3
  2.   Downloaded fd-find v8.5.3
  3.   Downloaded 1 crate (114.1 KB) in 9.31s
  4.     Updating crates.io index
  5.   Installing fd-find v8.5.3
  6.     Updating crates.io index
  7. ...
  8.   Downloaded 22 crates (2.2 MB) in 1m 07s (largest was `linux-raw-sys` at 1013.8 KB)
  9. error: failed to compile `fd-find v8.5.3`, intermediate artifacts can be found at `/tmp/cargo-installmg1If6`.
  10. To reuse those artifacts with a future compilation, set the environment variable `CARGO_TARGET_DIR` to that path.
  11. Caused by:
  12.   package `clap_complete v4.5.2` cannot be built because it requires rustc 1.74 or newer, while the currently active rustc version is 1.72.1
  13.   Try re-running cargo install with `--locked`
复制代码
这回成功了。尝试为之前安装失败的 10.1.0 版本增加 --locked 选项:
  1.  > cargo install fd-find --version 8.5.3 --locked
  2.     Updating crates.io index
  3.   Installing fd-find v8.5.3
  4.     Updating crates.io index
  5. warning: spurious network error (3 tries remaining): [7] Couldn't connect to server (Failed to connect to 2600:9000:20e4:fe00:1f:a9f5:69c0:93a1: Network is unreachable)
  6. warning: spurious network error (3 tries remaining): [28] Timeout was reached (Operation timed out after 30000 milliseconds with 0 out of 0 bytes received)
  7. warning: spurious network error (3 tries remaining): [28] Timeout was reached (Operation too slow. Less than 10 bytes/sec transferred the last 30 seconds)
  8. warning: spurious network error (3 tries remaining): [28] Timeout was reached (Operation too slow. Less than 10 bytes/sec transferred the last 30 seconds)
  9. warning: spurious network error (3 tries remaining): [28] Timeout was reached (Operation too slow. Less than 10 bytes/sec transferred the last 30 seconds)
  10. warning: spurious network error (3 tries remaining): [28] Timeout was reached (Operation too slow. Less than 10 bytes/sec transferred the last 30 seconds)
  11. warning: package `crossbeam-channel v0.5.6` in Cargo.lock is yanked in registry `crates-io`, consider running without --locked
  12.     Updating crates.io index
  13. warning: spurious network error (3 tries remaining): [28] Timeout was reached (Operation timed out after 30000 milliseconds with 0 out of 0 bytes received)
  14.   Downloaded ctrlc v3.2.3
  15.   Downloaded termcolor v1.1.3
  16.   Downloaded crossbeam-utils v0.8.12
  17.   Downloaded time v0.1.44
  18.   Downloaded clap_complete v4.0.5
  19.   Downloaded clap_derive v4.0.21
  20.   Downloaded num-traits v0.2.15
  21.   Downloaded thread_local v1.1.4
  22.   Downloaded proc-macro2 v1.0.47
  23.   Downloaded memchr v2.5.0
  24.   Downloaded jemallocator v0.5.0
  25.   Downloaded iana-time-zone v0.1.51
  26.   Downloaded os_str_bytes v6.3.0
  27.   Downloaded unicode-ident v1.0.5
  28.   Downloaded globset v0.4.9
  29.   Downloaded heck v0.4.0
  30.   Downloaded clap v4.0.22
  31.   Downloaded num-integer v0.1.45
  32.   Downloaded proc-macro-error v1.0.4
  33.   Downloaded quote v1.0.21
  34.   Downloaded fs_extra v1.2.0
  35.   Downloaded anyhow v1.0.66
  36.   Downloaded fnv v1.0.7
  37.   Downloaded nix v0.24.2
  38.   Downloaded terminal_size v0.2.1
  39.   Downloaded clap_lex v0.3.0
  40.   Downloaded ignore v0.4.18
  41.   Downloaded proc-macro-error-attr v1.0.4
  42.   Downloaded io-lifetimes v0.7.4
  43.   Downloaded log v0.4.17
  44.   Downloaded regex v1.6.0
  45.   Downloaded cc v1.0.73
  46.   Downloaded once_cell v1.15.0
  47.   Downloaded num_cpus v1.13.1
  48.   Downloaded syn v1.0.103
  49.   Downloaded rustix v0.35.12
  50.   Downloaded nix v0.25.0
  51.   Downloaded autocfg v1.1.0
  52.   Downloaded crossbeam-channel v0.5.6
  53.   Downloaded regex-syntax v0.6.27
  54.   Downloaded bstr v0.2.17
  55.   Downloaded chrono v0.4.22
  56.   Downloaded linux-raw-sys v0.0.46
  57. warning: spurious network error (3 tries remaining): [7] Couldn't connect to server (Failed to connect to 2a04:4e42:8c::649: Network is unreachable)
  58.   Downloaded walkdir v2.3.2
  59.   Downloaded jemalloc-sys v0.5.2+5.3.0-patched
  60.   Downloaded aho-corasick v0.7.19
  61. warning: spurious network error (3 tries remaining): [28] Timeout was reached (download of `libc v0.2.136` failed to transfer more than 10 bytes in 30s)
  62.   Downloaded libc v0.2.136
  63.   Downloaded 47 crates (5.7 MB) in 3m 17s
  64.    Compiling libc v0.2.136
  65.    Compiling cfg-if v1.0.0
  66.    Compiling version_check v0.9.4
  67.    Compiling proc-macro2 v1.0.47
  68.    Compiling unicode-ident v1.0.5
  69.    Compiling bitflags v1.3.2
  70.    Compiling quote v1.0.21
  71.    Compiling autocfg v1.1.0
  72.    Compiling memchr v2.5.0
  73.    Compiling proc-macro-error-attr v1.0.4
  74.    Compiling io-lifetimes v0.7.4
  75.    Compiling syn v1.0.103
  76.    Compiling proc-macro-error v1.0.4
  77.    Compiling log v0.4.17
  78.    Compiling rustix v0.35.12
  79.    Compiling num-traits v0.2.15
  80.    Compiling crossbeam-utils v0.8.12
  81.    Compiling cc v1.0.73
  82.    Compiling fs_extra v1.2.0
  83.    Compiling once_cell v1.15.0
  84.    Compiling linux-raw-sys v0.0.46
  85.    Compiling jemalloc-sys v0.5.2+5.3.0-patched
  86.    Compiling aho-corasick v0.7.19
  87.    Compiling num-integer v0.1.45
  88.    Compiling os_str_bytes v6.3.0
  89.    Compiling regex-syntax v0.6.27
  90.    Compiling heck v0.4.0
  91.    Compiling clap_derive v4.0.21
  92.    Compiling regex v1.6.0
  93.    Compiling clap_lex v0.3.0
  94.    Compiling terminal_size v0.2.1
  95.    Compiling bstr v0.2.17
  96.    Compiling atty v0.2.14
  97.    Compiling lazy_static v1.4.0
  98.    Compiling strsim v0.10.0
  99.    Compiling same-file v1.0.6
  100.    Compiling fnv v1.0.7
  101.    Compiling termcolor v1.1.3
  102.    Compiling anyhow v1.0.66
  103.    Compiling clap v4.0.22
  104.    Compiling globset v0.4.9
  105.    Compiling walkdir v2.3.2
  106.    Compiling thread_local v1.1.4
  107.    Compiling nix v0.25.0
  108.    Compiling nix v0.24.2
  109.    Compiling dirs-sys-next v0.1.2
  110.    Compiling time v0.1.44
  111.    Compiling fd-find v8.5.3
  112.    Compiling ansi_term v0.12.1
  113.    Compiling iana-time-zone v0.1.51
  114.    Compiling chrono v0.4.22
  115.    Compiling lscolors v0.12.0
  116.    Compiling dirs-next v2.0.0
  117.    Compiling argmax v0.3.1
  118.    Compiling ctrlc v3.2.3
  119.    Compiling ignore v0.4.18
  120.    Compiling clap_complete v4.0.5
  121.    Compiling jemallocator v0.5.0
  122.    Compiling crossbeam-channel v0.5.6
  123.    Compiling users v0.11.0
  124.    Compiling num_cpus v1.13.1
  125.    Compiling humantime v2.1.0
  126.    Compiling normpath v0.3.2
  127.     Finished release [optimized] target(s) in 10m 44s
  128. warning: the following packages contain code that will be rejected by a future version of Rust: fs_extra v1.2.0
  129. note: to see what the problems were, use the option `--future-incompat-report`, or run `cargo report future-incompatibilities --id 1`
  130.   Installing /home/users/yunhai01/.cargo/bin/fd
  131.    Installed package `fd-find v8.5.3` (executable `fd`)
  132. warning: be sure to add `/home/users/yunhai01/.cargo/bin` to your PATH to be able to run the installed binaries
复制代码
仍然不行,看来回退 8.5.3 是唯一的解决办法。之前还探索过将 cargo 版本降为 1.65.0:
  1. > cargo install fd-find --locked
  2.     Updating crates.io index
  3.   Installing fd-find v10.1.0
  4.     Updating crates.io index
  5. warning: package `libc v0.2.154` in Cargo.lock is yanked in registry `crates-io`, consider running without --locked
  6.     Updating crates.io index
  7.   Downloaded proc-macro2 v1.0.81
  8.   Downloaded anyhow v1.0.82
  9.   Downloaded serde v1.0.200
  10.   Downloaded errno v0.3.8
  11.   Downloaded cc v1.0.96
  12.   Downloaded syn v2.0.60
  13.   Downloaded libc v0.2.154
  14.   Downloaded linux-raw-sys v0.4.13
  15.   Downloaded 8 crates (2.8 MB) in 1m 27s (largest was `linux-raw-sys` at 1.5 MB)
  16. error: failed to compile `fd-find v10.1.0`, intermediate artifacts can be found at `/tmp/cargo-installVoh51U`.
  17. To reuse those artifacts with a future compilation, set the environment variable `CARGO_TARGET_DIR` to that path.
  18. Caused by:
  19.   package `clap_builder v4.5.2` cannot be built because it requires rustc 1.74 or newer, while the currently active rustc version is 1.72.1
复制代码
未能成功。在网上也没搜到 1.65.0 的 cargo rpm 包,只能作罢。不清楚为何 1.72.1 的 cargo 要求 1.74 的 rustc,严重怀疑这是一个 bug。
书归正题,在安装完 fd 8.5.3 后需要按提示将 fd 移到 /usr/loca/bin:
  1. > sudo yum remove cargo
  2. > sudo yum install cargo-1.65.0-1.el7.x86_64
  3. Loaded plugins: fastestmirror, langpacks, versionlock
  4. Loading mirror speeds from cached hostfile
  5. Excluding 1 update due to versionlock (use "yum versionlock status" to show it)
  6. No package cargo-1.65.0-1.el7.x86_64 available.
  7. Error: Nothing to do
复制代码
否则 neovim 找不到。
tree-sitter

是一个解析器生成工具和增量解析库,在 nvim 中主要用作 latex 语言解析器、以及 rainbow-delimiters.nvim 和 nvim-treesitter.nvim 插件的底层支持。rainbow-delimiters 主要用于多种语言的语法高亮,特别是多括号的展示;nvim-treesitter 主要用于高效代码导航与编辑,是 IDE 不可或缺的底层组件。
可以使用 cargo 安装:
  1. > sudo cp /home/users/yunhai01/.cargo/bin/fd /usr/local/bin/
  2. > fd --version
  3. fd 8.5.3
复制代码
会遇到和安装 fd 类似的问题:
查看代码
  1.  > sudo cp /home/users/yunhai01/.cargo/bin/fd /usr/local/bin/
  2. > fd --version
  3. fd 8.5.3    Updating crates.io index  Installing tree-sitter-cli v0.22.6    Updating crates.io indexwarning: spurious network error (3 tries remaining): [28] Timeout was reached (Operation timed out after 30001 milliseconds with 0 out of 0 bytes received)warning: spurious network error (3 tries remaining): [28] Timeout was reached (Operation timed out after 30000 milliseconds with 0 out of 0 bytes received)warning: spurious network error (3 tries remaining): [28] Timeout was reached (Operation too slow. Less than 10 bytes/sec transferred the last 30 seconds)warning: spurious network error (3 tries remaining): [28] Timeout was reached (Operation too slow. Less than 10 bytes/sec transferred the last 30 seconds)warning: spurious network error (3 tries remaining): [28] Timeout was reached (Operation timed out after 30001 milliseconds with 0 out of 0 bytes received)warning: spurious network error (3 tries remaining): [28] Timeout was reached (Operation too slow. Less than 10 bytes/sec transferred the last 30 seconds)warning: spurious network error (3 tries remaining): [28] Timeout was reached (Operation too slow. Less than 10 bytes/sec transferred the last 30 seconds)  Downloaded httpdate v1.0.3  Downloaded equivalent v1.0.1  Downloaded tiny_http v0.12.0  Downloaded anstyle-query v1.1.0  Downloaded ascii v1.1.0  Downloaded dirs-sys v0.4.1  Downloaded serde_derive v1.0.203  Downloaded tempfile v3.10.1  Downloaded clap_builder v4.5.6  Downloaded webbrowser v1.0.1  Downloaded tree-sitter-config v0.22.6  Downloaded tree-sitter-tags v0.22.6  Downloaded proc-macro2 v1.0.85  Downloaded percent-encoding v2.3.1  Downloaded unicode-normalization v0.1.23  Downloaded semver v1.0.23  Downloaded libloading v0.8.3  Downloaded filetime v0.2.23  Downloaded idna v0.5.0  Downloaded ahash v0.8.11  Downloaded itoa v1.0.11  Downloaded form_urlencoded v1.2.1  Downloaded zerocopy v0.7.34  Downloaded wasmparser v0.206.0  Downloaded option-ext v0.2.0  Downloaded dirs v5.0.1  Downloaded serde_json v1.0.117  Downloaded chunked_transfer v1.5.0  Downloaded ryu v1.0.18  Downloaded tree-sitter v0.22.6warning: spurious network error (3 tries remaining): [35] SSL connect error (TCP connection reset by peer)  Downloaded thiserror-impl v1.0.61  Downloaded clap_lex v0.7.1  Downloaded serde v1.0.203  Downloaded unicode-bidi v0.3.15  Downloaded glob v0.3.1  Downloaded tree-sitter-loader v0.22.6  Downloaded indexmap v2.2.6  Downloaded fastrand v2.1.0  Downloaded url v2.5.0  Downloaded indoc v2.0.5  Downloaded tinyvec_macros v0.1.1  Downloaded rustc-hash v1.1.0  Downloaded clap v4.5.6  Downloaded html-escape v0.2.13  Downloaded clap_derive v4.5.5  Downloaded tree-sitter-highlight v0.22.6  Downloaded fs4 v0.8.3warning: spurious network error (3 tries remaining): [28] Timeout was reached (download of `difference v2.0.0` failed to transfer more than 10 bytes in 30s)  Downloaded difference v2.0.0warning: spurious network error (3 tries remaining): [7] Couldn't connect to server (Failed to connect to 2a04:4e42:1a::649: Network is unreachable)  Downloaded utf8-width v0.1.7warning: spurious network error (3 tries remaining): [28] Timeout was reached (download of `hashbrown v0.14.5` failed to transfer more than 10 bytes in 30s)  Downloaded hashbrown v0.14.5warning: spurious network error (3 tries remaining): [28] Timeout was reached (download of `smallbitvec v2.5.3` failed to transfer more than 10 bytes in 30s)  Downloaded smallbitvec v2.5.3warning: spurious network error (3 tries remaining): [28] Timeout was reached (download of `thiserror v1.0.61` failed to transfer more than 10 bytes in 30s)  Downloaded thiserror v1.0.61warning: spurious network error (3 tries remaining): [28] Timeout was reached (download of `tinyvec v1.6.0` failed to transfer more than 10 bytes in 30s)  Downloaded tinyvec v1.6.0  Downloaded 53 crates (2.7 MB) in 4m 35serror: failed to compile `tree-sitter-cli v0.22.6`, intermediate artifacts can be found at `/tmp/cargo-installFBNfkt`.To reuse those artifacts with a future compilation, set the environment variable `CARGO_TARGET_DIR` to that path.Caused by:  package `tree-sitter-highlight v0.22.6` cannot be built because it requires rustc 1.74.1 or newer, while the currently active rustc version is 1.72.1  Try re-running cargo install with `--locked`
复制代码
增加 --locked 选项应该可以解决问题,使用 cargo 1.72.1 目前安装的版本为 0.22.6,这个版本运行依赖较高的 glibc,所以放弃。
通过官方提示的 npm 方式安装的结果也差不多:
  1.  > cargo install tree-sitter-cli
  2.     Updating crates.io index
  3.   Installing tree-sitter-cli v0.22.6
  4.     Updating crates.io index
  5. warning: spurious network error (3 tries remaining): [28] Timeout was reached (Operation timed out after 30001 milliseconds with 0 out of 0 bytes received)
  6. warning: spurious network error (3 tries remaining): [28] Timeout was reached (Operation timed out after 30000 milliseconds with 0 out of 0 bytes received)
  7. warning: spurious network error (3 tries remaining): [28] Timeout was reached (Operation too slow. Less than 10 bytes/sec transferred the last 30 seconds)
  8. warning: spurious network error (3 tries remaining): [28] Timeout was reached (Operation too slow. Less than 10 bytes/sec transferred the last 30 seconds)
  9. warning: spurious network error (3 tries remaining): [28] Timeout was reached (Operation timed out after 30001 milliseconds with 0 out of 0 bytes received)
  10. warning: spurious network error (3 tries remaining): [28] Timeout was reached (Operation too slow. Less than 10 bytes/sec transferred the last 30 seconds)
  11. warning: spurious network error (3 tries remaining): [28] Timeout was reached (Operation too slow. Less than 10 bytes/sec transferred the last 30 seconds)
  12.   Downloaded httpdate v1.0.3
  13.   Downloaded equivalent v1.0.1
  14.   Downloaded tiny_http v0.12.0
  15.   Downloaded anstyle-query v1.1.0
  16.   Downloaded ascii v1.1.0
  17.   Downloaded dirs-sys v0.4.1
  18.   Downloaded serde_derive v1.0.203
  19.   Downloaded tempfile v3.10.1
  20.   Downloaded clap_builder v4.5.6
  21.   Downloaded webbrowser v1.0.1
  22.   Downloaded tree-sitter-config v0.22.6
  23.   Downloaded tree-sitter-tags v0.22.6
  24.   Downloaded proc-macro2 v1.0.85
  25.   Downloaded percent-encoding v2.3.1
  26.   Downloaded unicode-normalization v0.1.23
  27.   Downloaded semver v1.0.23
  28.   Downloaded libloading v0.8.3
  29.   Downloaded filetime v0.2.23
  30.   Downloaded idna v0.5.0
  31.   Downloaded ahash v0.8.11
  32.   Downloaded itoa v1.0.11
  33.   Downloaded form_urlencoded v1.2.1
  34.   Downloaded zerocopy v0.7.34
  35.   Downloaded wasmparser v0.206.0
  36.   Downloaded option-ext v0.2.0
  37.   Downloaded dirs v5.0.1
  38.   Downloaded serde_json v1.0.117
  39.   Downloaded chunked_transfer v1.5.0
  40.   Downloaded ryu v1.0.18
  41.   Downloaded tree-sitter v0.22.6
  42. warning: spurious network error (3 tries remaining): [35] SSL connect error (TCP connection reset by peer)
  43.   Downloaded thiserror-impl v1.0.61
  44.   Downloaded clap_lex v0.7.1
  45.   Downloaded serde v1.0.203
  46.   Downloaded unicode-bidi v0.3.15
  47.   Downloaded glob v0.3.1
  48.   Downloaded tree-sitter-loader v0.22.6
  49.   Downloaded indexmap v2.2.6
  50.   Downloaded fastrand v2.1.0
  51.   Downloaded url v2.5.0
  52.   Downloaded indoc v2.0.5
  53.   Downloaded tinyvec_macros v0.1.1
  54.   Downloaded rustc-hash v1.1.0
  55.   Downloaded clap v4.5.6
  56.   Downloaded html-escape v0.2.13
  57.   Downloaded clap_derive v4.5.5
  58.   Downloaded tree-sitter-highlight v0.22.6
  59.   Downloaded fs4 v0.8.3
  60. warning: spurious network error (3 tries remaining): [28] Timeout was reached (download of `difference v2.0.0` failed to transfer more than 10 bytes in 30s)
  61.   Downloaded difference v2.0.0
  62. warning: spurious network error (3 tries remaining): [7] Couldn't connect to server (Failed to connect to 2a04:4e42:1a::649: Network is unreachable)
  63.   Downloaded utf8-width v0.1.7
  64. warning: spurious network error (3 tries remaining): [28] Timeout was reached (download of `hashbrown v0.14.5` failed to transfer more than 10 bytes in 30s)
  65.   Downloaded hashbrown v0.14.5
  66. warning: spurious network error (3 tries remaining): [28] Timeout was reached (download of `smallbitvec v2.5.3` failed to transfer more than 10 bytes in 30s)
  67.   Downloaded smallbitvec v2.5.3
  68. warning: spurious network error (3 tries remaining): [28] Timeout was reached (download of `thiserror v1.0.61` failed to transfer more than 10 bytes in 30s)
  69.   Downloaded thiserror v1.0.61
  70. warning: spurious network error (3 tries remaining): [28] Timeout was reached (download of `tinyvec v1.6.0` failed to transfer more than 10 bytes in 30s)
  71.   Downloaded tinyvec v1.6.0
  72.   Downloaded 53 crates (2.7 MB) in 4m 35s
  73. error: failed to compile `tree-sitter-cli v0.22.6`, intermediate artifacts can be found at `/tmp/cargo-installFBNfkt`.
  74. To reuse those artifacts with a future compilation, set the environment variable `CARGO_TARGET_DIR` to that path.
  75. Caused by:
  76.   package `tree-sitter-highlight v0.22.6` cannot be built because it requires rustc 1.74.1 or newer, while the currently active rustc version is 1.72.1
  77.   Try re-running cargo install with `--locked`
复制代码
最早之前安装的 0.20.7 版本是 ok 的,想通过这种方式安装的朋友,可以指定版本试一下。注意这两种方式安装后的文件分别位于 ~/.cargo/bin 和 ./node_modules/tree-sitter-cli 下,需要手动复制到 /usr/local/bin 以便生效。
现在介绍第三种安装方式,不依赖 cargo、npm 等包管理器,直接定位到 tree-sitter 官方下载页面,选择 0.20.4 版本,对于我的 CentOS7 x64 版本,选择 tree-sitter-linux-x64.gz 下载即可:
  1. > npm install tree-sitter-cli
  2. added 1 package in 10m
  3. > ls -lh node_modules/tree-sitter-cli/
  4. total 25M
  5. -rwxr-xr-x 1 yunhai01 DOORGOD  303 Jun  7 12:13 cli.js
  6. -rw-r--r-- 1 yunhai01 DOORGOD  14K Jun  7 12:13 dsl.d.ts
  7. -rwxr-xr-x 1 yunhai01 DOORGOD 3.4K Jun  7 12:13 install.js
  8. -rw-r--r-- 1 yunhai01 DOORGOD 1.1K Jun  7 12:13 LICENSE
  9. -rw-r--r-- 1 yunhai01 DOORGOD  534 Jun  7 12:13 package.json
  10. -rw-r--r-- 1 yunhai01 DOORGOD 1.7K Jun  7 12:13 README.md
  11. -rwxr-xr-x 1 yunhai01 DOORGOD  25M Jun  7 12:23 tree-sitter
  12. > node_modules/tree-sitter-cli/tree-sitter --version
  13. node_modules/tree-sitter-cli/tree-sitter: /lib64/libc.so.6: version `GLIBC_2.25' not found (required by node_modules/tree-sitter-cli/tree-sitter)
  14. node_modules/tree-sitter-cli/tree-sitter: /lib64/libc.so.6: version `GLIBC_2.29' not found (required by node_modules/tree-sitter-cli/tree-sitter)
  15. node_modules/tree-sitter-cli/tree-sitter: /lib64/libc.so.6: version `GLIBC_2.28' not found (required by node_modules/tree-sitter-cli/tree-sitter)
复制代码
按上一面一步步执行就安装好了,亲测高于 0.20.4 的版本就有 glibc 兼容问题 (>2.18)。
efm-langserver

实现智能 IDE 的核心,基于 go 语言开发,使用 go 编译安装:
  1. > gunzip tree-sitter-linux-x64.gz
  2. > chmod u+x tree-sitter-linux-x64
  3. > sudo mv tree-sitter-linux-x64 /usr/local/bin
  4. > tree-sitter --version
  5. tree-sitter 0.20.4 (714bfd47a744ab44b904375c177a24c0614ef49c)
复制代码
安装后没有找到 efm-langserver,经查,go 1.20 之后,需要通过 GOPATH 环境变量来指定安装目录:
  1. > export GOPATH=/ext/tools> gunzip tree-sitter-linux-x64.gz
  2. > chmod u+x tree-sitter-linux-x64
  3. > sudo mv tree-sitter-linux-x64 /usr/local/bin
  4. > tree-sitter --version
  5. tree-sitter 0.20.4 (714bfd47a744ab44b904375c177a24c0614ef49c)go: downloading github.com/mattn/efm-langserver v0.0.53go: downloading github.com/sourcegraph/jsonrpc2 v0.2.0go: downloading gopkg.in/yaml.v3 v3.0.1go: downloading github.com/mattn/go-unicodeclass v0.0.2go: downloading github.com/reviewdog/errorformat v0.0.0-20240311054359-739e471a49b3
复制代码
同样需要复制到 /usr/local/bin 目录以便全局生效:
  1. > export GOPATH=/ext/tools
  2. > go install github.com/mattn/efm-langserver@latest
  3. go: downloading github.com/mattn/efm-langserver v0.0.53
  4. go: downloading github.com/sourcegraph/jsonrpc2 v0.2.0
  5. go: downloading gopkg.in/yaml.v3 v3.0.1
  6. go: downloading github.com/mattn/go-unicodeclass v0.0.2
  7. go: downloading github.com/reviewdog/errorformat v0.0.0-20240311054359-739e471a49b3
复制代码
比之前安装的版本略高一些:
  1. > sudo cp bin/efm-langserver /usr/local/bin
  2. > efm-langserver -v
  3. efm-langserver 0.0.53 (rev: HEAD/go1.20.12)
复制代码
Font

下载可支持符号的字体,例如:Nerd Font,在 macOS 上的安装非常简单,直接双击 ttf 文件安装:
4.png

然后在 macOS 终端上指定该字体,这里我使用的是 iTerm2,其它终端大同小异:
5.png

iTerm2 有以下 UI 路径:iTerm2 -> settings -> Profiles -> Default -> Text -> Font。下面是安装带符号字体前后的对比:
6.png

7.png

状态栏很多不能显示的符号都正常了 (标签页的仍保持问号,可能是一个特殊符号 Nerd Font 不支持)。
neovim

IDE 的载体,不使用 yum 安装,原因是 yum 上目前只有 0.3 版本的 neovim,而支持现代化 IDE 核心的 packer 包管理器至少需要 0.7 版本。这里使用 curl 直接下载最新版本:
  1. > efm-langserver -v
  2. efm-langserver 0.0.44 (rev: 36a4d81/go1.17.12)
复制代码
启动:
  1. > curl -LO https://github.com/neovim/neovim/releases/latest/download/nvim.appimage
复制代码
报错:
  1. > chmod u+x nvim.appimage
  2. > ./nvim.appimage
复制代码
看起来需要升级 glibc 2.29,为了避免再次更新 glibc,这里直接选择可以成功安装的 neovim 0.9.2 版本:
  1. /tmp/.mount_nvim.aw3KspQ/usr/bin/nvim: /lib64/libc.so.6: version `GLIBC_2.28' not found (required by /tmp/.mount_nvim.aw3KspQ/usr/bin/nvim)
  2. /tmp/.mount_nvim.aw3KspQ/usr/bin/nvim: /lib64/libm.so.6: version `GLIBC_2.29' not found (required by /tmp/.mount_nvim.aw3KspQ/usr/bin/nvim)
复制代码
友情提示:可以在 web 端下载后传递给虚拟机,macOS 访问 github 要比虚拟机快许多。
下载成功后,运行 nvim.appimage 可以自动释放目标文件:
  1. > curl -LO https://github.com/neovim/neovim/releases/latest/download/nvim.appimage
复制代码
如果运行后没有产生 squashfs-root 目录,说明系统缺乏 FUSE (用户空间文件系统),需要手动释放一下:
  1. > chmod u+x nvim.appimage
  2. > ./nvim.appimage
复制代码
设置到 /usr/local/bin 后就可以被全局引用了:
  1. > ./nvim.appimage --appimage-extract
复制代码
nvimdots

IDE 的实现,按照 github 主页 README 的说明直接安装:
  1. > sudo ln -s $PWD/squashfs-root/AppRun /usr/local/bin/nvim
  2. > nvim --version
  3. NVIM v0.9.2
  4. Build type: Release
  5. LuaJIT 2.1.1692716794
  6.    system vimrc file: "$VIM/sysinit.vim"
  7.   fall-back for $VIM: "/__w/neovim/neovim/build/nvim.AppDir/usr/share/nvim"
  8. Run :checkhealth for more info
复制代码
脚本会自动判断 neovim 版本并进行适配:
  1. if command -v curl >/dev/null 2>&1; then
  2.     bash -c "$(curl -fsSL https://raw.githubusercontent.com/ayamir/nvimdots/HEAD/scripts/install.sh)"
  3. else
  4.     bash -c "$(wget -O- https://raw.githubusercontent.com/ayamir/nvimdots/HEAD/scripts/install.sh)"
  5. fi
复制代码
执行过程中会让用户进行若干选项,都按默认处理就可以了。到这里所有必需软件就都安装完成了,按任意键将进入插件的安装,具体内容在下一节介绍。
安装后的目录位于:~/.config/nvim/。注意这里不要选择 neovim 0.8.1 (说的就是我),否则后面启动插件管理器时会报错:
  1. > bash -c "$(wget -O- https://raw.githubusercontent.com/ayamir/nvimdots/HEAD/scripts/install.sh)"
  2. --2024-05-24 15:32:21--  https://raw.githubusercontent.com/ayamir/nvimdots/HEAD/scripts/install.sh
  3. Resolving raw.githubusercontent.com... 185.199.108.133, 185.199.109.133, 185.199.111.133, ...
  4. Connecting to raw.githubusercontent.com|185.199.108.133|:443... connected.
  5. HTTP request sent, awaiting response... 200 OK
  6. Length: 7830 (7.6K) [text/plain]
  7. Saving to: ‘STDOUT’
  8. -                                               100%[======================================================================================================>]   7.65K  6.79KB/s    in 1.1s
  9. 2024-05-24 15:32:25 (6.79 KB/s) - written to stdout [7830/7830]
  10. ==> This script will install ayamir/nvimdots to:
  11. /home/users/yunhai01/.config/nvim
  12. Press RETURN/ENTER to continue or any other key to abort...
  13. ==> Validating SSH connection...
  14. Do you prefer to use SSH to fetch and update plugins? (otherwise HTTPS) [Y/n]:
  15. ==> Checking 'git clone' preferences...
  16. Would you like to perform a shallow clone ('--depth=1')? [Y/n]:
  17. ==> Fetching in progress...
  18. Cloning into '/home/users/yunhai01/.config/nvim'...
  19. remote: Enumerating objects: 170, done.
  20. remote: Counting objects: 100% (170/170), done.
  21. remote: Compressing objects: 100% (162/162), done.
  22. remote: Total 170 (delta 5), reused 73 (delta 0), pack-reused 0
  23. Receiving objects: 100% (170/170), 108.87 KiB | 203.00 KiB/s, done.
  24. Resolving deltas: 100% (5/5), done.
  25. ==> Spawning Neovim and fetching plugins... (You'll be redirected shortly)
  26. ==> NOTE: Please make sure you have a Rust Toolchain installed via `rustup`! Otherwise, unexpected things may
  27.           happen. See: https://www.rust-lang.org/tools/install.
  28. ==> If lazy.nvim failed to fetch any plugin(s), maunally execute `:Lazy sync` until everything is up-to-date.
  29. Thank you for using this set of configuration!
  30. - Project Homepage:
  31.     https://github.com/ayamir/nvimdots
  32. - Further documentation (including executables you must install for full functionality):
  33.     https://github.com/ayamir/nvimdots/wiki/Prerequisites
  34. Press RETURN/ENTER to continue or any other key to abort...
复制代码
基本无解。
开发环境搭建

框架好比是毛坯房,想要入住还得“精装修”一下,主要是安装各种插件,以及本地化配置。
插件安装

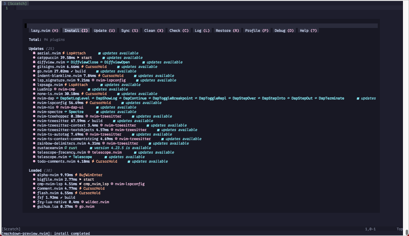
同许多 IDE 一样,vim 很多功能是通过插件实现的,插件本身需要管理,这就催生了形形色色的插件管理器,知名的有 vim-plug、Vundle;vim 进化到 neovim 之后,有两个主要的插件管理器,一个是 packer,另一个是 lazy,两个都很好用,之前 nvimdots 使用的 packer,后来更新到了 lazy,可以有效的提升 neovim 的启动速度。
lazy

书接上节,在 nvimdots 安装结束后,按任意键将启动 nvim、自动拉起插件更新:
8.png

这个界面静静等待即可,最终都能安装成功:
9.png

在 lazy 插件管理页面,输入标签后面的字符可实现跳转,例如 U 跳转到更新插件页面。
10.png

也可以直接在命令行输入 azy sync 来切换到 Sync 标签:
11.png

其它也类似,不再赘述。当所有插件安装结束后,q 退出界面。与原先的 packer 界面相比:
12.png

简直像从远古社会跨进到了现代社会。退出 lazy、退出 nvim,插件安装路径位于:~/.local/share/nvim 目录下。再次进入 nvim,将看到欢迎界面:
13.png

基本功能已经可用,有几个未安装的插件将继续安装。
mason

mason 也是一个插件管理器,聚焦于 lsp 服务、dap 服务、linter 和 formatter 方向,通过它可以让 nvim 轻松支持多种编程语言的智能化展示。通过 :Mason 启动:
14.png

可以观察到系统可用的语言插件、安装成功的、安装失败的,这里主要需要处理 2 个插件的安装。
clangd

从上面的日志可以看出,安装失败的原因主要是从网络获取 clangd 包失败,这里改为手动下载:
  1. Error executing Lua callback: ...l/share/nvim/site/lazy/lazy.nvim/lua/lazy/view/float.lua:159: Vim(append):Error executing lua callback: ...zy/rainbow-delimiters.nvim/plugin/rainbow-delimiter
  2. s.lua:50: attempt to call field 'get_lang' (a nil value)
  3. stack traceback:
  4.         ...zy/rainbow-delimiters.nvim/plugin/rainbow-delimiters.lua:50: in function 'attach'
  5.         ...zy/rainbow-delimiters.nvim/plugin/rainbow-delimiters.lua:151: in function <...zy/rainbow-delimiters.nvim/plugin/rainbow-delimiters.lua:151>
  6.         [C]: in function '__newindex'
  7.         ...l/share/nvim/site/lazy/lazy.nvim/lua/lazy/view/float.lua:159: in function 'mount'
  8.         ...l/share/nvim/site/lazy/lazy.nvim/lua/lazy/view/float.lua:75: in function 'init'
  9.         ...al/share/nvim/site/lazy/lazy.nvim/lua/lazy/view/init.lua:53: in function 'create'
  10.         ...al/share/nvim/site/lazy/lazy.nvim/lua/lazy/view/init.lua:38: in function 'show'
  11.         ...hare/nvim/site/lazy/lazy.nvim/lua/lazy/view/commands.lua:38: in function 'command'
  12.         ...hare/nvim/site/lazy/lazy.nvim/lua/lazy/view/commands.lua:24: in function 'cmd'
  13.         ...hare/nvim/site/lazy/lazy.nvim/lua/lazy/view/commands.lua:111: in function <...hare/nvim/site/lazy/lazy.nvim/lua/lazy/view/commands.lua:98>
  14. stack traceback:
  15.         [C]: in function '__newindex'
  16.         ...l/share/nvim/site/lazy/lazy.nvim/lua/lazy/view/float.lua:159: in function 'mount'
  17.         ...l/share/nvim/site/lazy/lazy.nvim/lua/lazy/view/float.lua:75: in function 'init'
  18.         ...al/share/nvim/site/lazy/lazy.nvim/lua/lazy/view/init.lua:53: in function 'create'
  19.         ...al/share/nvim/site/lazy/lazy.nvim/lua/lazy/view/init.lua:38: in function 'show'
  20.         ...hare/nvim/site/lazy/lazy.nvim/lua/lazy/view/commands.lua:38: in function 'command'
  21.         ...hare/nvim/site/lazy/lazy.nvim/lua/lazy/view/commands.lua:24: in function 'cmd'
  22.         ...hare/nvim/site/lazy/lazy.nvim/lua/lazy/view/commands.lua:111: in function <...hare/nvim/site/lazy/lazy.nvim/lua/lazy/view/commands.lua:98>
复制代码
解压并替换到目标目录、设置命令软链接后,重启 nvim 查看:
15.png

安装成功,如果 nvim 仍显示安装 clangd,就多重启几次,甚至重启下机器。
clang-format

查看 clang-format 错误日志:
16.png

没看出来安装失败的直接原因,这里改为手动下载:
  1. > wget https://github.com/clangd/clangd/releases/download/18.1.3/clangd-linux-18.1.3.zip
  2. > mv clangd-linux-18.1.3.zip ~/.local/share/nvim/mason/packages
  3. > cd ~/.local/share/nvim/mason/packages
  4. > unzip clangd-linux-18.1.3.zip
  5. > cd ../bin
  6. > ln -s $PWD/../packages/clangd_18.1.3/bin/clangd clangd
  7. > ./clangd --version
  8. clangd version 18.1.3 (https://github.com/llvm/llvm-project c13b7485b87909fcf739f62cfa382b55407433c0)
  9. Features: linux+grpc
  10. Platform: x86_64-unknown-linux-gnu
复制代码
替换到目标目录、设置命令软链接后,重启 nvim 查看:
17.png

安装成功。如果想让 Mason 安装 clang-format,除了之前介绍的升级 python3 步骤外,还需要以下操作:
  1. > wget -c https://github.com/muttleyxd/clang-tools-static-binaries/releases/download/master-1d7ec53d/clang-format-10_linux-amd64
  2. > chmod u+x clang-format-10_linux-arm64
  3. > mkdir -p ~/.local/share/nvim/mason/packages/clang-format/bin
  4. > mv clang-format-10_linux-amd64 ~/.local/share/nvim/mason/packages/clang-format/bin
  5. > cd ~/.local/share/nvim/mason/bin
  6. > ln -s $PWD/../packages/clang-format/bin/clang-format-10_linux-amd64 clang-format
  7. > ./clang-format --version
  8. clang-format version 10.0.1
复制代码
最后还有两个插件 python-lsp-server & gopls 没安装成功,分别是 python 与 go 语言 lspserver,由于本文着重介绍 C/C++ 环境的搭建,这个偏离主题就不再赘述了,有需求的小伙伴可以在 nvimdots 中提问寻求帮助。
如果不想看到每次在启动时它们的报错信息,可以选择不加载它们,具体操作步骤详见配置一节。
配置

各种功能插件安装完成后,还需要修改化配置一番,为了方便调用 neovim,在 bash 启动脚本中增加以下内容:
  1. > sudo pip3 install wheel
  2. # 进入 nvim
  3. MasonInstall clang-format
复制代码
这样就可以使用 vi 或 vim 代替 nvim 了,相当于替换了默认的 vim 编辑器,如果想调用原始的 vim 编辑器,需要输入完整路径:
  1. alias vi=nvim
  2. alias vim=nvim
复制代码
在进行配置之前,首先对 nvim 进行一次自我体验,这主要是通过 :checkhealth 命令来完成,下面是完整的 checkhealth 输出:
查看代码
  1. > /usr/bin/vi
复制代码
如果有插件工作不正常、老报警告框,可以通过自检发现一些问题。
主题

启动后默认的黑色背景看着黑乎乎的不够亮快,通过快捷键 (SPACE + f + c) 调出主题切换页:
18.png

这里选择 catppuccin-latte:
19.png

好多了。不过重启后就又恢复默认了,需要修改以下 lua 配置 (~/.config/nvim/lua/core/settings.lua):
  1.  
  2. ==============================================================================
  3. hop: require("hop.health").check()
  4. Ensuring keys are unique ~
  5. - OK Keys are unique
  6. Checking for deprecated features ~
  7. - OK All good
  8. ==============================================================================
  9. lazy: require("lazy.health").check()
  10. lazy.nvim ~
  11. - OK Git installed
  12. - OK no existing packages found by other package managers
  13. - OK packer_compiled.lua not found
  14. ==============================================================================
  15. lspsaga: require("lspsaga.health").check()
  16. Lspsaga.nvim report ~
  17. - OK `tree-sitter` found
  18. - OK tree-sitter `markdown` parser found
  19. - OK tree-sitter `markdown_inline` parser found
  20. ==============================================================================
  21. luasnip: require("luasnip.health").check()
  22. luasnip ~
  23. - WARNING             For Variable/Placeholder-transformations, luasnip requires
  24.   the jsregexp library. See `:help |luasnip-lsp-snippets-transformations`| for advice
  25. ==============================================================================
  26. mason: require("mason.health").check()
  27. mason.nvim ~
  28. - OK mason.nvim version v1.10.0
  29. - OK PATH: prepend
  30. - OK Providers:
  31.   mason.providers.registry-api
  32.   mason.providers.client
  33. - OK neovim version >= 0.7.0
  34. mason.nvim [Registries] ~
  35. - OK Registry `github.com/mason-org/mason-registry version: 2024-06-07-fast-test` is installed.
  36. mason.nvim [Core utils] ~
  37. - OK unzip: `UnZip 6.00 of 20 April 2009, by Info-ZIP.  Maintained by C. Spieler.  Send`
  38. - OK wget: `GNU Wget 1.24.5 built on linux-gnu.`
  39. - OK curl: `curl 7.87.0 (x86_64-pc-linux-muslx32) libcurl/7.87.0 OpenSSL/1.1.1s zlib/1.2.12 libssh2/1.9.0 nghttp2/1.43.0`
  40. - OK gzip: `gzip 1.5`
  41. - OK gtar: `tar (GNU tar) 1.26`
  42. - OK bash: `GNU bash, version 4.2.46(2)-release (x86_64-redhat-linux-gnu)`
  43. - OK sh: `Ok`
  44. mason.nvim [Languages] ~
  45. - WARNING luarocks: not available
  46.   - ADVICE:
  47.     - spawn: luarocks failed with exit code - and signal -. luarocks is not executable
  48. - WARNING Ruby: not available
  49.   - ADVICE:
  50.     - spawn: ruby failed with exit code - and signal -. ruby is not executable
  51. - WARNING RubyGem: not available
  52.   - ADVICE:
  53.     - spawn: gem failed with exit code - and signal -. gem is not executable
  54. - WARNING Composer: not available
  55.   - ADVICE:
  56.     - spawn: composer failed with exit code - and signal -. composer is not executable
  57. - WARNING PHP: not available
  58.   - ADVICE:
  59.     - spawn: php failed with exit code - and signal -. php is not executable
  60. - OK node: `v16.18.1`
  61. - OK cargo: `cargo 1.72.1`
  62. - WARNING julia: not available
  63.   - ADVICE:
  64.     - spawn: julia failed with exit code - and signal -. julia is not executable
  65. - OK Go: `go version go1.20.12 linux/amd64`
  66. - OK python: `Python 3.6.8`
  67. - OK java: `openjdk version "1.8.0_322"`
  68. - OK pip: `pip 9.0.3 from /usr/lib/python3.6/site-packages (python 3.6)`
  69. - OK python venv: `Ok`
  70. - OK javac: `Ok`
  71. - OK npm: `8.19.2`
  72. mason.nvim [GitHub] ~
  73. - OK GitHub API rate limit. Used: 1. Remaining: 59. Limit: 60. Reset: Fri 07 Jun 2024 04:40:44 PM CST.
  74.   Install and authenticate via gh-cli to increase rate limit.
  75. ==============================================================================
  76. neoconf: require("neoconf.health").check()
  77. neoconf.nvim ~
  78. - OK **treesitter-nvim** is installed
  79. - OK **TreeSitter jsonc** parser is installed
  80. - WARNING **neodev.nvim** is not installed. You won't get any proper completion for your Neovim config.
  81. - OK **lspconfig** is installed
  82. - OK **lspconfig jsonls** is installed
  83. - OK **lspconfig lua_ls** is installed
  84. ==============================================================================
  85. null-ls: require("null-ls.health").check()
  86. - OK clang_format: the command "clang-format" is executable.
  87. - OK prettier: the command "prettier" is executable.
  88. - OK gofumpt: the command "gofumpt" is executable.
  89. - OK shfmt: the command "shfmt" is executable.
  90. - OK stylua: the command "stylua" is executable.
  91. - OK vint: the command "vint" is executable.
  92. - OK goimports: the command "goimports" is executable.
  93. ==============================================================================
  94. nvim: require("nvim.health").check()
  95. Configuration ~
  96. - OK no issues found
  97. Runtime ~
  98. - OK $VIMRUNTIME: /ext/tools/squashfs-root/usr/share/nvim/runtime
  99. Performance ~
  100. - OK Build type: Release
  101. Remote Plugins ~
  102. - WARNING "wilder.nvim" is not registered.
  103. - WARNING Out of date
  104.   - ADVICE:
  105.     - Run `:UpdateRemotePlugins`
  106. terminal ~
  107. - key_backspace (kbs) terminfo entry: `key_backspace=\177`
  108. - key_dc (kdch1) terminfo entry: `key_dc=\E[3~`
  109. - $SSH_TTY="/dev/pts/0"
  110. ==============================================================================
  111. nvim-treesitter: require("nvim-treesitter.health").check()
  112. Installation ~
  113. - OK `tree-sitter` found 0.20.4 (714bfd47a744ab44b904375c177a24c0614ef49c) (parser generator, only needed for :TSInstallFromGrammar)
  114. - OK `node` found v16.18.1 (only needed for :TSInstallFromGrammar)
  115. - OK `git` executable found.
  116. - OK `cc` executable found. Selected from { vim.NIL, "cc", "gcc", "clang", "cl", "zig" }
  117.   Version: cc (GCC) 4.8.5 20150623 (Red Hat 4.8.5-44)
  118. - OK Neovim was compiled with tree-sitter runtime ABI version 14 (required >=13). Parsers must be compatible with runtime ABI.
  119. OS Info:
  120. {
  121.   machine = "x86_64",
  122.   release = "3.10.0-1160.21.1.el7.x86_64",
  123.   sysname = "Linux",
  124.   version = "#1 SMP Tue Mar 16 18:28:22 UTC 2021"
  125. } ~
  126. Parser/Features         H L F I J
  127.   - bash                ✓ ✓ ✓ . ✓
  128.   - c                   ✓ ✓ ✓ ✓ ✓
  129.   - cpp                 ✓ ✓ ✓ ✓ ✓
  130.   - css                 ✓ . ✓ ✓ ✓
  131.   - go                  ✓ ✓ ✓ ✓ ✓
  132.   - gomod               ✓ . . . ✓
  133.   - html                ✓ ✓ ✓ ✓ ✓
  134.   - javascript          ✓ ✓ ✓ ✓ ✓
  135.   - json                ✓ ✓ ✓ ✓ .
  136.   - jsonc               ✓ ✓ ✓ ✓ ✓
  137.   - latex               ✓ . ✓ . ✓
  138.   - lua                 ✓ ✓ ✓ ✓ ✓
  139.   - make                ✓ . ✓ . ✓
  140.   - markdown            ✓ . ✓ ✓ ✓
  141.   - markdown_inline     ✓ . . . ✓
  142.   - python              ✓ ✓ ✓ ✓ ✓
  143.   - query               ✓ ✓ ✓ ✓ ✓
  144.   - rust                ✓ ✓ ✓ ✓ ✓
  145.   - typescript          ✓ ✓ ✓ ✓ ✓
  146.   - vim                 ✓ ✓ ✓ . ✓
  147.   - vimdoc              ✓ . . . ✓
  148.   - vue                 ✓ . ✓ ✓ ✓
  149.   - yaml                ✓ ✓ ✓ ✓ ✓
  150.   Legend: H[ighlight], L[ocals], F[olds], I[ndents], In[j]ections
  151.          +) multiple parsers found, only one will be used
  152.          x) errors found in the query, try to run :TSUpdate {lang} ~
  153. ==============================================================================
  154. provider: health#provider#check
  155. Clipboard (optional) ~
  156. - WARNING No clipboard tool found. Clipboard registers (`"+` and `"*`) will not work.
  157.   - ADVICE:
  158.     - :help |clipboard|
  159. Python 3 provider (optional) ~
  160. - Using: g:python3_host_prog = "python3"
  161. - Executable: /usr/bin/python3
  162. - ERROR Command error (job=16, exit code 1): `'/usr/bin/python3' -c 'import sys; sys.path = [p for p in sys.path if p != ""]; import neovim; print(neovim.__file__)'` (in '/home/users/yunhai01/project/baidu/netdisk/p2p-sdk-mobile')
  163.   stderr: Traceback (most recent call last):  File "<string>", line 1, in <module>ModuleNotFoundError: No module named 'neovim'
  164. - Python version: 3.6.8
  165. - pynvim version: unable to load neovim Python module
  166. - ERROR pynvim is not installed.
  167.   Error: unable to load neovim Python module
  168.   - ADVICE:
  169.     - Run in shell: /usr/bin/python3 -m pip install pynvim
  170. Python virtualenv ~
  171. - OK no $VIRTUAL_ENV
  172. Ruby provider (optional) ~
  173. - WARNING `ruby` and `gem` must be in $PATH.
  174.   - ADVICE:
  175.     - Install Ruby and verify that `ruby` and `gem` commands work.
  176. Node.js provider (optional) ~
  177. - Node.js: v16.18.1
  178. - WARNING Missing "neovim" npm (or yarn, pnpm) package.
  179.   - ADVICE:
  180.     - Run in shell: npm install -g neovim
  181.     - Run in shell (if you use yarn): yarn global add neovim
  182.     - Run in shell (if you use pnpm): pnpm install -g neovim
  183.     - You may disable this provider (and warning) by adding `let g:loaded_node_provider = 0` to your init.vim
  184. Perl provider (optional) ~
  185. - WARNING Perl version is too old, 5.22+ required
  186.   - ADVICE:
  187.     - See :help |provider-perl| for more information.
  188.     - You may disable this provider (and warning) by adding `let g:loaded_perl_provider = 0` to your init.vim
  189. ==============================================================================
  190. rainbow-delimiters: require("rainbow-delimiters.health").check()
  191. Custom strategies ~
  192. - OK Valid custom default strategy.
  193. - OK Valid custom strategy for 'vim'.
  194. - OK Valid custom strategy for 'lua'.
  195. - OK Valid custom strategy for 'cpp'.
  196. - OK Valid custom strategy for 'vimdoc'.
  197. - OK Valid custom strategy for 'c'.
  198. Custom queries ~
  199. - OK Valid custom default query
  200. - OK Valid custom query for 'javascript'
  201. - OK Valid custom query for 'latex'
  202. Custom highlight groups ~
  203. - OK Highlight group 'RainbowDelimiterRed' defined.
  204. - OK Highlight group 'RainbowDelimiterOrange' defined.
  205. - OK Highlight group 'RainbowDelimiterYellow' defined.
  206. - OK Highlight group 'RainbowDelimiterGreen' defined.
  207. - OK Highlight group 'RainbowDelimiterBlue' defined.
  208. - OK Highlight group 'RainbowDelimiterCyan' defined.
  209. - OK Highlight group 'RainbowDelimiterViolet' defined.
  210. ==============================================================================
  211. telescope: require("telescope.health").check()
  212. Checking for required plugins ~
  213. - OK plenary installed.
  214. - OK nvim-treesitter installed.
  215. Checking external dependencies ~
  216. - OK rg: found ripgrep 13.0.0
  217. - OK fd: found fd 8.5.3
  218. ===== Installed extensions ===== ~
  219. Telescope Extension: `aerial` ~
  220. - No healthcheck provided
  221. Telescope Extension: `frecency` ~
  222. - OK nvim-web-devicons installed.
  223. - OK ripgrep installed.
  224. Telescope Extension: `fzf` ~
  225. - OK lib working as expected
  226. - OK file_sorter correctly configured
  227. - OK generic_sorter correctly configured
  228. Telescope Extension: `live_grep_args` ~
  229. - No healthcheck provided
  230. Telescope Extension: `notify` ~
  231. - No healthcheck provided
  232. Telescope Extension: `persisted` ~
  233. - No healthcheck provided
  234. Telescope Extension: `projects` ~
  235. - No healthcheck provided
  236. Telescope Extension: `undo` ~
  237. - No healthcheck provided
  238. Telescope Extension: `zoxide` ~
  239. - No healthcheck provided
  240. ==============================================================================
  241. vim.lsp: require("vim.lsp.health").check()
  242. - LSP log level : WARN
  243. - Log path: /home/users/yunhai01/.local/state/nvim/lsp.log
  244. - Log size: 54 KB
  245. vim.lsp: Active Clients ~
  246. - clangd (id=1, root_dir=/home/users/yunhai01/project/baidu/netdisk/p2p-sdk-mobile)
  247. - null-ls (id=2, root_dir=/home/users/yunhai01/project/baidu/netdisk/p2p-sdk-mobile/project/src)
  248. - copilot (id=3, root_dir=/home/users/yunhai01/project/baidu/netdisk/p2p-sdk-mobile/project/src)
  249. ==============================================================================
  250. vim.treesitter: require("vim.treesitter.health").check()
  251. - Nvim runtime ABI version: 14
  252. - OK Parser: bash       ABI: 14, path: /home/users/yunhai01/.local/share/nvim/site/lazy/nvim-treesitter/parser/bash.so
  253. - OK Parser: c          ABI: 14, path: /home/users/yunhai01/.local/share/nvim/site/lazy/nvim-treesitter/parser/c.so
  254. - OK Parser: cpp        ABI: 14, path: /home/users/yunhai01/.local/share/nvim/site/lazy/nvim-treesitter/parser/cpp.so
  255. - OK Parser: css        ABI: 14, path: /home/users/yunhai01/.local/share/nvim/site/lazy/nvim-treesitter/parser/css.so
  256. - OK Parser: go         ABI: 14, path: /home/users/yunhai01/.local/share/nvim/site/lazy/nvim-treesitter/parser/go.so
  257. - OK Parser: gomod      ABI: 14, path: /home/users/yunhai01/.local/share/nvim/site/lazy/nvim-treesitter/parser/gomod.so
  258. - OK Parser: html       ABI: 14, path: /home/users/yunhai01/.local/share/nvim/site/lazy/nvim-treesitter/parser/html.so
  259. - OK Parser: javascript ABI: 14, path: /home/users/yunhai01/.local/share/nvim/site/lazy/nvim-treesitter/parser/javascript.so
  260. - OK Parser: json       ABI: 14, path: /home/users/yunhai01/.local/share/nvim/site/lazy/nvim-treesitter/parser/json.so
  261. - OK Parser: jsonc      ABI: 13, path: /home/users/yunhai01/.local/share/nvim/site/lazy/nvim-treesitter/parser/jsonc.so
  262. - OK Parser: latex      ABI: 14, path: /home/users/yunhai01/.local/share/nvim/site/lazy/nvim-treesitter/parser/latex.so
  263. - OK Parser: lua        ABI: 14, path: /home/users/yunhai01/.local/share/nvim/site/lazy/nvim-treesitter/parser/lua.so
  264. - OK Parser: make       ABI: 13, path: /home/users/yunhai01/.local/share/nvim/site/lazy/nvim-treesitter/parser/make.so
  265. - OK Parser: markdown   ABI: 14, path: /home/users/yunhai01/.local/share/nvim/site/lazy/nvim-treesitter/parser/markdown.so
  266. - OK Parser: markdown_inline ABI: 14, path: /home/users/yunhai01/.local/share/nvim/site/lazy/nvim-treesitter/parser/markdown_inline.so
  267. - OK Parser: python     ABI: 14, path: /home/users/yunhai01/.local/share/nvim/site/lazy/nvim-treesitter/parser/python.so
  268. - OK Parser: rust       ABI: 14, path: /home/users/yunhai01/.local/share/nvim/site/lazy/nvim-treesitter/parser/rust.so
  269. - OK Parser: typescript ABI: 14, path: /home/users/yunhai01/.local/share/nvim/site/lazy/nvim-treesitter/parser/typescript.so
  270. - OK Parser: vimdoc     ABI: 14, path: /home/users/yunhai01/.local/share/nvim/site/lazy/nvim-treesitter/parser/vimdoc.so
  271. - OK Parser: vue        ABI: 14, path: /home/users/yunhai01/.local/share/nvim/site/lazy/nvim-treesitter/parser/vue.so
  272. - OK Parser: yaml       ABI: 14, path: /home/users/yunhai01/.local/share/nvim/site/lazy/nvim-treesitter/parser/yaml.so
  273. - OK Parser: c          ABI: 14, path: /ext/tools/squashfs-root/usr/lib/nvim/parser/c.so
  274. - OK Parser: lua        ABI: 14, path: /ext/tools/squashfs-root/usr/lib/nvim/parser/lua.so
  275. - OK Parser: query      ABI: 14, path: /ext/tools/squashfs-root/usr/lib/nvim/parser/query.so
  276. - OK Parser: vim        ABI: 14, path: /ext/tools/squashfs-root/usr/lib/nvim/parser/vim.so
  277. - OK Parser: vimdoc     ABI: 14, path: /ext/tools/squashfs-root/usr/lib/nvim/parser/vimdoc.so
  278. ==============================================================================
  279. which-key: require("which-key.health").check()
  280. - ERROR Failed to run healthcheck for "which-key" plugin. Exception:
  281.   function health#check, line 25
  282.   Vim(eval):E5108: Error executing lua ...are/nvim/site/lazy/which-key.nvim/lua/which-key/keys.lua:406: Invalid buffer id: 97
  283.   stack traceback:
  284.   [C]: in function 'nvim_buf_get_keymap'
  285.   ...are/nvim/site/lazy/which-key.nvim/lua/which-key/keys.lua:406: in function 'update_keymaps'
  286.   ...e/nvim/site/lazy/which-key.nvim/lua/which-key/health.lua:15: in function 'check'
  287.   [string "luaeval()"]:1: in main chunk
复制代码
本来是想改 colorscheme 选项的,后来发现有个 background = dark,尝试将这个改为 light 试试,重启后默认主题自动切换为 catppuccin-latte 了,下面是主题实时切换的效果:
20.gif

2 核 CPU 切换有点费劲,毕竟是老旧机器,将就看吧~
状态栏

上一节中切换主题时,好多 scheme 套件的状态栏展示有问题,黑乎乎的一块显示不清楚,这是由于状态栏使用的插件 lualine 有自己的主题,需要单独设置,由于 lualine 属于插件,它们的配置文件位置稍有不同 (~/.config/nvim/lua/modules/configs/ui/lualine.lua):
  1. ...
  2. -- Set the colorscheme to use here.
  3. -- Available values are: `catppuccin`, `catppuccin-latte`, `catppucin-mocha`, `catppuccin-frappe`, `catppuccin-macchiato`.
  4. ---@type string
  5. settings["colorscheme"] = "catppuccin"
  6. -- Set it to true if your terminal has transparent background.
  7. ---@type boolean
  8. settings["transparent_background"] = false
  9. -- Set background color to use here.
  10. -- Useful if you would like to use a colorscheme that has a light and dark variant like `edge`.
  11. -- Valid values are: `dark`, `light`.
  12. ---@type "dark"|"light"
  13. settings["background"] = "dark"
  14. ...
复制代码
主要修改 require("lualine").setup 一行中 theme = 的值即可,可供选择的值参考这篇。从代码上看,对于 catppuccin-* 主题,会做状态栏的同步,所以相对要好一些,可以无脑选择。
目前 nvimdots 对老旧系统的支持已经不错了,早先我设置 blue 主题时,状态栏是这个样子:
21.png

根本没法看,通过设置 lualine 主题为 onenight 解决了这个问题:
22.png

目前已经不需要单独进行设置了。
快捷键

nvimdots 提供了很丰富的快捷键支持,一般都是三键组合,例如 +f+w 进入关键字搜索,其中  是可定义的,目前默认为空格键。
通过 :verbose nmap 可以查看所有的键映射:
23.png

想看单独的键可以在后面增加参数,例如输入 :verbose nmap gD :
24.png

常用的 gD、gd、gh、gf、gr、K 都有说明。自定义的键映射位于:~/.config/nvim/lua/core/mapping.lua
[code]local bind = require("keymap.bind")local map_cr = bind.map_crlocal map_cu = bind.map_culocal map_cmd = bind.map_cmdlocal map_callback = bind.map_callbacklocal core_map = {        -- Suckless        ["n|"] = map_cr("normal za"):with_noremap():with_silent():with_desc("edit: Toggle code fold"),        ["n|"] = map_cu("write"):with_noremap():with_silent():with_desc("edit: Save file"),        ["n|Y"] = map_cmd("y$"):with_desc("edit: Yank text to EOL"),        ["n|D"] = map_cmd("d$"):with_desc("edit: Delete text to EOL"),        ["n|n"] = map_cmd("nzzzv"):with_noremap():with_desc("edit: Next search result"),        ["n|N"] = map_cmd("Nzzzv"):with_noremap():with_desc("edit: Prev search result"),        ["n|J"] = map_cmd("mzJ`z"):with_noremap():with_desc("edit: Join next line"),        ["n|"] = map_callback(function()                        _flash_esc_or_noh()                end)                :with_noremap()                :with_silent()                :with_desc("edit: Clear search highlight"),        ["n|"] = map_cmd("h"):with_noremap():with_desc("window: Focus left"),        ["n|"] = map_cmd("l"):with_noremap():with_desc("window: Focus right"),        ["n|"] = map_cmd("j"):with_noremap():with_desc("window: Focus down"),        ["n|"] = map_cmd("k"):with_noremap():with_desc("window: Focus up"),        ["t|h"] = map_cmd("wincmd h"):with_silent():with_noremap():with_desc("window: Focus left"),        ["t|l"] = map_cmd("wincmd l"):with_silent():with_noremap():with_desc("window: Focus right"),        ["t|j"] = map_cmd("wincmd j"):with_silent():with_noremap():with_desc("window: Focus down"),        ["t|k"] = map_cmd("wincmd k"):with_silent():with_noremap():with_desc("window: Focus up"),        ["n|"] = map_cr("vertical resize -3"):with_silent():with_desc("window: Resize -3 vertically"),        ["n|"] = map_cr("vertical resize +3"):with_silent():with_desc("window: Resize +3 vertically"),        ["n|"] = map_cr("resize -3"):with_silent():with_desc("window: Resize -3 horizontally"),        ["n|"] = map_cr("resize +3"):with_silent():with_desc("window: Resize +3 horizontally"),        ["n|"] = map_cr("wq"):with_desc("edit: Save file and quit"),        ["n|"] = map_cr("q!"):with_desc("edit: Force quit"),        ["n|o"] = map_cr("setlocal spell! spelllang=en_us"):with_desc("edit: Toggle spell check"),        ["n|tn"] = map_cr("tabnew"):with_noremap():with_silent():with_desc("tab: Create a new tab"),        ["n|tk"] = map_cr("tabnext"):with_noremap():with_silent():with_desc("tab: Move to next tab"),        ["n|tj"] = map_cr("tabprevious"):with_noremap():with_silent():with_desc("tab: Move to previous tab"),        ["n|to"] = map_cr("tabonly"):with_noremap():with_silent():with_desc("tab: Only keep current tab"),        -- Insert mode        ["i|"] = map_cmd("u"):with_noremap():with_desc("edit: Delete previous block"),        ["i|"] = map_cmd(""):with_noremap():with_desc("edit: Move cursor to left"),        ["i|"] = map_cmd("^i"):with_noremap():with_desc("edit: Move cursor to line start"),        ["i|"] = map_cmd(":w"):with_desc("edit: Save file"),        ["i|"] = map_cmd(":wq"):with_desc("edit: Save file and quit"),        -- Command mode        ["c|"] = map_cmd(""):with_noremap():with_desc("edit: Left"),        ["c|"] = map_cmd(""):with_noremap():with_desc("edit: Right"),        ["c|"] = map_cmd(""):with_noremap():with_desc("edit: Home"),        ["c|"] = map_cmd(""):with_noremap():with_desc("edit: End"),        ["c|"] = map_cmd(""):with_noremap():with_desc("edit: Delete"),        ["c|"] = map_cmd(""):with_noremap():with_desc("edit: Backspace"),        ["c|"] = map_cmd([[=expand("%:p:h") . "/" ]])                :with_noremap()                :with_desc("edit: Complete path of current file"),        -- Visual mode        ["v|J"] = map_cmd(":m '>+1gv=gv"):with_desc("edit: Move this line down"),        ["v|K"] = map_cmd(":m '

相关推荐

您需要登录后才可以回帖 登录 | 立即注册